作业、期中总结
前言
后续作业难度必然比前期要难,并且由于题目都是一个系列的题型,导致因为前期题目未完善,后续题目做起来并不顺手,始终写不出到完整无误的算法。前期作业与后续作业紧密相结合,应该从前期简单的做起,做好每个类每个功能,才能更好的为后续设计类奠定基础。
后续题目基本是围绕类的设计、功能设计和结构的优化展开,创建好合适的类并且赋予合适的功能,对程序的简化有非常大的帮助。
设计与分析
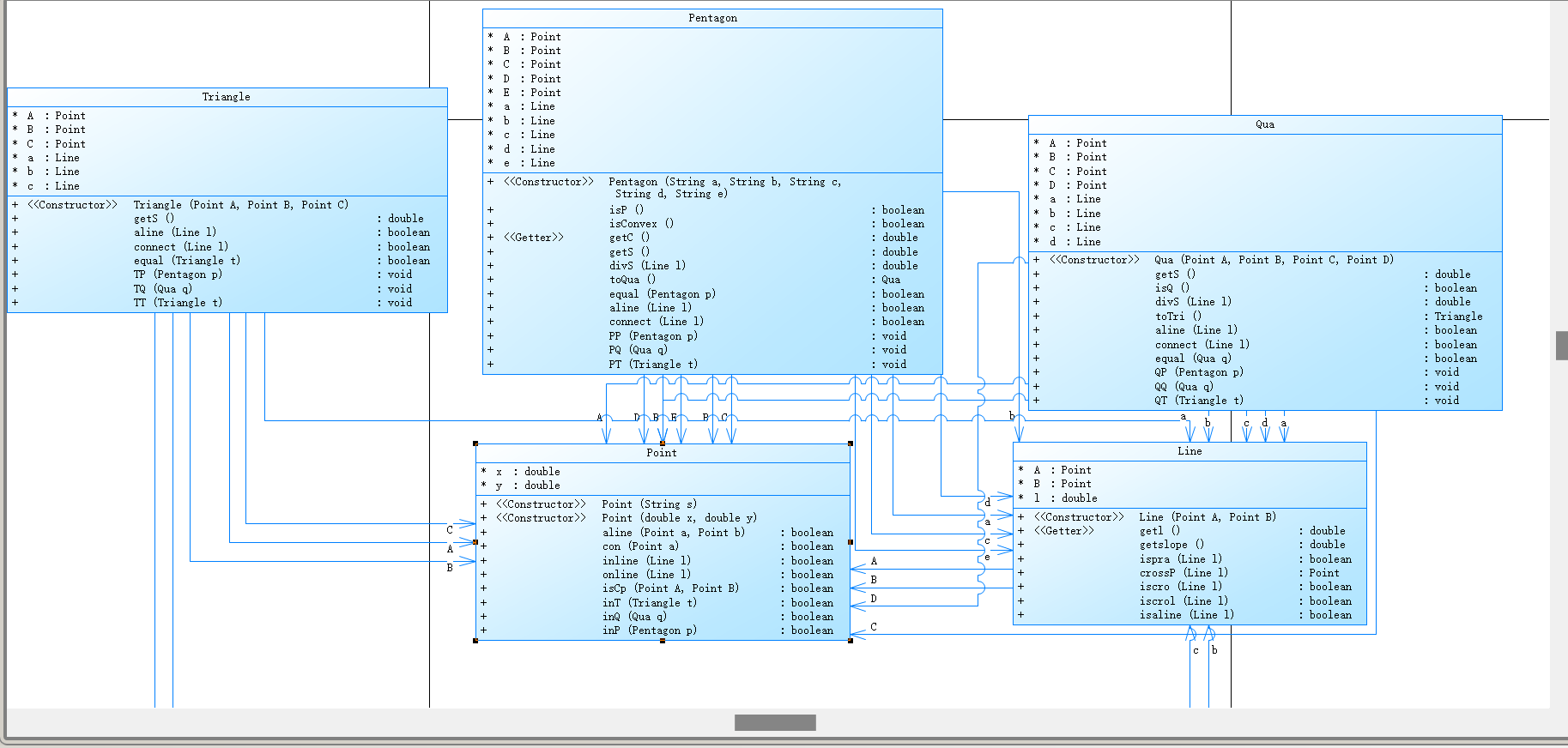
1、作业4类图与分析图


2、考试类图与分析图


3、作业5类图与分析图


4、心得
代码还是太复杂,没有运用好类的优点,没有合理设计好相应的类和功能,每次都是边写边改,很多方法都是后续加上去,并且发现有许多特殊情况,导致方法也不能直接使用,还要加以判断等,使得代码没有简便,反而更复杂难懂,经常写着写着就不知道该怎么完善这个功能。
踩坑心得
1、如前面分析作业代码一样,思路不清晰,没有提前设计好合理的类和方法,导致写的时候要临时想完善的方法,从而费时费力,也使代码更复杂无规律。
2、在做第四次作业最后一题和考试时,题目给出了相应的类图或分类的方法,还有功能,写代码时,只需要把相应的功能实现,把其代码写出就可以了,思路非常清晰,不用临时再思考功能是否完善,需不需要加判断等,只需要将功能写出来,非常的简单清晰。
3、综上,在写程序代码前,应该提前先设计好合理的类和方法,才能在写代码时思路清晰、事半功倍、省时省力。
改进建议
1、首先时前面提到的提前规划设计类和方法,提前花少量的时间来设计类,为后续写代码节省更多的时间和精力。
2、还是上次提到的写注释的问题。因为类和方法设计的问题,写代码时往往把精力全放在算法的设计上去了,而根本没有考虑怎么去写注释。也是因为在类设计的问题上耗费太多精力,导致不想写注释,只想尽快的将代码完善。
总结
无论做什么面对对象的程序,其重点都应该放在设计类和方法上,只有设计出合理的类和方法,才能为更高效地完成程序。

浙公网安备 33010602011771号