学习笔记--SQLyog的使用
之前用过老师给的SQLyog,以前的版本,好像是11,不太好用。
建议下载13
这个还是中文版的,界面很友好
一、登录与使用
第一次打开
1、点击新建
2、保存的连接:就是让你填连接名,随便写都可以
3、localhost:本机ip地址
4、用户名和密码自己设置
5、端口:3306默认端口(或者要改成其他的也可以)
点击测试连接:出现 Connection successfull!就表示连接成功,然后点击连接进入SQLyog
二、创建数据库/表
这是自带的初始数据库,不用管。
在正中央的【查询编辑器】中,输入CREATE DATABASE db1;,然后选中这一行,点击上方工具条的【执行】键,创建成功。
创建一张表
点击左侧新表,右键【打开表】,即可查看表数据
三、快捷键
1、改变SQLyog外观
工具--首选项--其他--主题
2、格式化sql语句
F12:格式化所选语句
shift+F12:格式化当前编辑器所有语句
3、点击不同表,可以切换对不同表的查询编辑
4、保存当前编辑器 ctrl+s
5、选择打开其他编辑器 ctrl+o
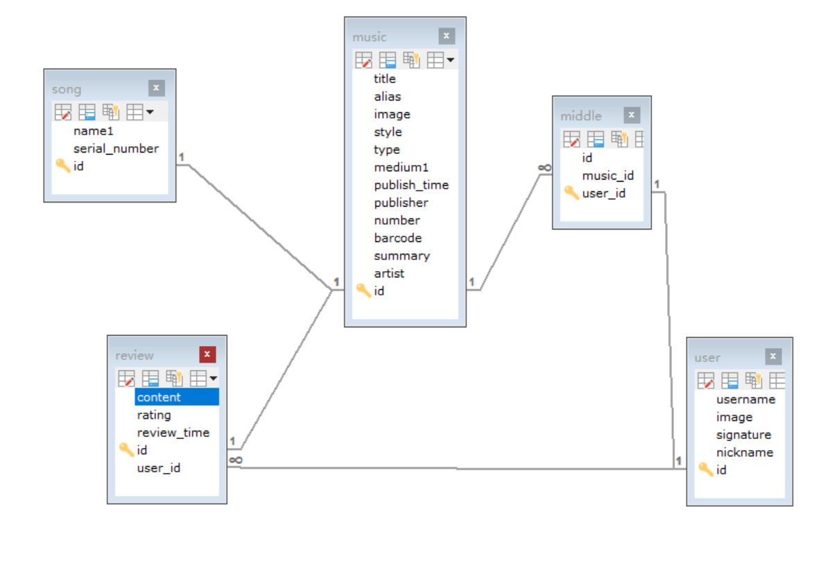
6、查看架构
点击这个按钮,然后将表拖进来或者右键【添加表】,可以查看表与表的外键关系
 
                    
                









 
                
            
         浙公网安备 33010602011771号
浙公网安备 33010602011771号