初窥门槛——菜鸟的第二次blog作业
我的第二次博客作业
一. 前言——以过来人的眼光看这几次作业;
题目集4:
我只拿到了88分,面对这题量少,难度大的题我只能say一声sorry,太遗憾了,第一题如果我当时就学会了正则,也许我会拿到满分,可那是如果,当时的我,对一连串的古怪符号望而却步,我没学会,更别说应用其到题目中,于是那个错误格式的测试点我始终没有过。无奈了。后面两题测试点过多,有时候你就按着他的测试点比对,都不知道自己错在哪,我果然还不是一个合格的程序员,我的耐心还需要锻炼,而不是放弃那几个测试点。
题目集5:
这次题目集就是对正则的应用了,题量少,难度小,与上次相比宛若云泥之别。我学会了三种正则表达式的应用,如Patten的mathes方法,或是构造一个匹配器,Pattern p = new Pattern.compiles;Mather m = new
Mather(),还有对Mather的查找,遍历等等。除了最后一题比较难之外,前四题就是基础运用。
题目集6:
这次题目集包含了对正则的进阶运用以及多个测试点的进一步训练,上一个题目集4已经是很难了,这次甚至还不说明测试点是什么,只能靠我们一个一个测试,老师说的对,我们以后编程的时候,需要我们debug了,难道甲方会告诉我们测试点在哪吗。我深以为然,并为之做出了奋斗。我花费一天把比较简单的第一题和第三题写出来后,花费了两个通宵,测试他们没过的部分测试点,这个第二题我是没有时间了,我还有一些其他事情,所以没有写完整第二题的所有情况,选项四和选项五我没有写,只拿到了基本分60分多一点。下次我一定会抱着精研严谨的变成思想,与他们奋战到底。
(OPP)期中考试:
这三道题是连环的迭代,一次比一次要求多一点,第一次实现Set和Get,以及ShowDate的方法,比较简单,第二次是需要编写上一次题目的类的父类,而且是抽象类,需要用到抽象方法,实现继承,多态与泛化;第三次便是用到ArrayList方法,将各个类的对象装在ArrayLiast里,因为我是现场开始学的缘故,时间不太够,测试点我无法一个一个试验了,故没有拿到满分,只拿到了84分。是我们班的平均成绩而已。
二——我的不太成熟的设计与分析
点线形系列一——两点之间的距离;
这题主要难在,输入与输出格式的正确的判断,毫无疑问,正则是最好的判断方式,但当时我的设计是用indexof,charAt,和subString等一系列String自带的方法进行的,代码长度不说,还很繁琐,可阅读性不强。
1 import java.util.Scanner; 2 3 public class Main { 4 public static void main(String[] args) { 5 Scanner in = new Scanner(System.in); 6 String str = in.nextLine(); 7 String s1 = ""; 8 String s2 = ""; 9 if(str.contains(" ")) { 10 s1 = str.substring(0,str.indexOf(" ")); 11 s2 = str.substring(str.indexOf(" ")+1); 12 } 13 else { 14 System.out.println("Wrong Format"); 15 System.exit(0); 16 } 17 if(s2.length() == 0) { 18 System.out.println("Wrong Format"); 19 System.exit(0); 20 } 21 if(s2.contains(" ")) { 22 System.out.println("wrong number of points"); 23 System.exit(0); 24 } 25 double x1 = 0; 26 double x2 = 0; 27 double y1 = 0; 28 double y2 = 0; 29 if(s1.indexOf(",",1) > 0 && s1.indexOf(",",1) < s1.length() - 1 && s2.indexOf(",",1) > 0 && s2.indexOf(",",1) < s2.length() - 1 && s1.indexOf(",") == s1.lastIndexOf(",") && s2.indexOf(",") == s2.lastIndexOf(",")) { 30 for(int i =0;i < s1.length();i++) { 31 if(s1.charAt(i) != '+' && s1.charAt(i) != '-' && s1.charAt(i) != ',' && s1.charAt(i) != '.' && s1.charAt(i) < '0' && s1.charAt(i) > '9') { 32 System.out.println("Wrong Format"); 33 System.exit(0); 34 } 35 } 36 if(s1.substring(0,s1.indexOf(",")).indexOf("+") != s1.lastIndexOf("+",s1.indexOf(",")) || s2.substring(0,s2.indexOf(",")).indexOf("+") != s2.lastIndexOf("+",s2.indexOf(",")) || s1.substring(s1.indexOf(",")).indexOf("+") != s1.substring(s1.indexOf(",")).lastIndexOf("+") || s2.substring(s2.indexOf(",")).indexOf("+") != s2.substring(s2.indexOf(",")).lastIndexOf("+") || 37 s1.substring(0,s1.indexOf(",")).indexOf("-") != s1.lastIndexOf("-",s1.indexOf(",")) || s2.substring(0,s2.indexOf(",")).indexOf("-") != s2.lastIndexOf("-",s2.indexOf(",")) || s1.substring(s1.indexOf(",")).indexOf("-") != s1.substring(s1.indexOf(",")).lastIndexOf("-") || s2.substring(s2.indexOf(",")).indexOf("-") != s2.substring(s2.indexOf(",")).lastIndexOf("-") || 38 s1.substring(0,s1.indexOf(",")).indexOf(".") != s1.lastIndexOf(".",s1.indexOf(",")) || s2.substring(0,s2.indexOf(",")).indexOf(".") != s2.lastIndexOf(".",s2.indexOf(",")) || s1.substring(s1.indexOf(",")).indexOf(".") != s1.substring(s1.indexOf(",")).lastIndexOf(".") || s2.substring(s2.indexOf(",")).indexOf(".") != s2.substring(s2.indexOf(",")).lastIndexOf(".")) { 39 System.out.println("Wrong Format1"); 40 System.exit(0); 41 } 42 if(s1.contains(".") && ((s1.charAt(s1.indexOf(".")-1) < '0'||s1.charAt(s1.indexOf(".")+1) > '9') || (s1.charAt(s1.indexOf(".")-1) < '0'||s1.charAt(s1.indexOf(".")+1) > '9')) && ((s1.charAt(s1.lastIndexOf(".")-1) < '0'||s1.charAt(s1.lastIndexOf(".")+1) > '9') || (s1.charAt(s1.lastIndexOf(".")-1) < '0'||s1.charAt(s1.lastIndexOf(".")+1) > '9'))) { 43 System.out.println("Wrong Format"); 44 System.exit(0); 45 } 46 if(s2.contains(".") && ((s2.charAt(s2.indexOf(".")-1) < '0'||s2.charAt(s2.indexOf(".")+1) > '9') || (s2.charAt(s2.indexOf(".")-1) < '0'||s2.charAt(s2.indexOf(".")+1) > '9')) && ((s2.charAt(s2.lastIndexOf(".")-1) < '0'||s2.charAt(s2.lastIndexOf(".")+1) > '9') || (s2.charAt(s2.lastIndexOf(".")-1) < '0'||s2.charAt(s2.lastIndexOf(".")+1) > '9'))) { 47 System.out.println("Wrong Format"); 48 System.exit(0); 49 } 50 if(s1.contains("+") && (s1.indexOf("+") != 0 && s1.indexOf("+") != s1.indexOf(",")+1) && (s1.lastIndexOf("+") != 0 && s1.lastIndexOf("+") != s1.lastIndexOf(",")+1)) { 51 System.out.println("Wrong Format"); 52 System.exit(0); 53 } 54 if(s2.contains("+") && (s2.indexOf("+") != 0 && s2.indexOf("+") != s2.indexOf(",")+1) && (s2.lastIndexOf("+") != 0 && s2.lastIndexOf("+") != s2.lastIndexOf(",")+1)) { 55 System.out.println("Wrong Format"); 56 System.exit(0); 57 } 58 if(s1.contains("-") && (s1.indexOf("-") != 0 && s1.indexOf("-") != s1.indexOf(",")+1) && (s1.lastIndexOf("-") != 0 && s1.lastIndexOf("-") != s1.lastIndexOf(",")+1)) { 59 System.out.println("Wrong Format"); 60 System.exit(0); 61 } 62 if(s2.contains("-") && (s2.indexOf("-") != 0 && s2.indexOf("-") != s2.indexOf(",")+1) && (s2.lastIndexOf("-") != 0 && s2.lastIndexOf("-") != s2.lastIndexOf(",")+1)) { 63 System.out.println("Wrong Format"); 64 System.exit(0); 65 } 66 if(((s1.indexOf("+",0) > -1 || s1.indexOf("-",0) > -1) && (s1.charAt(s1.indexOf("+")+1) >= '0' && s1.charAt(s1.indexOf("+")+1) <= '9'||s1.charAt(s1.indexOf("-")+1) >= '0' && s1.charAt(s1.indexOf("-")+1) <= '9'))||s1.indexOf("+",0) == -1 && s1.indexOf("-",0) == -1) { 67 x1 = Double.parseDouble(s1.substring(0,s1.indexOf(","))); 68 } 69 if(((s1.indexOf("+",s1.indexOf(",")) > -1 || s1.indexOf("-",s1.indexOf(",")) > -1) && (s1.charAt(s1.lastIndexOf("+")+1) >= '0' && s1.charAt(s1.lastIndexOf("+")+1) <= '9'||s1.charAt(s1.lastIndexOf("-")+1) >= '0' && s1.charAt(s1.lastIndexOf("-")+1) <= '9'))||s1.indexOf("+",s1.indexOf(",")) == -1 && s1.indexOf("-",s1.indexOf(",")) == -1) { 70 y1 = Double.parseDouble(s1.substring(s1.indexOf(",")+1)); 71 } 72 if(((s2.indexOf("+",0) > -1 || s2.indexOf("-",0) > -1) && (s2.charAt(s2.indexOf("+")+1) >= '0' && s2.charAt(s2.indexOf("+")+1) <= '9'||s2.charAt(s2.indexOf("-")+1) >= '0' && s2.charAt(s2.indexOf("-")+1) <= '9'))||s2.indexOf("+",0) == -1 && s2.indexOf("-",0) == -1) { 73 x2 = Double.parseDouble(s2.substring(0,s2.indexOf(","))); 74 } 75 if(((s2.indexOf("+",s2.indexOf(",")) > -1 || s2.indexOf("-",s2.indexOf(",")) > -1) && (s2.charAt(s2.lastIndexOf("+")+1) >= '0' && s2.charAt(s2.lastIndexOf("+")+1) <= '9'||s2.charAt(s2.lastIndexOf("-")+1) >= '0' && s2.charAt(s2.lastIndexOf("-")+1) <= '9'))||s2.indexOf("+",s2.indexOf(",")) == -1 && s2.indexOf("-",s2.indexOf(",")) == -1) { 76 y2 = Double.parseDouble(s2.substring(s2.indexOf(",")+1)); 77 } 78 if(x1 != 0 && y1 != 0 && x2 != 0 && y2 != 0) { 79 System.out.println(Math.sqrt((x1-x2)*(x1-x2)+(y1-y2)*(y1-y2))); 80 System.exit(0); 81 } 82 else { 83 System.out.println("Wrong Format"); 84 } 85 } 86 else { 87 System.out.println("Wrong Format"); 88 } 89 } 90 }
点线形系列一——线的计算;
我的主要思路是,根据数学方法 ,有没有简单易实现且变量可以提取的公式去应用,以数学思想写编程;先是用正则的split分割选项与输入的点,查看格式正确与否,再将得到的点的x值与y值代入线的公式,得出最终答案;我主要写了三个类,主类main,一个check看格式是否正确,一个dot带入方法
1 import java.util.Scanner; 2 public class Main { 3 public static void main(String[] args) 4 { 5 Scanner in=new Scanner(System.in); 6 String s=in.nextLine(); 7 if(Check.islegal(s)==1) 8 { 9 Dot.setString(s); 10 } 11 } 12 } 13 class Dot{ 14 double x; 15 double y; 16 public static void setString(String s) { 17 String[] a = s.split(":"); 18 String[] b = a[1].split("\\s"); 19 Dot[] dot = new Dot[b.length]; 20 for (int i = 0; i < b.length; i++) { 21 String[] c = b[i].split(","); 22 dot[i] = new Dot(); 23 dot[i].x = Double.parseDouble(c[0]); 24 dot[i].y = Double.parseDouble(c[1]); 25 //System.out.println(dot[i].x+" "+dot[i].y); 26 } 27 if (a[0].charAt(0) == '1') { 28 if (dot[0].x == dot[1].x && dot[0].y == dot[1].y) 29 { 30 System.out.println("points coincide"); 31 } 32 else if (dot[0].x == dot[1].x) 33 { 34 System.out.println("Slope does not exist"); 35 } 36 else { 37 double A = (dot[1].y - dot[0].y) / (dot[1].x - dot[0].x); 38 System.out.println(A); 39 } 40 } 41 if (a[0].charAt(0) == '2') { 42 if (dot[1].x == dot[2].x && dot[1].y == dot[2].y) 43 { 44 System.out.println("points coincide"); 45 } 46 else 47 { 48 if (dot[1].x != dot[2].x) { 49 double A = (dot[2].y - dot[1].y) / (dot[2].x - dot[1].x); 50 double C = dot[1].y - A * dot[1].x; 51 double d = Math.abs(A * dot[0].x - dot[0].y + C) / Math.sqrt(A * A + 1); 52 System.out.println(d); 53 } 54 else if(dot[1].x==dot[2].x) 55 { 56 double d=Math.abs(dot[0].x-dot[1].x); 57 System.out.println(d); 58 } 59 } 60 } 61 if (a[0].charAt(0) == '3') { 62 if ((dot[0].x == dot[1].x && dot[0].y == dot[1].y) || (dot[0].x == dot[2].x && dot[0].y == dot[2].y) || (dot[1].x == dot[2].x && dot[1].y == dot[2].y)) { 63 System.out.println("points coincide"); 64 } 65 else 66 { 67 if(dot[2].x!=dot[1].x) { 68 double A = (dot[2].y - dot[1].y) / (dot[2].x - dot[1].x); 69 double C = dot[1].y - A * dot[1].x; 70 double result = A * dot[0].x + dot[0].y + C; 71 if (result == 0) 72 System.out.println("true"); 73 else 74 System.out.println("false"); 75 } 76 else if(dot[2].x==dot[1].x) 77 { 78 if(dot[0].x==dot[1].x) 79 System.out.println("true"); 80 else 81 System.out.println("false"); 82 } 83 } 84 } 85 if (a[0].charAt(0) == '4') { 86 if ((dot[0].x == dot[1].x && dot[0].y == dot[1].y) || (dot[2].x == dot[3].x && dot[2].y == dot[3].y)) 87 { 88 System.out.println("points coincide"); 89 } 90 else 91 { 92 double A1 = (dot[1].y - dot[0].y) / (dot[1].x - dot[0].x); 93 double A2 = (dot[3].y - dot[2].y) / (dot[3].x - dot[2].x); 94 if (A1 == A2) 95 System.out.println("true"); 96 else 97 System.out.println("false"); 98 } 99 } 100 if(a[0].charAt(0)=='5') 101 { 102 if((dot[0].x==dot[1].x&&dot[0].y==dot[1].y)||(dot[2].x==dot[3].x&&dot[2].y==dot[3].y)) 103 { 104 System.out.println("points coincide"); 105 } 106 else 107 { 108 double y1,y2,x1,x2,a1,a2,e; 109 y1=dot[1].y-dot[0].y; 110 y2=dot[3].y-dot[2].y; 111 x1=dot[1].x-dot[0].x; 112 x2=dot[3].x-dot[2].x; 113 a1=x1*dot[0].y-y1*dot[0].x; 114 a2=x2*dot[2].y-y2*dot[2].x; 115 e=y1*x2-y2*x1; 116 double x=(x1*a2-x2*a1)/e; 117 double y=(y1*a2-y2*a1)/e; 118 if(e==0) 119 { 120 System.out.println("is parallel lines,have no intersection point"); 121 } 122 else 123 { 124 double max,min,max1,min1; 125 if(dot[3].y>dot[2].y) 126 { 127 max=dot[3].y; 128 min=dot[2].y; 129 } 130 else 131 { 132 max=dot[2].y; 133 min=dot[3].y; 134 } 135 if(dot[1].y>dot[0].y) 136 { 137 max1=dot[1].y; 138 min1=dot[0].y; 139 } 140 else 141 { 142 max1=dot[0].y; 143 min1=dot[1].y; 144 } 145 if((y>min&&y<max)||(y>min1&&y<max1)) 146 { 147 System.out.print(x+","+y+" "); 148 System.out.println("true"); 149 } 150 else 151 { 152 System.out.print(x+","+y+" "); 153 System.out.println("false"); 154 } 155 } 156 } 157 } 158 } 159 } 160 class Check{ 161 public static int islegal(String s) 162 { 163 int count; 164 int count1=0; 165 int count2=0; 166 int count3=0; 167 int flag=0; 168 int flag1=0; 169 int dotnum=0; 170 String[] a=s.split(":"); 171 172 if(s.charAt(0)=='2'||s.charAt(0)=='3') 173 { 174 dotnum=3; 175 } 176 else if(s.charAt(0)=='4'||s.charAt(0)=='5') 177 { 178 dotnum=4; 179 } 180 if(s.charAt(0)>='0'&&s.charAt(0)<='5'&&s.charAt(1)!=':') 181 { 182 flag=1; 183 dotnum=5; 184 } 185 char[] n=s.toCharArray(); 186 for(int i=0;i<n.length;i++) 187 { 188 if(n[i]==':') 189 count2++; 190 } 191 if(count2>=2) 192 { 193 flag=1; 194 } 195 char[] c=a[1].toCharArray(); 196 for(int i=0;i<c.length;i++) 197 { 198 if(c[i]==','&&c[i+1]==',') 199 { 200 count1++; 201 } 202 if(c[i]==' '&&c[i+1]==' ') 203 { 204 count3++; 205 } 206 } 207 String[] p=a[1].split("\\s"); 208 if(p.length!=dotnum) 209 { 210 flag1=1; 211 } 212 if(count1>=1) 213 { 214 flag=1; 215 } 216 if(count3>=1) 217 { 218 flag=1; 219 } 220 else { 221 String b[] = a[1].split("\\s"); 222 if (count2 < 2) { 223 for (int i = 0; i < b.length; i++) { 224 String[] m = b[i].split(","); 225 if (m.length > dotnum) { 226 flag = 1; 227 } 228 for (int j = 0; j < m.length; j++) { 229 count = 0; 230 for (int k = 0; k < m[j].length(); k++) { 231 if (m[j].charAt(k) == '.') { 232 count++; 233 if (k + 1 == m[j].length()) 234 flag = 1; 235 } 236 } 237 if (count >= dotnum) { 238 flag = 1; 239 } 240 if (m[j].charAt(0) == '+' || m[j].charAt(0) == '-') { 241 if (m[j].charAt(1) < '0' || m[j].charAt(1) > '9') { 242 flag = 1; 243 } 244 if (m[j].charAt(1) == '0' && m[j].length() > 2) 245 if (m[j].charAt(1) == '0' && m[j].charAt(2) != '.') 246 flag = 1; 247 } 248 if (m[j].charAt(0) == '0' && m[j].length() > 1) { 249 if (m[j].charAt(0) == '0' && m[j].charAt(1) != '.') 250 flag = 1; 251 } 252 } 253 } 254 } 255 } 256 if(flag==1) 257 { 258 System.out.println("Wrong Format"); 259 } 260 else if(flag1==1&&flag==0) 261 { 262 System.out.println("wrong number of points"); 263 } 264 else 265 return 1; 266 return 0; 267 } 268 }
点线形系列一——三角形的计算;
刚开始与第二题类似,都用split方法来分割选项与点的坐标;接着我构思了一个check类查看选项;一个dot来实现选项中的操作,因为想省事,dot类里把所有选项的方法几乎都包括了,其中判断三角形的方法,大部分都是和斜率有关系,于是第二题的代码也可以copy一些;
1 import java.util.Scanner; 2 public class Main { 3 public static void main(String[] args) 4 { 5 Scanner in=new Scanner(System.in); 6 String s=in.nextLine(); 7 if(Check.islegal(s)==1) 8 { 9 Dot.setString(s); 10 } 11 } 12 } 13 class Dot{ 14 double x; 15 double y; 16 Dot(double x,double y) 17 { 18 this.x=x; 19 this.y=y; 20 } 21 public static void setString(String s) 22 { 23 String[] a = s.split(":"); 24 String[] b = a[1].split("\\s"); 25 Dot[] dot = new Dot[b.length]; 26 for (int i = 0; i < b.length; i++) { 27 String[] c = b[i].split(","); 28 dot[i] = new Dot(Double.parseDouble(c[0]),Double.parseDouble(c[1])); 29 //System.out.println(dot[i].x+" "+dot[i].y); 30 } 31 if(a[0].charAt(0)=='1') 32 { 33 double l1,l2,l3; 34 l1=Math.sqrt((dot[1].x-dot[0].x)*(dot[1].x-dot[0].x)+(dot[1].y-dot[0].y)*(dot[1].y-dot[0].y)); 35 l2=Math.sqrt((dot[2].x-dot[0].x)*(dot[2].x-dot[0].x)+(dot[2].y-dot[0].y)*(dot[2].y-dot[0].y)); 36 l3=Math.sqrt((dot[2].x-dot[1].x)*(dot[2].x-dot[1].x)+(dot[2].y-dot[1].y)*(dot[2].y-dot[1].y)); 37 if(l1+l2<=l3||l1+l3<=l2||l2+l3<=l1||(dot[0].x==dot[1].x&&dot[1].x==dot[2].x)||(dot[0].y==dot[1].y&&dot[1].y==dot[2].y)) { 38 System.out.println("data error"); 39 } 40 else { 41 if (l1 == l2 || l1 == l3 || l2 == l3) { 42 System.out.print("true "); 43 } else { 44 System.out.print("false "); 45 } 46 if (l1 == l2 && l2 ==l3) { 47 System.out.print("true"); 48 } else { 49 System.out.print("false"); 50 } 51 } 52 } 53 if(a[0].charAt(0)=='2') 54 { 55 double l1=Math.sqrt((dot[1].x-dot[0].x)*(dot[1].x-dot[0].x)+(dot[1].y-dot[0].y)*(dot[1].y-dot[0].y)); 56 double l2=Math.sqrt((dot[2].x-dot[0].x)*(dot[2].x-dot[0].x)+(dot[2].y-dot[0].y)*(dot[2].y-dot[0].y)); 57 double l3=Math.sqrt((dot[2].x-dot[1].x)*(dot[2].x-dot[1].x)+(dot[2].y-dot[1].y)*(dot[2].y-dot[1].y)); 58 if(l1+l2<=l3||l1+l3<=l2||l2+l3<=l1||(dot[0].x==dot[1].x&&dot[1].x==dot[2].x)||(dot[0].y==dot[1].y&&dot[1].y==dot[2].y)) 59 { 60 System.out.println("data error"); 61 } 62 else { 63 double L = l1 + l2 + l3; 64 double S = (dot[0].x * dot[1].y + dot[1].x * dot[2].y + dot[2].x * dot[0].y - dot[0].x * dot[2].y - dot[1].x * dot[0].y - dot[2].x * dot[1].y) / 2; 65 double x = (dot[0].x + dot[1].x + dot[2].x) / 3; 66 double y = (dot[0].y + dot[1].y + dot[2].y) / 3; 67 double num[] = {L, S, x, y}; 68 String[] m = new String[4]; 69 int count = 0; 70 for (int i = 0; i < 4; i++) { 71 String str = num[i] + ""; 72 int n = str.length() - (str.indexOf(".") + 1); 73 if (n > 6) { 74 m[count] = String.format("%.6f", num[i]); 75 count++; 76 } 77 else 78 { 79 m[count] = num[i] + ""; 80 count++; 81 } 82 } 83 System.out.print(m[0] + " " + m[1] + " " + m[2] + ',' + m[3]); 84 } 85 } 86 if(a[0].charAt(0)=='3') 87 { 88 double l1=Math.sqrt((dot[1].x-dot[0].x)*(dot[1].x-dot[0].x)+(dot[1].y-dot[0].y)*(dot[1].y-dot[0].y)); 89 double l2=Math.sqrt((dot[2].x-dot[0].x)*(dot[2].x-dot[0].x)+(dot[2].y-dot[0].y)*(dot[2].y-dot[0].y)); 90 double l3=Math.sqrt((dot[2].x-dot[1].x)*(dot[2].x-dot[1].x)+(dot[2].y-dot[1].y)*(dot[2].y-dot[1].y)); 91 if(l1+l2<=l3||l1+l3<=l2||l2+l3<=l1||(dot[0].x==dot[1].x&&dot[1].x==dot[2].x)||(dot[0].y==dot[1].y&&dot[1].y==dot[2].y)) { 92 System.out.println("data error"); 93 } 94 else { 95 if (l1*l1+l2*l2<l3*l3-0.001||l1*l1+l3*l3<l2*l2-0.001||l2*l2+l3*l3<l1*l1-0.001) 96 System.out.print("true "); 97 else 98 System.out.print("false "); 99 if (Math.abs(l1*l1+l2*l2-l3*l3)<0.001||Math.abs(l1*l1+l3*l3-l2*l2)<0.001||Math.abs(l2*l2+l3*l3-l1*l1)<0.001) 100 System.out.print("true "); 101 else 102 System.out.print("false "); 103 if (l1*l1+l2*l2>l3*l3&&l1*l1+l3*l3>l2*l2&&l2*l2+l3*l3>l1*l1) 104 System.out.print("true"); 105 else 106 System.out.print("false"); 107 } 108 } 109 if(a[0].charAt(0)=='4') 110 { 111 double l1=Math.sqrt((dot[3].x-dot[2].x)*(dot[3].x-dot[2].x)+(dot[3].y-dot[2].y)*(dot[3].y-dot[2].y)); 112 double l2=Math.sqrt((dot[4].x-dot[2].x)*(dot[4].x-dot[2].x)+(dot[4].y-dot[2].y)*(dot[4].y-dot[2].y)); 113 double l3=Math.sqrt((dot[4].x-dot[3].x)*(dot[4].x-dot[3].x)+(dot[4].y-dot[3].y)*(dot[4].y-dot[3].y)); 114 if (dot[0].x == dot[1].x && dot[0].y == dot[1].y) { 115 System.out.println("points coincide"); 116 } 117 else { 118 if (l1 + l2 <= l3 || l1 + l3 <= l2 || l2 + l3 <= l1 || (dot[2].x == dot[3].x && dot[3].x == dot[4].x) || (dot[2].y == dot[3].y && dot[3].y == dot[4].y)) { 119 System.out.println("data error"); 120 } 121 else 122 { 123 double A = (dot[1].y - dot[0].y) / (dot[1].x - dot[0].x); 124 double C = dot[0].y - A * dot[0].x; 125 double A1 = (dot[3].y - dot[2].y) / (dot[3].x - dot[2].x); 126 double C1 = dot[2].y - A1 * dot[2].x; 127 double A2 = (dot[4].y - dot[2].y) / (dot[4].x - dot[2].x); 128 double C2 = dot[2].y - A2 * dot[2].x; 129 double A3 = (dot[4].y - dot[3].y) / (dot[4].x - dot[3].x); 130 double C3 = dot[3].y - A3 * dot[3].x; 131 if((A==A1&&C==C1)||(A==A2&&C==C2)||(A==A3&&C==C3)) 132 { 133 System.out.println("The point is on the edge of the triangle"); 134 } 135 else 136 { 137 int dotnum=0; 138 int num1=0; 139 int num2=0; 140 int num3=0; 141 Dot d1=calcudot(dot[0],dot[1],dot[2],dot[3]); 142 Dot d2=calcudot(dot[0],dot[1],dot[2],dot[4]); 143 Dot d3=calcudot(dot[0],dot[1],dot[3],dot[4]); 144 if(isin(dot[2],dot[3],d1)) { 145 num1=1; 146 dotnum++; 147 } 148 if(isin(dot[2],dot[4],d2)) { 149 dotnum++; 150 num2=1; 151 } 152 if(isin(dot[3],dot[4],d3)) { 153 dotnum++; 154 num3=1; 155 } 156 if(d1.x==d2.x&&d1.y==d2.y) { 157 dotnum--; 158 num1=0; 159 num2=0; 160 } 161 if(d1.x==d3.x&&d1.y==d3.y) { 162 dotnum--; 163 num1=0; 164 num3=0; 165 } 166 if(d2.x==d3.x&&d2.y==d3.y) { 167 dotnum--; 168 num2=0; 169 num3=0; 170 } 171 if(dotnum==1||dotnum==0) 172 System.out.println(dotnum); 173 else 174 { 175 double S = Math.abs(dot[2].x * dot[3].y + dot[3].x * dot[4].y + dot[4].x * dot[2].y - dot[2].x * dot[4].y - dot[3].x * dot[2].y - dot[4].x * dot[3].y) / 2; 176 double S1=0; 177 double S2; 178 if(num1==1&&num2==1) 179 { 180 S1 = Math.abs(d1.x * d2.y + d2.x * dot[2].y + dot[2].x * d1.y - d1.x * dot[2].y - d2.x * d1.y - dot[2].x * d2.y) / 2; 181 } 182 else if(num1==1&&num3==1) 183 { 184 S1 = Math.abs(d1.x * d3.y + d3.x * dot[3].y + dot[3].x * d1.y - d1.x * dot[3].y - d3.x * d1.y - dot[3].x * d3.y) / 2; 185 } 186 else if(num2==1&&num3==1) 187 { 188 S1 = Math.abs(d2.x * d3.y + d3.x * dot[4].y + dot[4].x * d2.y - d2.x * dot[4].y - d3.x * d2.y - dot[4].x * d3.y) / 2; 189 } 190 else if(num1==1&&num2==0&&num3==0) 191 { 192 S1 = Math.abs(d1.x * dot[3].y + dot[3].x * dot[4].y + dot[4].x * d1.y - d1.x * dot[4].y - dot[3].x * d1.y - dot[4].x * dot[3].y) / 2; 193 } 194 else if(num2==1&&num1==0&&num3==0) 195 { 196 S1 = Math.abs(d2.x * dot[3].y + dot[3].x * dot[2].y + dot[2].x * d2.y - d2.x * dot[2].y - dot[3].x * d2.y - dot[2].x * dot[3].y) / 2; 197 } 198 else if(num3==1&&num1==0&&num2==0) 199 { 200 S1 = Math.abs(d3.x * dot[3].y + dot[3].x * dot[2].y + dot[2].x * d3.y - d3.x * dot[2].y - dot[3].x * d3.y - dot[2].x * dot[3].y) / 2; 201 } 202 if(S-S1<S1) 203 { 204 S2=S1; 205 S1=S-S1; 206 } 207 else 208 { 209 S2=S-S1; 210 } 211 double num[] = {S1,S2}; 212 String[] m = new String[2]; 213 int count = 0; 214 for (int i = 0; i < 2; i++) { 215 String str = num[i] + ""; 216 int n = str.length() - (str.indexOf(".") + 1); 217 if (n > 6) { 218 m[count] = String.format("%.6f", num[i]); 219 count++; 220 } 221 else 222 { 223 m[count] = num[i] + ""; 224 count++; 225 } 226 } 227 System.out.println("2 "+m[0]+" "+m[1]); 228 } 229 } 230 } 231 } 232 } 233 if(a[0].charAt(0)=='5') 234 { 235 double l1=Math.sqrt((dot[2].x-dot[1].x)*(dot[2].x-dot[1].x)+(dot[2].y-dot[1].y)*(dot[2].y-dot[1].y)); 236 double l2=Math.sqrt((dot[3].x-dot[1].x)*(dot[3].x-dot[1].x)+(dot[3].y-dot[1].y)*(dot[3].y-dot[1].y)); 237 double l3=Math.sqrt((dot[3].x-dot[2].x)*(dot[3].x-dot[2].x)+(dot[3].y-dot[2].y)*(dot[3].y-dot[2].y)); 238 if(l1+l2<=l3||l1+l3<=l2||l2+l3<=l1||(dot[1].x==dot[2].x&&dot[2].x==dot[3].x)||(dot[1].y==dot[2].y&&dot[2].y==dot[3].y)){ 239 System.out.println("data error"); 240 } 241 else 242 { 243 int i,j; 244 int flag=0; 245 boolean redo,inside; 246 redo=true; 247 for(i=1;i<4;i++) 248 { 249 if(dot[0].x==dot[i].x&&dot[0].y==dot[i].y) 250 { 251 redo=false; 252 inside=true; 253 System.out.println("on the triangle"); 254 break; 255 } 256 } 257 while (redo) 258 { 259 redo = false; 260 inside = false; 261 for (i = 1,j =3;i <4;j=i++) 262 { 263 if ( (dot[i].y < dot[0].y && dot[0].y < dot[j].y) || (dot[j].y < dot[0].y && dot[0].y < dot[i].y) ) 264 { 265 if(dot[0].x <= dot[i].x || dot[0].x <= dot[j].x) 266 { 267 double x = (dot[0].y-dot[i].y)*(dot[j].x-dot[i].x)/(dot[j].y-dot[i].y)+dot[i].x; 268 if (dot[0].x <x) 269 { 270 System.out.println("in the triangle"); 271 inside = !inside; 272 } 273 else if (dot[0].x==x) 274 { 275 System.out.println("on the triangle"); 276 inside = true; 277 break; 278 } 279 else 280 { 281 System.out.println("outof the triangle"); 282 inside=false; 283 } 284 } 285 } 286 else if ( dot[0].y ==dot[i].y) 287 { 288 if (dot[0].x < dot[i].x) 289 { 290 System.out.println("outof the triangle"); 291 redo = true; 292 flag=1; 293 break; 294 } 295 } 296 else if (dot[i].y==dot[j].y &&dot[0].y == dot[i].y && ( (dot[i].x < dot[0].x && dot[0].x < dot[j].x) || (dot[j].x < dot[0].x && dot[0].x < dot[i].x) ) ) 297 { 298 System.out.println("in the triangle"); 299 inside = true; 300 break; 301 } 302 } 303 } 304 } 305 } 306 } 307 public static Dot calcudot(Dot d1,Dot d2,Dot d3,Dot d4) 308 { 309 double y1,y2,x1,x2,a1,a2,e; 310 y1=d2.y-d1.y; 311 y2=d4.y-d3.y; 312 x1=d2.x-d1.x; 313 x2=d4.x-d3.x; 314 a1=x1*d1.y-y1*d1.x; 315 a2=x2*d3.y-y2*d3.x; 316 e=y1*x2-y2*x1; 317 double x=(x1*a2-x2*a1)/e; 318 double y=(y1*a2-y2*a1)/e; 319 Dot p1=new Dot(x,y); 320 return p1; 321 } 322 public static Boolean isin(Dot d1,Dot d2,Dot d3) 323 { 324 if(d3.y<=Math.max(d1.y,d2.y)&&d3.y>=Math.min(d1.y,d2.y)) 325 { 326 return true; 327 } 328 return false; 329 } 330 } 331 class Check{ 332 public static int islegal(String s) 333 { 334 int count; 335 int count1=0; 336 int count2=0; 337 int count3=0; 338 int count4=0; 339 int flag=0; 340 int flag1=0; 341 int dotnum=0; 342 String[] a=s.split(":"); 343 if(s.charAt(0)=='1'||s.charAt(0)=='2'||s.charAt(0)=='3') 344 { 345 dotnum=3; 346 } 347 else if(s.charAt(0)=='4') 348 { 349 dotnum=5; 350 } 351 else if (s.charAt(0) =='5') { 352 dotnum=4; 353 } 354 if(s.charAt(0)>='0'&&s.charAt(0)<='5'&&s.charAt(1)!=':') 355 { 356 flag=1; 357 dotnum=10; 358 } 359 if(s.charAt(1)==':') 360 { 361 count4=1; 362 } 363 char[] n=s.toCharArray(); 364 for(int i=0;i<n.length;i++) 365 { 366 if(n[i]==':') 367 count2++; 368 } 369 if(count2>=2) 370 { 371 flag=1; 372 } 373 if(count2==1&&count4==1) { 374 char[] c = a[1].toCharArray(); 375 for (int i = 0; i < c.length; i++) { 376 if (c[i] == ',' && c[i + 1] == ',') { 377 count1++; 378 } 379 if (c[i] == ' ' && i + 1 != c.length) { 380 if (c[i + 1] == ' ') 381 count3++; 382 } 383 } 384 if (c[c.length - 1] == ' ') { 385 flag = 1; 386 } 387 String[] p = a[1].split("\\s"); 388 if (p.length != dotnum) { 389 flag1 = 1; 390 } 391 if (count1 >= 1) { 392 flag = 1; 393 } 394 if (count3 >= 1) { 395 flag = 1; 396 } 397 } 398 else { 399 if (count4 == 1) { 400 String b[] = a[1].split("\\s"); 401 if (count2 < 2 && count1 < 1) { 402 for (int i = 0; i < b.length; i++) { 403 String[] m = b[i].split(","); 404 if (m.length > dotnum) { 405 flag = 1; 406 } 407 for (int j = 0; j < m.length; j++) { 408 count = 0; 409 for (int k = 0; k < m[j].length(); k++) { 410 if (m[j].charAt(k) == '.') { 411 count++; 412 if (k + 1 == m[j].length()) 413 flag = 1; 414 } 415 } 416 if (count >= dotnum) { 417 flag = 1; 418 } 419 if (m[j].charAt(0) == '+' || m[j].charAt(0) == '-') { 420 if (m[j].charAt(1) < '0' || m[j].charAt(1) > '9') { 421 flag = 1; 422 } 423 if (m[j].charAt(1) == '0' && m[j].length() > 2) 424 if (m[j].charAt(1) == '0' && m[j].charAt(2) != '.') 425 flag = 1; 426 } 427 if (m[j].charAt(0) == '0' && m[j].length() > 1) { 428 if (m[j].charAt(0) == '0' && m[j].charAt(1) != '.') 429 flag = 1; 430 } 431 } 432 } 433 } 434 } 435 } 436 if(flag==1) 437 { 438 System.out.println("Wrong Format"); 439 } 440 else if(flag1==1&&flag==0) 441 { 442 System.out.println("wrong number of points"); 443 } 444 else 445 return 1; 446 return 0; 447 } 448 }
点线形系列一——凸四边形的计算;
没错跨了一个正则,这个点线形系列又回来了,我的这个系列分一次比一次少;首先我觉得以后可能还会出现迭代,而且学会了正则,于是我规范化了我的代码,首先main类里直接判断选项,输入格式匹配用mathes方法,分割以及替换空格的split方法,switch方法进入选项,Quadrilateral类写入判断方法,类型boolean,我只编写了前三种选项的方法,所以分数不高。我接下来的修改将是再次编写另外两个类,受同学启发,一个关于线的判断逻辑Line类,一个判断格式正不正确的点类Point。
代码如下:
1 import java.text.DecimalFormat; 2 import java.util.Scanner; 3 4 public class Main { 5 public static void main(String[] args) { 6 Scanner in = new Scanner(System.in); 7 String string = in.nextLine(); 8 Quadrilateral q = new Quadrilateral(); 9 int count = 0; 10 int choice = Integer.parseInt(string.substring(0,1)); 11 String str = string.substring(2); 12 String ReGex = " "; 13 //String Regex = "^(\\-|\\+)?\\d+(\\.\\d+)?,(\\-|\\+)?\\d+(\\.\\d+)?$"; 14 String Reg1 = "((\\-|\\+)?\\d+(\\.\\d+)?,(\\-|\\+)?\\d+(\\.\\d+)?\\s?){4}"; 15 String Reg2 = "((\\-|\\+)?\\d+(\\.\\d+)?,(\\-|\\+)?\\d+(\\.\\d+)?\\s?){5}"; 16 String Reg3 = "((\\-|\\+)?\\d+(\\.\\d+)?,(\\-|\\+)?\\d+(\\.\\d+)?\\s?){6}"; 17 String[] arr1 = str.split(ReGex); 18 for(String s :arr1) 19 count++; 20 double[] arr2 = new double[12]; 21 if((choice==1||choice==2||choice==3)&&count==4 || choice==4&&count==6 || choice==5&&count==5) { 22 if((choice==1||choice==2||choice==3)&&str.matches(Reg1) || choice==4&&str.matches(Reg3) || choice==5&&str.matches(Reg2)) { 23 24 arr2[0] = Double.parseDouble(arr1[0].substring(0,arr1[0].indexOf(","))); 25 arr2[1] = Double.parseDouble(arr1[0].substring(arr1[0].indexOf(",")+1)); 26 arr2[2] = Double.parseDouble(arr1[1].substring(0,arr1[1].indexOf(","))); 27 arr2[3] = Double.parseDouble(arr1[1].substring(arr1[1].indexOf(",")+1)); 28 arr2[4] = Double.parseDouble(arr1[2].substring(0,arr1[2].indexOf(","))); 29 arr2[5] = Double.parseDouble(arr1[2].substring(arr1[2].indexOf(",")+1)); 30 arr2[6] = Double.parseDouble(arr1[3].substring(0,arr1[3].indexOf(","))); 31 arr2[7] = Double.parseDouble(arr1[3].substring(arr1[3].indexOf(",")+1)); 32 switch (choice) { 33 case 1: 34 for(int i=0 ;i < 3;i++) { 35 for(int j=i+1;j<4;j++) { 36 if(arr1[i].equals(arr1[j])) { 37 System.out.println("points coincide"); 38 System.exit(0); 39 } 40 } 41 } 42 System.out.print(q.isQuadrilateral(arr2[0],arr2[1],arr2[2],arr2[3],arr2[4],arr2[5],arr2[6],arr2[7])); 43 System.out.println(" "+q.isParallelogram(arr2[0],arr2[1],arr2[2],arr2[3],arr2[4],arr2[5],arr2[6],arr2[7])); 44 break; 45 case 2: 46 47 if(q.isQuadrilateral(arr2[0],arr2[1],arr2[2],arr2[3],arr2[4],arr2[5],arr2[6],arr2[7])) { 48 System.out.print(q.isRhombus(arr2[0],arr2[1],arr2[2],arr2[3],arr2[4],arr2[5],arr2[6],arr2[7])); 49 System.out.print(" "+q.isRectangle(arr2[0],arr2[1],arr2[2],arr2[3],arr2[4],arr2[5],arr2[6],arr2[7])); 50 System.out.println(" "+q.isSquare(arr2[0],arr2[1],arr2[2],arr2[3],arr2[4],arr2[5],arr2[6],arr2[7])); 51 } 52 else { 53 System.out.println("not a quadrilateral"); 54 } 55 break; 56 case 3: 57 for(int i=0 ;i < 3;i++) { 58 for(int j=i+1;j<4;j++) { 59 if(arr1[i].equals(arr1[j])) { 60 System.out.println("points coincide"); 61 System.exit(0); 62 } 63 } 64 } 65 if(q.isQuadrilateral(arr2[0],arr2[1],arr2[2],arr2[3],arr2[4],arr2[5],arr2[6],arr2[7])) { 66 System.out.print(q.isConvexQuadrilateral(arr2[0],arr2[1],arr2[2],arr2[3],arr2[4],arr2[5],arr2[6],arr2[7])); 67 System.out.print(" "+q.perimeter(arr2[0],arr2[1],arr2[2],arr2[3],arr2[4],arr2[5],arr2[6],arr2[7])); 68 System.out.println(" "+q.area(arr2[0],arr2[1],arr2[2],arr2[3],arr2[4],arr2[5],arr2[6],arr2[7])); 69 } 70 else { 71 System.out.println("not a quadrilateral"); 72 } 73 break; 74 case 4: 75 System.out.println("not a quadrilateral or triangle"); 76 break; 77 default: 78 System.out.println("not a quadrilateral or triangle"); 79 } 80 } 81 else { 82 System.out.println("Wrong Format"); 83 } 84 } 85 else if((choice==1||choice==2||choice==3)&&count<4 || choice==4&&count<6 || choice==5&&count<5) { 86 System.out.println("wrong number of points"); 87 } 88 else { 89 System.out.println("Wrong Format"); 90 } 91 } 92 } 93 class Quadrilateral{ 94 public boolean isQuadrilateral(double x1,double y1,double x2,double y2,double x3,double y3,double x4,double y4) {//四边形 95 if(y1==y2 || y2==y3 || y3==y4 || y1==y4) { 96 if(y1==y2&&y1!=y4&&y2!=y3 || y3==y2&&y1!=y2&&y4!=y3 || y3==y4&&y1!=y4&&y2!=y3 || y1==y4&&y1!=y2&&y4!=y3) { 97 return true; 98 } 99 else { 100 return false; 101 } 102 } 103 else { 104 double k1 = (x1-x2)/(y1-y2); 105 double k2 = (x2-x3)/(y2-y3); 106 double k3 = (x3-x4)/(y3-y4); 107 double k4 = (x1-x4)/(y1-y4); 108 if(k1 != k2 && k2 != k3 && k3 != k4 && k1 != k4) { 109 return true; 110 } 111 else { 112 return false; 113 } 114 } 115 } 116 public boolean isParallelogram(double x1,double y1,double x2,double y2,double x3,double y3,double x4,double y4) {//平行四边形 117 if(isQuadrilateral(x1, y1, x2, y2, x3, y3, x4, y4)) { 118 if(y1==y2 || y2==y3 || y3==y4 || y1==y4) { 119 if((x1-x2)==(x4-x3)&&y2==y1&&y3==y4 || (x1-x4)==(x2-x3)&&y2==y3&&y1==y4) { 120 return true; 121 } else { 122 return false; 123 } 124 } else { 125 double k1 = (x1-x2)/(y1-y2); 126 double k2 = (x2-x3)/(y2-y3); 127 double k3 = (x3-x4)/(y3-y4); 128 double k4 = (x1-x4)/(y1-y4); 129 if(k1 == k3 && k2 == k4) { 130 return true; 131 } else { 132 return false; 133 } 134 } 135 } else { 136 return false; 137 } 138 } 139 public boolean isRhombus(double x1,double y1,double x2,double y2,double x3,double y3,double x4,double y4) {//菱形 140 double l1 = (x1-x2)*(x1-x2)+(y1-y2)*(y1-y2); 141 double l2 = (x3-x2)*(x3-x2)+(y3-y2)*(y3-y2); 142 double l3 = (x3-x4)*(x3-x4)+(y3-y4)*(y3-y4); 143 double l4 = (x1-x4)*(x1-x4)+(y1-y4)*(y1-y4); 144 return (l1==l2&&l1==l3&&l1==l4); 145 } 146 public boolean isRectangle(double x1,double y1,double x2,double y2,double x3,double y3,double x4,double y4) {//矩形 147 if(isParallelogram(x1, y1, x2, y2, x3, y3, x4, y4)) { 148 double l1 = (x1-x3)*(x1-x3)+(y1-y3)*(y1-y3); 149 double l2 = (x4-x2)*(x4-x2)+(y4-y2)*(y4-y2); 150 return (l1==l2); 151 } 152 else { 153 return false; 154 } 155 } 156 public boolean isSquare(double x1,double y1,double x2,double y2,double x3,double y3,double x4,double y4) {//正方形 157 return (isRectangle(x1, y1, x2, y2, x3, y3, x4, y4) && isRhombus(x1, y1, x2, y2, x3, y3, x4, y4)); 158 } 159 public boolean isConvexQuadrilateral(double x1,double y1,double x2,double y2,double x3,double y3,double x4,double y4) {//凸四边形 160 double l1 = Math.sqrt((x1-x2)*(x1-x2)+(y1-y2)*(y1-y2)); 161 double l2 = Math.sqrt((x3-x2)*(x3-x2)+(y3-y2)*(y3-y2)); 162 double l3 = Math.sqrt((x3-x4)*(x3-x4)+(y3-y4)*(y3-y4)); 163 double l4 = Math.sqrt((x1-x4)*(x1-x4)+(y1-y4)*(y1-y4)); 164 double l5 = Math.sqrt((x1-x3)*(x1-x3)+(y1-y3)*(y1-y3)); 165 double l6 = Math.sqrt((x4-x2)*(x4-x2)+(y4-y2)*(y4-y2)); 166 double p1 = (l1+l2+l5)/2; 167 double p2 = (l3+l4+l5)/2; 168 double p3 = (l1+l4+l6)/2; 169 double p4 = (l3+l2+l6)/2; 170 double area1 = Math.sqrt(p1*(p1-l1)*(p1-l2)*(p1-l5)) + Math.sqrt(p2*(p2-l3)*(p2-l4)*(p2-l5)); 171 double area2 = Math.sqrt(p3*(p3-l1)*(p3-l4)*(p3-l6)) + Math.sqrt(p4*(p4-l2)*(p4-l3)*(p4-l6)); 172 return (area1 == area2); 173 } 174 public double perimeter(double x1,double y1,double x2,double y2,double x3,double y3,double x4,double y4) {//周长 175 double l1 = Math.sqrt((x1-x2)*(x1-x2)+(y1-y2)*(y1-y2)); 176 double l2 = Math.sqrt((x3-x2)*(x3-x2)+(y3-y2)*(y3-y2)); 177 double l3 = Math.sqrt((x3-x4)*(x3-x4)+(y3-y4)*(y3-y4)); 178 double l4 = Math.sqrt((x1-x4)*(x1-x4)+(y1-y4)*(y1-y4)); 179 return Double.parseDouble(new DecimalFormat("#.###").format(l1+l2+l3+l4)); 180 } 181 public double area(double x1,double y1,double x2,double y2,double x3,double y3,double x4,double y4) {//面积 182 double l1 = Math.sqrt((x1-x2)*(x1-x2)+(y1-y2)*(y1-y2)); 183 double l2 = Math.sqrt((x3-x2)*(x3-x2)+(y3-y2)*(y3-y2)); 184 double l3 = Math.sqrt((x3-x4)*(x3-x4)+(y3-y4)*(y3-y4)); 185 double l4 = Math.sqrt((x1-x4)*(x1-x4)+(y1-y4)*(y1-y4)); 186 double l5 = Math.sqrt((x1-x3)*(x1-x3)+(y1-y3)*(y1-y3)); 187 double l6 = Math.sqrt((x4-x2)*(x4-x2)+(y4-y2)*(y4-y2)); 188 double p1 = (l1+l2+l5)/2; 189 double p2 = (l3+l4+l5)/2; 190 double p3 = (l1+l4+l6)/2; 191 double p4 = (l3+l2+l6)/2; 192 double area1 = Math.sqrt(p1*(p1-l1)*(p1-l2)*(p1-l5)) + Math.sqrt(p2*(p2-l3)*(p2-l4)*(p2-l5)); 193 double area2 = Math.sqrt(p3*(p3-l1)*(p3-l4)*(p3-l6)) + Math.sqrt(p4*(p4-l2)*(p4-l3)*(p4-l6)); 194 if(area1 <= area2) { 195 return Double.parseDouble(new DecimalFormat("#.###").format(area1)); 196 } 197 else { 198 return Double.parseDouble(new DecimalFormat("#.###").format(area2)); 199 } 200 } 201 }
超星学习通的链表练习;
双向链表与单链表相比,多了一种操作——从尾节点开始查找;其他的几乎相同,我的思路是:
在Node类里有两个数据,一个是下一个节点的地址,需要创建New出一个,一个便是Date数据;
存入——在为节点里构造一个新的Node用于指向数据的存放节点,然后数据代入Date;
删除——让上一个节点的为节点跳过Index节点,直接指向下下个地址;
类图如下:

部分代码如下
main
1 public class Main { 2 3 public static void main(String[] args) { 4 DoubleLinkedList<String> list1 = new DoubleLinkedList<String>(); 5 System.out.println("\"链表是空\" 是 " + list1.isEmpty()); 6 list1.add("张无忌"); 7 list1.add("韦小宝"); 8 list1.add("杨过"); 9 list1.add("郭靖"); 10 list1.printList(); 11 //越界数据测试(边界值) 12 System.out.println("\"链表是空\" 是 " + list1.isEmpty()); 13 System.out.println("请做出你对双向链表的选择 :"+ 14 "\n1.获取当前链表的长度"+ 15 "\n2.增加元素在链表的末尾"+ 16 "\n3.输入索引,得到索引处的数据"+ 17 "\n4.在指定索引处添加元素"+ 18 "\n5.在指定索引处移除元素"); 19 while(true) { 20 Scanner in = new Scanner(System.in); 21 int choice = in.nextInt(); 22 switch (choice) { 23 case 1 : 24 System.out.println("列表的长度是" + list1.getSize()); 25 break; 26 case 2 : 27 System.out.printf("请输入数据 :"); 28 String str2 = in.next(); 29 list1.add(str2); 30 break; 31 case 3 : 32 System.out.printf("请输入索引 :"); 33 int index3 = in.nextInt(); 34 System.out.println("链表第"+index3+"个是:"+list1.getData(index3)); 35 break; 36 case 4 : 37 System.out.printf("请输入索引 :"); 38 int index4 = in.nextInt(); 39 System.out.printf("请输入数据 :"); 40 String str4 = in.next(); 41 list1.add(index4,str4); 42 break; 43 default : 44 System.out.printf("请输入索引 :"); 45 int index5 = in.nextInt(); 46 list1.remove(index5); 47 } 48 list1.printList(); 49 //越界数据测试(边界值) 50 System.out.println("\"链表是空\" 是 " + list1.isEmpty()); 51 } 52 } 53 54 }
Node
1 public class Node<E> { 2 3 private E data;//数据域,类型为泛型E 4 5 private Node<E> next = null;//后继引用(指针) 6 7 private Node<E> previous = null;//前驱引用(指针) 8 9 public Node() { 10 11 } 12 13 public Node(E data) { 14 super(); 15 this.data = data; 16 } 17 18 public E getData() { 19 return data; 20 } 21 22 public void setData(E data) { 23 this.data = data; 24 } 25 26 public Node<E> getNext() { 27 return next; 28 } 29 30 public void setNext(Node<E> next) { 31 this.next = next; 32 } 33 34 public Node<E> getPrevious() { 35 return previous; 36 } 37 38 public void setPrevious(Node<E> previous) { 39 this.previous = previous; 40 } 41 }
DoubleLinkedList
1 package DoubleLinkedList; 2 3 public class DoubleLinkedList<E> implements DoubleLinkedListImpl<E> { 4 5 private Node<E> head;//头结点,非第一个节点 6 7 private Node<E> curr;//当前节点 8 9 private Node<E> tail;//最后一个节点 10 11 private int size; 12 13 public DoubleLinkedList() { 14 super(); 15 head = new Node<E>(); 16 curr = head; 17 tail = head; 18 } 19 public boolean isEmpty() { 20 return (size == 0); 21 } 22 public int getSize() { 23 return size; 24 } 25 26 public E getData(int index) { 27 if (index > size || index < 0) { 28 System.out.println("链表里没有索引\"" + index + "\"!"); 29 return null; 30 } else { 31 curr = head; 32 for (int i = 0; i < index; i ++ ) 33 { 34 curr = curr.getNext(); 35 } 36 return curr.getData(); 37 } 38 } 39 40 public void remove() { 41 curr = tail.getPrevious(); 42 tail = curr; 43 tail.setNext(null); 44 size --; 45 } 46 47 public void remove(int index) { 48 if (index > size || index <= 0) { 49 System.out.println("链表里没有索引\"" + index + "\"!"); 50 } 51 else { 52 if (index == size) { 53 tail = tail.getPrevious(); 54 tail.setNext(null); 55 size --; 56 } 57 else { 58 curr = head; 59 for (int i = 0; i < index - 1; i ++) { 60 curr = curr.getNext(); 61 } 62 curr.setNext(curr.getNext().getNext()); 63 curr.getNext().setPrevious(curr); 64 size --; 65 } 66 } 67 } 68 public void add(int index, E theElement) { 69 if (index > size || index <= 0) { 70 System.out.println("链表里没有索引\"" + index + "\"!"); 71 } 72 else { 73 curr = head; 74 Node<E> temp = new Node<>(theElement); 75 for (int i = 0; i < index - 1; i ++) { 76 curr = curr.getNext(); 77 } 78 curr.getNext().setPrevious(temp); 79 temp.setPrevious(curr); 80 temp.setNext(curr.getNext()); 81 curr.setNext(temp); 82 size ++; 83 } 84 } 85 public void add(E element) { 86 Node<E> temp = new Node<>(element); 87 tail.setNext(temp); 88 temp.setPrevious(tail); 89 tail = temp; 90 size ++; 91 } 92 public void printList() { 93 curr = head; 94 if (curr.getNext() == null) { 95 System.out.println("The list is empty!"); 96 } else { 97 curr = head.getNext(); 98 for (int i = 0; i < size; i++, curr = curr.getNext()) { 99 if (i > 0) { 100 System.out.print(", "); 101 } 102 System.out.print("Node" + (i + 1) + "{" + curr.getData() + "}"); 103 } 104 System.out.println(); 105 } 106 } 107 public E getFirst() { 108 if (head.getNext() == null) { 109 System.out.println("The first data is null!"); 110 return null; 111 } 112 else { 113 return head.getNext().getData(); 114 } 115 } 116 public E getLast() { 117 if (tail.getData() == null) { 118 System.out.println("The last data is null!"); 119 return null; 120 } 121 else { 122 return tail.getData(); 123 } 124 }//当前链表节点数 125 126 }
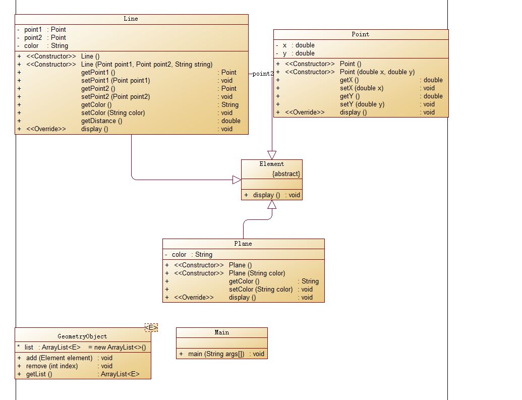
OPP期中考试:
除了基本的题意理解,写了三个子类--点point,线Line,面Plane,后来第三题加上了关于ArrayList的GeometryObject容器类,父类Element类,主类main。每个子类基本的Set与Get,还有子类泛型showDate;按照题意便能做出来,其中需要注意的是ArrayList的索引Index需要位序减1。
类图如下:

第三题代码如下:
1 import java.util.Scanner; 2 import java.util.ArrayList; 3 4 public class Main { 5 public static void main(String[] args) { 6 Scanner in = new Scanner(System.in); 7 GeometryObject<Element> list = new GeometryObject<>(); 8 int choice = in.nextInt(); 9 while(choice != 0) { 10 switch(choice) { 11 case 1://insert Point object into list 12 double x = in.nextDouble(); 13 double y = in.nextDouble(); 14 Point p = new Point(x,y); 15 list.add(p); 16 break; 17 case 2://insert Line object into list 18 double x1 = in.nextDouble(); 19 double y1 = in.nextDouble(); 20 double x2 = in.nextDouble(); 21 double y2 = in.nextDouble(); 22 String color = in.next(); 23 Point p1 = new Point(x1,y1); 24 Point p2 = new Point(x2,y2); 25 Line line = new Line(p1,p2,color); 26 list.add(line); 27 break; 28 case 3://insert Plane object into list 29 String color1 = in.next(); 30 Plane plane = new Plane(color1); 31 list.add(plane); 32 break; 33 case 4://delete index - 1 object from list 34 int index = in.nextInt(); 35 list.remove(index); 36 } 37 choice = in.nextInt(); 38 } 39 for(int i=0;i<list.getList().size();i++) { 40 list.getList().get(i).display(); 41 } 42 } 43 } 44 class Point extends Element{ 45 private double x; 46 private double y; 47 public Point() { 48 49 } 50 public Point(double x,double y) { 51 this.x = x; 52 this.y = y; 53 } 54 public double getX() { 55 return x; 56 } 57 58 public void setX(double x) { 59 this.x = x; 60 } 61 62 public double getY() { 63 return y; 64 } 65 66 public void setY(double y) { 67 this.y = y; 68 } 69 70 public void display() { 71 System.out.println("("+String.format( "%.2f", x)+","+String.format( "%.2f", y)+")"); 72 } 73 74 } 75 76 class Line extends Element{ 77 private Point point1; 78 private Point point2; 79 private String color; 80 public Line() { 81 82 } 83 public Line(Point point1,Point point2,String string) { 84 this.point1 = point1; 85 this.point2 = point2; 86 this.color = string; 87 } 88 89 public Point getPoint1() { 90 return point1; 91 } 92 93 public void setPoint1(Point point1) { 94 this.point1 = point1; 95 } 96 97 public Point getPoint2() { 98 return point2; 99 } 100 101 public void setPoint2(Point point2) { 102 this.point2 = point2; 103 } 104 105 public String getColor() { 106 return color; 107 } 108 109 public void setColor(String color) { 110 this.color = color; 111 } 112 113 public double getDistance() { 114 return Math.sqrt((point1.getX()-point2.getX())*(point1.getX()-point2.getX())+(point1.getY()-point2.getY())*(point1.getY()-point2.getY())); 115 } 116 117 public void display() { 118 System.out.println("The line's color is:"+color); 119 System.out.println("The line's begin point's Coordinate is:"); 120 point1.display(); 121 System.out.println("The line's end point's Coordinate is:"); 122 point2.display(); 123 System.out.println("The line's length is:"+String.format("%.2f",getDistance())); 124 } 125 126 } 127 class Plane extends Element{ 128 private String color; 129 public Plane() { 130 131 } 132 public Plane(String color) { 133 this.color = color; 134 } 135 136 public String getColor() { 137 return color; 138 } 139 140 public void setColor(String color) { 141 this.color = color; 142 } 143 144 public void display() { 145 System.out.println("The Plane's color is:"+color); 146 } 147 148 } 149 abstract class Element { 150 public abstract void display(); 151 152 } 153 class GeometryObject<E> { 154 ArrayList<E> list =new ArrayList<>(); 155 public void add(Element element) { 156 list.add((E) element); 157 } 158 public void remove(int index) { 159 list.remove(index); 160 } 161 public ArrayList<E> getList() { 162 return list; 163 } 164 165 }
三.我踩坑与填坑心得。
1. 如果想要使用ArrayList和LinkedList,一定要记得索引值要减1;在OPP期中考试的最后一题中,那个测试点我没通过的原因,便是索引值问题。

2. 泛化的应用有时候会更加简便。比如LinkedList需要编写一个节点Node里有两个数据Node及数据类型String,这时候用标准型<E>,会更方便add数据。又比如OPP期中考试的第三题,如果用那几个Point,Line,Plane,我们需要在GeometryObject容器类编写三个ArrayList,把三个类都i给对应起来,不太方便。
public void add(E element) { Node<E> temp = new Node<>(element); tail.setNext(temp); temp.setPrevious(tail); tail = temp; size ++; }
3. 正则表达式的测试工具很难识别%d,%s等,最好用[0-9][a-zA-Z]来代替测试。
4. 正则和string自带方法可以灵活使用,不一定非得用某一种。
四.我的一些不成熟的建议。
1. pta题目集5第五题,常识是一个卡号拥有一个独立的账户,题目却是一个人不管有多少账户或卡号,都只拥有一个卡号,这导致了我每次都错。希望老师可以在题意的说明上,更严谨一点;
2. 测试点过多的时候,我真不希望老师连个提示都没有,我是根本过不去,还不知道怎么测试,这样我并不能学到一些对自己有用的知识;
3. 链表老师刚开始要求写的时候,我相信绝大部分人都是网上copy的,因为我们根本想不出这样的方法,还有接口,老师都是提了一下就带过,我们根本理解不了如何写。都是借助网上的视频或者源码进行修改,修改完之后甚至还不知所以然。并不存在老师说明的那种借鉴网上的优秀经验。
五.那就总结一下吧。
题目开始越来越难,内容开始有深度起来,我听课是越来越不懂,只能勉强跟上,但是当做题之后,突然就发现自己学会了好多东西,借助csdn,借助百度,我们总能获得我们意想不到的方法。老师最近讲lambda,还有map这种我们不需要理解,只会用就可以的方法,我是很喜欢现在的讲课方式的,我自己学的这种往往比老师讲的更牢固。老师最近讲的我毕竟不能马上投入使用,我感觉老师可以进行布置一些课堂测试题,让我们去练习,让我们巩固这些有深度的方法,我觉得还是很有必要的。

浙公网安备 33010602011771号