1.3 Qt Creater使用Python开发桌面软件的功能实现
要想实现软件的功能,离不开Qt的“信号与槽”。
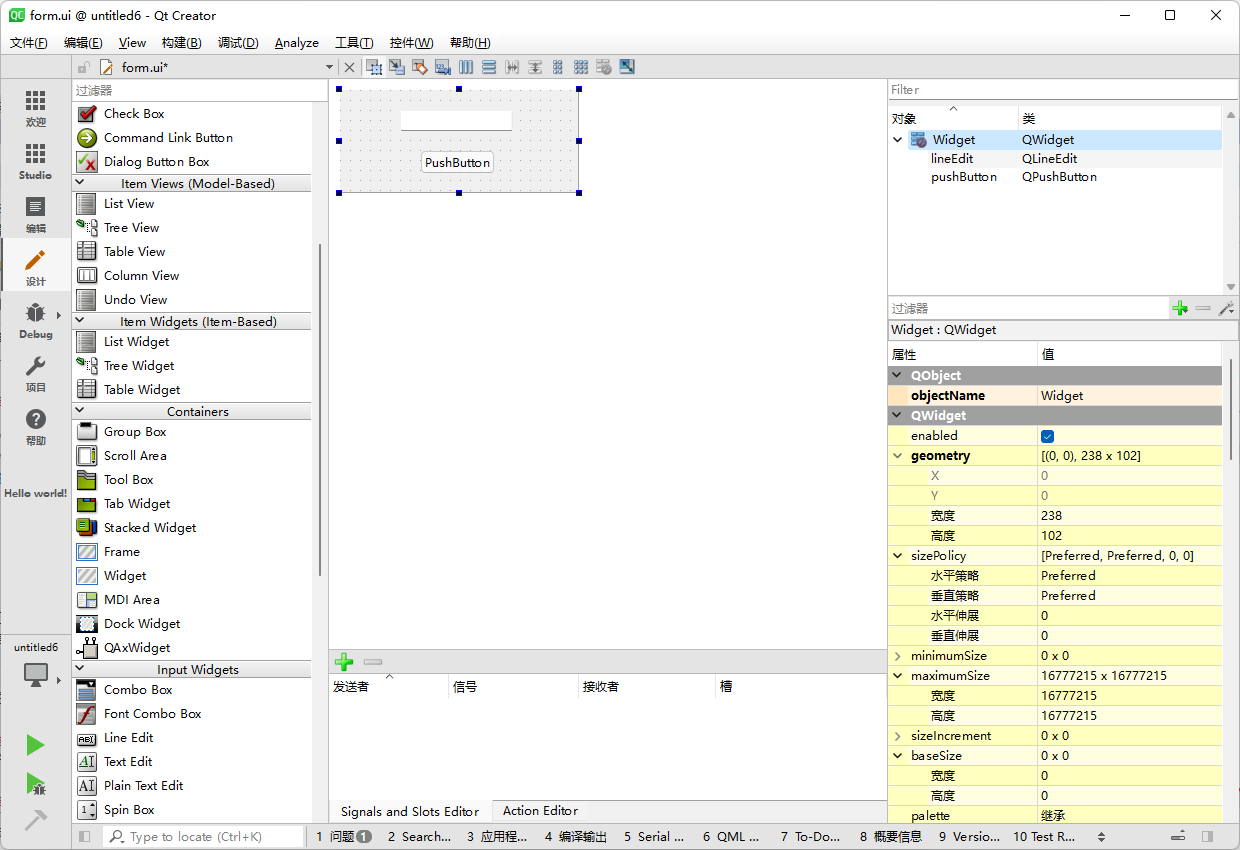
在Qt Creater的“设计”界面当中,我们可以看到中间底部区域的“信号与槽”的编辑器,其包含四列,分别为“发送者”、“信号”、“接收者”、“槽”。

- 发送者:即传递消息的主体,由谁来传递这个消息。(如按钮、文本框等)
- 信号:类似于短跑中的发令枪,学校里的上课铃。发送者获得特定信号后才能执行相应的命令。(如鼠标单击、鼠标双击等)
- 接收者:执行命令的主体。
- 槽:即要实现的功能。
案例1
我们实现一个单击按钮可以清空文本框的功能。
首先我们先设计一个带有文本框和按钮的软件界面。---即拖动“Push Button”和“LineEdit”控件到设计界面上。

"单击按钮清空文本框",在这句话里,“按钮”即为“发送者”,“单击”即为“信号”,“文本框”即为“接收者”、“清空”即为“槽”。
单击信号与槽的编辑器的左上角的加号即可添加一行,我们可在这一行中分别用鼠标左键快速三击展开选项来选择相应的内容。

我们设置其发送者为“按钮---PushButton",信号为“鼠标单击---cliked()”,接收者为“文本框---LineEdit”,槽为“清空---clear()”。
然后我们运行此程序。

任意输入文本后,单击按钮,可以看到文本框的文本被清空了。
》》》我们还可以通过可视化的方法进行“信号与槽”的编辑。
选择软件顶部工具栏的第二个按钮,即可进入“信号与槽”的可视化编辑。

进入可视化编辑模式后,我们将鼠标定位于“发送者”,长按鼠标左键拖动到“接收者”,此时松开左键,软件自动弹出新窗口,我们在弹出的窗口左侧选择“信号”,窗口右侧选择“槽”,确认后即可完成。

在本案例中,我们将鼠标定位于“按钮---PushButton”,长按鼠标左键拖动到“文本框---LineEdit”,此时松开左键,软件自动弹出新窗口,我们在弹出的窗口左侧选择“鼠标单击---cliked()”,窗口右侧选择“清空---clear()”,确认后即可完成。

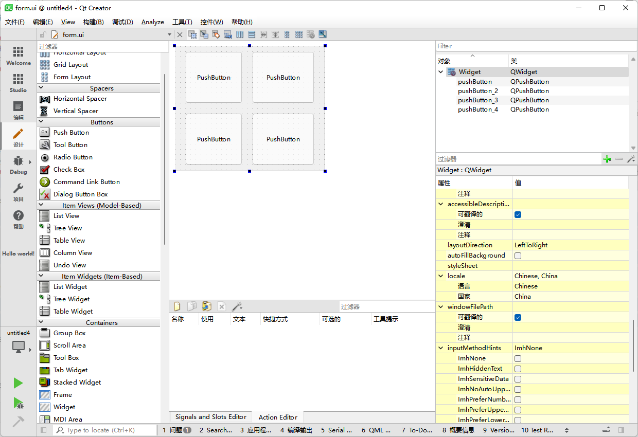
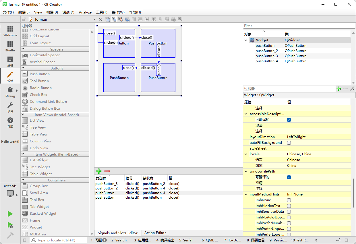
案例2
我们实现一个按钮消失的功能
首先设计四个按钮

“信号与槽”的设置如下图

运行此程序。

通过设计界面的信号与槽的设置,可以实现一些常见的功能,但要实现复杂的功能,则需要通过代码来实现,其代码实现仍旧是“信号与槽”的原理。
若要实现更多的功能,请看下节的代码方面的叙述。
 
                    
                     
                    
                 
                    
                
 
                
            
         
         浙公网安备 33010602011771号
浙公网安备 33010602011771号