每日刷题系列
2024
7.17
[buu soullike]
1、之前有情况"stack frame is too big",ida分析栈帧时出现异常,这种属于去除花指令之类的出现的问题;而此题出现了function is too big,查看汇编也发现没什么问题,可能function确实这么大
在文件管理器中找到此文件

将functionmaxsize进行更改,将64改大一些,可以改为1024,只不过反编译的时候会慢很多,耐心等待

2、python中没有++的自增运算符,z3爆破贴加密代码的时候需要注意
7.18
[buu firmware]
1、路由器逆向,这么神奇的东西
参考wp https://blog.csdn.net/weixin_52369224/article/details/121219080
参考binwalk安装 https://blog.csdn.net/QQ1084283172/article/details/65441110
2、完整安装binwalk需要再ubuntu上进行,debian会缺少一些软件包(被折磨好久),之后可以选择wp中的方法,安装firmware-mod-kit来解压binwalk未解压成功的.squashfs文件
3、为此,我还重新换源,啥啥的,救命,换源方法: root打开etc/apt/sources.list
4、更换linux网络与主机网络一致方法: https://blog.csdn.net/lxy580/article/details/134423709
5、已经放弃了,debian装binwalk太麻法了,痛苦,就先大概知道有这样的路由器逆向的题目吧
7.19
[V&N2020 CSRe]
1、c#的混淆: Eazfuscator混淆,用die竟然识别不出来,看来要换一个die了

2、去除Eazfuscator混淆,de4dot工具
de4dot.exe "D:\xxx.exe"
7.20
[ciscn2023初赛 moveAside]
1、movfuscator混淆(一大堆mov mov mov)
参考文章: https://blog.csdn.net/CherestSan/article/details/117608664
[movfuscator][1]
混淆器: [1]:https://github.com/xoreaxeaxeax/movfuscator
混淆程序指令:movcc test.c -o test
[demovfuscator][2]
解混淆器: [2]:https://github.com/leetonidas/demovfuscator
7.21
DASCTF 2024暑期挑战赛
[Strangeprograme]
1、抽象,直接chef跑出来的十六进制转字符,明知道倒序了,之后发现有问号,以为最后几位的解密错了,就没交答案,吐了
在反调试的时候遇到is_debug,一个很好的办法,将所有调用is_debug的地方下断点,调试的时候将eax改为0
2、将加密逻辑动调,手搓一份,再解密即可
7.22
Deadsec
[flagchecker]
1、die和exeinfo都查不出pyinstaller但确实是用pyinstaller打包的,不能理解. 发现如果不是pyinstaller打包的解包时会报错"Missing cookie, unsupported pyinstaller version or not a pyinstaller archive",所以如果看到python,而且可以解包,就可以考虑这个文件是pyinstaller打包的了,还是太信赖die和exeinfo了
2、fork后,调试子程序
./linux_server -p 22222 //开个新端口
将fork后的程序patch为死循环,之后调试到fork后,开始运行父子进程
再打开一个ida,点击debugger,attach

之后将端口改为22222

7.23
WKCTF
[so_easy]
1.对于native题,下面这个文件的观赏性最好

2.CRC64效验,也是离谱,我就说这个加密好像哪里见过,但是再次看到,还是不会,害
先贴一下crc32校验吧
//查表形式
uint32_t crc32(const uint8_t *buf, size_t size, int32_t *crc32_tab){
const uint8_t *p = buf;
uint32_t crc = ~0U;
while (size--){
crc = crc32_tab[(crc ^ *p++) & 0xff] ^ (crc >> 8);
}
return ~crc;
}
//不查表形式
uint32_t crc32(uint8_t* data, int size){
uint32_t r = ~0;
uint8_t *end = data + size;
while (data < end){
r ^= *data++;
for (int i = 0; i < 8; ++i) {
uint32_t t = ~((r&1) - 1);
r = (r>>1) ^ (0xEDB88320 & t);
}
}
return ~r;
}
真是不能理解这个加密形式,真太奇怪了,emo了,等我再修炼一段时间在研究吧,附上crc64解密脚本
secret = [0xBC8FF26D43536296, 0x520100780530EE16, 0x4DC0B5EA935F08EC,
0x342B90AFD853F450, 0x8B250EBCAA2C3681, 0x55759F81A2C68AE4]
key = 0xB0004B7679FA26B3
flag = ""
# 产生CRC32查表法所用的表
for s in secret:
for i in range(64): #round
sign = s & 1
# 判断是否为负
if sign == 1:
s ^= key
s //= 2
# 防止负值除2, 溢出为正值
if sign == 1:
s |= 0x8000000000000000
# 输出表
print(hex(s))
# 计算CRC64
j = 0
while j < 8:
flag += chr(s&0xFF)
s >>= 8
j += 1
print(flag)
参考文章: https://forum.butian.net/share/1508
3、用z3爆破此题,我一开始的想法也是这样,但是没处理好,也没搞出来,真痛苦啊
what?也没人告诉我z3有自己的If函数啊,
If(condition, true_case, false_case)
错误示例:
from z3 import *
x = Int('x')
y = Int('y')
# 这种方式是错误的, 因为它是在运行时评估的, 而不是构建符号表达式
if x > y:
result = x
else:
result = y
# 创建求解器并添加约束
solver = Solver()
solver.add(x == 5, y == 3)
if solver.check() == sat:
model = solver.model()
print(f"x = {model[x]}, y = {model[y]}, result = {model.evaluate(result)}")
else:
print("不可满足")
正确用法:
from z3 import *
# 创建整数变量
x = Int('x')
y = Int('y')
# 使用 Z3 的 If 函数构建条件表达式
result = If(x > y, x, y)
# 创建求解器并添加约束
solver = Solver()
solver.add(x == 5, y == 3)
if solver.check() == sat:
model = solver.model()
print(f"x = {model[x]}, y = {model[y]}, result = {model.evaluate(result)}")
else:
print("不可满足")
附上此题的z3代码:
from z3 import *
chiper = [0x540A95F0C1BA81AE, 0xF8844E52E24A0314, 0x09FD988F98143EC9, 0x3FC00F01B405AD5E]
for i in range(4):
v10 = BitVec('v10', 64)
solver = z3.Solver()
for j in range(255, 0, -5):
v12 = (2 * v10) ^ 0x71234EA7D92996F5
# if v10 >> 63 == 0:
# v12 = 2 * v10
v12 = If(v10 >= 0, 2 * v10, v12)
v13 = (2 * v12) ^ 0x71234EA7D92996F5
# if v12 >> 63 == 0:
# v13 = 2 * v12
v13 = If(v12 >= 0, 2 * v12, v13)
v14 = (2 * v13) ^ 0x71234EA7D92996F5
# if v13 >> 63 == 0:
# v14 = 2 * v13
v14 = If(v13 >=0, 2 * v13, v14)
v15 = (2 * v14) ^ 0x71234EA7D92996F5
# if v14 >> 63 == 0:
# v15 = 2 * v14
v15 = If(v14 >= 0, 2 * v14, v15)
v10 = (2 * v15) ^ 0x71234EA7D92996F5
# if v15 >> 63 == 0:
# v10 = 2 * v15
v10 = If(v15 >= 0, 2 * v15, v10)
solver.add(v10 == chiper[i])
if solver.check() == z3.sat:
print(solver.model())
else:
print("error")
7.24
RoarCTF2019
[polyre]
1、去除虚假控制流与平坦控制流: https://github.com/cq674350529/deflat
2、安装angr: https://www.cnblogs.com/level5uiharu/p/16925853.html
3、启动虚拟环境: source home/sy/angrfile/venv/bin/activate
4、Useage
Flat_control_flow useage: python3 deflat.py -f path/file_name --addr main_addr
Bogus_control_flow useage: python3 debogus.py -f pyth/file_name --addr main_addr
5、用d810去除混淆
7.25
2021羊城杯
[EasyVM] "angr解法"
1、已知flag的部分与size,进行约束 参考文章: https://www.cnblogs.com/61355ing/p/10523797.html
flag_chars = [claripy.BVS('flag_%d' % i, 8) for i in range(28)]
flag = claripy.Concat(*[claripy.BVV(b'flag{') + flag_chars] + claripy.BVV(b'}'))
2、并需要注意不让这28个字符中出现0x00或者'\n', 当然有其他的限制条件也可以一并加上去。
for k in flag_chars:
st.solver.add(k != 0)
st.solver.add(k != 10)
3、文章: https://34r7hm4n.me/0x401RevTrain-Tools/angr/11_利用angr符号执行梭哈VM类CTF赛题/
给了两个脚本,一个可以跑出来,另一个跑不出来,确实奇怪哈
不是,我flag都丢脸上了,也Fail?

7.26
[xor]
1、python的字符串转化成列表用法
cipher = "this_is_cipher"
flag = [(ord(list(cipher)[i]) ^ 0x30) for i in range(14)]
7.27
[ctf进阶指北]
1、what?学一年归来,仍是新生,乘法逆元解题???感觉基础知识差好多啊(怒了)
对于x * y = 1,则x与y互为乘法逆元
对于有限域中的元素 a, 它的乘法逆元记作 a^(-1), 满足以下条件:
a * a^(-1) = 1
以有限域 GF(p) 为例, 其中 p 是素数。在这样的有限域中, 对于任意非零元素 a, 它的乘法逆元
可以通过求解下面的方程来得到:
a * a^(-1) ≡ 1 (mod p)
这里的“mod p”表示对 p 取模。求解这个方程, 就能找到 a 的乘法逆元 a^(-1)。
a1为unsigned char*数组
a1[k]为有限域(0x00-0xff)
for(int i = 0;i < 12;i++)
{
a1[i] = a[i] * 17 + 113;
}
如何求a1[i]呢,原a1[i] * 17等于a1[i] - 113则求出17在256下的乘法逆元ss,再用(a1[i] - 113) * ss就等于原a1[i] * 17 * ss就等于a1[i]
17在mod 256下的逆元是241
for(int i = 0;i < 12;i++){
a1[i] = (a[i] - 113) * 241
}
而为什么不能直接a1[i] = (a1[i] - 113) / 17则是因为可能会在a1[i] * 17时产生溢出,导致数据损失.
2、哎,怒了,真遇到了,用z3取余应该可以解出来啊......知道可能会溢出,但是一直不知道怎么写脚本
salt = [21, 24, 215, 9, 183, 232, 62, 241, 194, 18, 65, 50, 67, 150, 206, 250,
255, 224, 213, 19, 22, 140, 103, 11, 248, 106, 243, 5, 121, 184, 211, 77, 224,
74, 149, 228, 68, 113, 180, 26, 151, 241, 122, 177, 0]
target = [58, 123, 72, 156, 80, 41, 69, 186, 53, 70, 205, 115, 21, 195, 28,
247, 171, 85, 243, 183, 193, 161, 110, 209, 71, 132, 238, 189, 99, 105, 179,
193, 37, 16, 105, 37, 218, 173, 177, 193, 85, 199, 251, 254, 0]
S = b""
for i in range(0, 44, 4):
T = (target[i] << 24) | (target[i+1] << 16) | (target[i+2] << 8) |target[i+3]
B = (salt[i] << 24) | (salt[i+1] << 16) | (salt[i+2] << 8) | salt[i+3]
# A * 0x01919811 + B == T
A = (T - B) * pow(0x01919811, -1, 2**32) % 2**32
S += A.to_bytes(4, "big")
print(S)
这里面的pow(0x01919811, -1, 2**32)就是求逆元,然后用A.to_bytes(4, "big")以大端序转化成字节串(题目比较特殊,是大端序).
7.28
[buu findkey]
1、大胆写一写,总是觉得好像哪里有问题,就不敢写........,明明很简单的,害
7.29
[moe dynamic]
1、之前64位的dll与32位的dll不会补,好像补错了几个位置,现在也不会报错了,而是直接运行不了,还好我最终还是发现了问题所在

之后重新安装补一下dll就行.
7.30
[moe moedaily]
1、很新颖的题目,excel/xlsx逆向?加密逻辑以每步的值与excel函数存在第二张secret表中表示.此题是tea加密
7.31
[moe Bomb Defusion]
1、第一次遇到whl逆向,真好神奇,记录一下方法吧,whl是第三方库的组合,可以将自己的py文件,或者py文件打包的pyd文件打包在一起,用pip install xxx.whl就可以安装,注意whl的名称中一般会包含python适用的版本,可以选择创建一个虚拟环境安装whl.
2、将whl当成压缩包解压,如果有py文件源码,那太好了,但是一般为了防止反编译一般会选择将源码打包为pyd文件,网上有一篇pyd的逆向,看着好难....... https://bbs.kanxue.com/thread-259124.htm
3、在安装好whl后,调用help(xxx)可以查询到库函数的一些基本信息,之后根据信息,使用库函数,进行逆向
4、可以将解压缩的pyd文件放到ida中查看,可以看到一些字符串信息,可以提供帮助.
8.1
[moe d0tN3t]
1、我勒个c#啊,多用dnspy吧,net_reflector又不知道抽什么风......
2025
3.3[6358]
- ENIGMA脱壳,尝试了xvlk,部分完成了恢复
- Enigma Protector非开源,官网下载后导入exe进行加壳
- 较新的Enigma Protector脱壳文章: https://bbs.kanxue.com/thread-268825.htm
- 感觉ctf中很少会考商用壳,先搁置
3.9[766]
- CRC64解密
secret = [0x32e9a65483cc9671, 0xec92a986a4af329c, 0x96c8259bc2ac4673, 0x74bf5dca4423530f, 0x59d78ef8fdcbfab1, 0xa65257e5b13942b1] key = 0xb1234b7679fc4b3d flag = "" # 产生CRC32查表法所用的表 for s in secret: for i in range(64): sign = s & 1 # 判断是否为负 if sign == 1: s ^= key s //= 2 # 防止负值除2,溢出为正值 if sign == 1: s |= 0x8000000000000000 # 输出表 print(hex(s)) # 计算CRC64 j = 0 while j < 8: flag += chr(s&0xFF) s >>= 8 j += 1 print(flag)
3.10[400]
base knowledge
-
windows动态库,导入库,静态库
- 静态库: 将函数和数据编译进一个二进制文件(扩展名.lib),使用静态库时,编译可执行文件会复制其中的函数和数据,并将他们和应用程序的其他模块组合起来创建最终的可执行文件.
- 动态库: 一般的动态库会有(.lib与.dll)两个文件,导入库文件(.lib)包含该DLL导出的函数和变量的符号名,而.dll文件包含该DLL实际的函数和数据。
-
__stdcall 与 __cdecl
__stdcall被调用者自动清理堆栈
__cdecl调用者手动清理堆栈
-
调用dll库中函数(针对winx64)
#include <iostream> #include <windows.h> using namespace std; typedef int (__cdecl *FnHowToUse)(int); int main() { HMODULE hDLL = LoadLibraryA("howtouse.dll"); if(hDLL){ FnHowToUse fn = (FnHowToUse)GetProcAddress(hDLL, "fnhowtouse"); if (!fn) { cerr << "无法找到函数 fnhowtouse" << endl; FreeLibrary(hDLL); return 1; } int result = fn(42); cout << "fnhowtouse(42) 返回值: " << result << endl; } else{ cerr << "无法加载 DLL" << endl; return 1; } FreeLibrary(hDLL); return 0; } -
框架指针省略(Frame Pointer Omission)(FPO)
大体意思:不再将ebx的值压栈,用mov ebp esp去用ebp保存上一个函数ebp的值,而是不修改ebp,单纯以esp对参数和局部变量进行寻址
参考文章:https://www.cnblogs.com/awpatp/archive/2009/11/04/1595988.html
dll逆向
-
调用顺序
DllEntryPoint() __DllMainCRTStartup() _pre_c_init() _CRT_INIT() DllMain() -
特殊函数
- atexit: 会指定dll退出的回调函数,可以在此进行某些处理
3.11[3328]
base knowledge
- 结构化异常处理SEH(Struct Exception Handle)
- __try{}/__finally{}和__try{}/__except{}结构本质上是对Windows提供的SEH的封装。
- try/except框架
其中过滤程序__try{ //被保护的代码块 …… } __except(except fileter/*异常过滤程序*/){ //异常处理程序 }except fileter可以是一个简单的表达式或一个函数(返回值应为EXCEPTION_CONTINUE_SEARCH、EXCEPT_CONTINUE_EXECUTE或EXCEPT_EXECUTE_HANDLER之一)

例如except fileter可以规定除0异常进行下面异常处理,如果出现的异常非除0异常会被抛向更高层处理.
逆向tips
- except fileter可能会有类似函数
这里面_BOOL8 __fastcall sub_7FF7C6E01000(int a1) { return a1 == 0xC0000094; }0xC0000094为除以0异常代码,依次可以判断异常问题. - 如果看到main函数旁边有此单独的代码段

就可以很快发现程序中有SEH. - 对于MSVC编译的c++异常处理可以直接由ida decompile.
参考文章: https://www.cnblogs.com/yilang/p/11233935.html
https://www.cnblogs.com/yilang/p/11238201.html
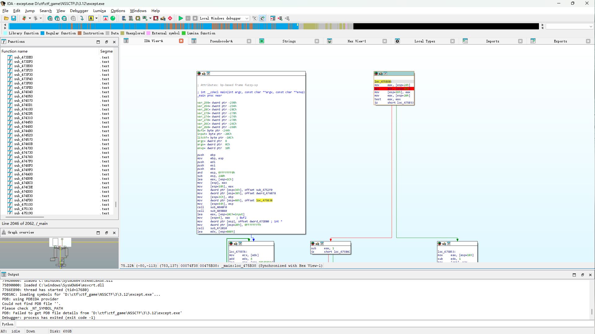
3.12[3848]
- 只要看到单独出来的小块,没有__except_fliter字样,并且没有反编译出try/catch,就很有可能是g++编译的异常处理

3.13
- 使用z3处理ida识别的加密时,使用Bitvec时,需要注意溢出
3.14[614]
- pyc.encrypted解密
- 在main.exe_extracted中找到pyimod00_crypto_key.pyc,在此文件中找到key
- 以下面代码进行解密
import tinyaes import zlib CRYPT_BLOCK_SIZE = 16 # 填入密钥 key = bytes('f8c0870eba862579', 'utf-8') # f8c0870eba862579是在pyimod00_crypto_key.pyc中得到的key inf = open('check.pyc.encrypted', 'rb') # 打开加密文件 outf = open('check.pyc', 'wb') # 输出文件 iv = inf.read(CRYPT_BLOCK_SIZE) cipher = tinyaes.AES(key, iv) plaintext = zlib.decompress(cipher.CTR_xcrypt_buffer(inf.read())) outf.write(b'\x42\x0d\x0d\x0a\0\0\0\0\0\0\0\0\0\0\0\0')# 文件头,取 struct.pyc 的前 16 个字节 outf.write(plaintext) inf.close() outf.close()
3.15
- rust逆向基础
3.16
Eidt struct
- 今日刷题遇到一个与结构体相关的题目,总结逆向经验看到类似下面的代码要考虑是一个结构体,用系统调用函数判断是什么结构体

- 注意Ida的local tpye的对应结构体有可能并不正确(也有可能是此题出题人的问题)

这里给的是_KPROCESS但是通过下面函数调用可以知道Process是一个Eprocess结构体PsLookupProcessByProcessId((HANDLE)0xE6C, &Process);
- 记录一下windows的结构体库: https://www.vergiliusproject.com/kernels/x86
微信小程序逆向
- wxappUnpacker安装与使用: https://github.com/Fickley/wxappUnpacker
- wxappUnpacker可以对.wxapkg进行解包,得到程序源码
- 暂时先用工具(wxapkg)代替,如遇到工具不能处理的情况,再学习1中方法
- 使用方法: 将__APP__.wxapkg拖到wxapkg.exe上执行,执行后当前目录会出现__APP__.wxapkg_unpack文件夹,使用webstorm作为项目打开即可.
3.20
- txz 文件是一种 tar + xz 压缩格式,表示使用 tar 归档文件后,再用 xz 压缩。常见于 Linux 系统,类似于 .tar.gz (.tgz) 但压缩率更高。(可以直接用7zip解压)
3.25
- pyc文件,在执行python后,会存放在\Lib\site-packages\__pycache__中
- 修复pyc文件,可以考虑生成相同版本的pyc文件,用前16字节修复(如果有struct.pyc等可以直接使用)
pyc文件结构: https://wzt.ac.cn/2019/02/13/pyc-simple/
3.28
- 逆向技巧: 解密出一串字符,可以尝试放入随波逐流一键解码尝试一下.

浙公网安备 33010602011771号