MySQL(3)完整新建库&表&对字段与行操作
一:完整的建库流程
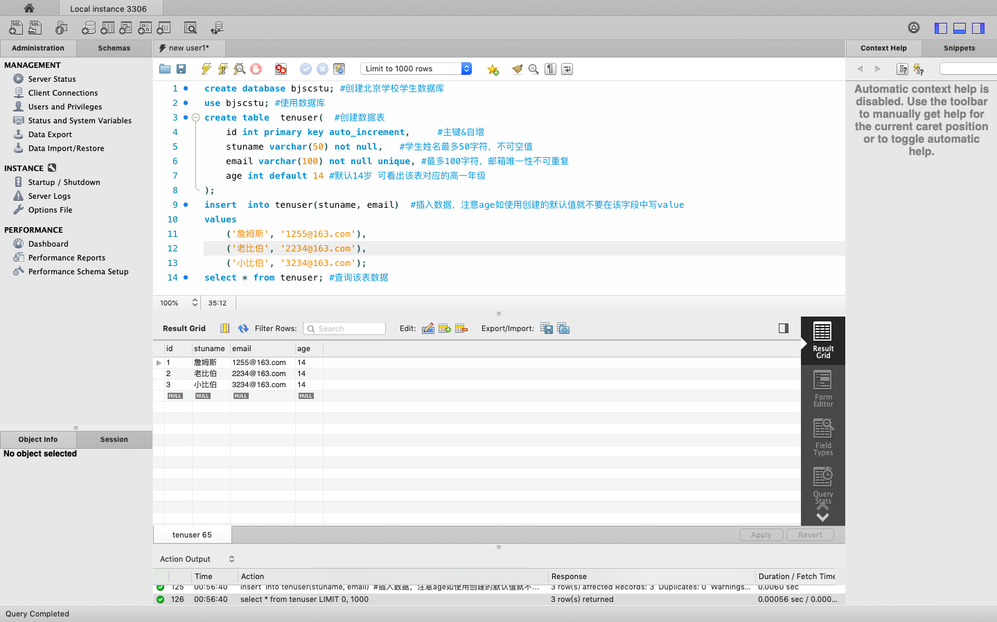
create database bjscstu; #创建北京学校学生数据库 use bjscstu; #使用数据库
二:创建数据表
create table tenuser( #创建数据表 id int primary key auto_increment, #主键&自增 stuname varchar(50) not null, #学生姓名最多50字符,不可空值 email varchar(100) not null unique, #最多100字符,邮箱唯一性不可重复 age int default 14 #默认14岁 可看出该表对应的高一年级 );
三:插入数据
insert into tenuser(stuname, email) #插入数据,注意age如使用创建的默认值就不要在该字段中写value values ('詹姆斯', '1255@163.com'), ('老比伯', '2234@163.com'), ('小比伯', '3234@163.com'); select * from tenuser; #查询该表数据
四:完整操作
create database bjscstu; #创建北京学校学生数据库 use bjscstu; #使用数据库 create table tenuser( #创建数据表 id int primary key auto_increment, #主键&自增 stuname varchar(50) not null, #学生姓名最多50字符,不可空值 email varchar(100) not null unique, #最多100字符,邮箱唯一性不可重复 age int default 14 #默认14岁 可看出该表对应的高一年级 ); insert into tenuser(stuname, email) #插入数据,注意age如使用创建的默认值就不要在该字段中写value values ('詹姆斯', '1255@163.com'), ('老比伯', '2234@163.com'), ('小比伯', '3234@163.com'); select * from tenuser; #查询该表数据

已成功创建高一年级学生信息
五:字段编辑
1;字段改名
select email as NetEasemail from tenuser; #想更细分 将邮箱改成 网易邮箱则需要用as关键字 select email netEasemail from tenuser; #as可省略 原名与新名间+空格 #注意as改名仅对查询有效,原库中名字不做变更

2; 、、、、、待写

浙公网安备 33010602011771号