会员
众包
新闻
博问
闪存
赞助商
HarmonyOS
Chat2DB
所有博客
当前博客
我的博客
我的园子
账号设置
会员中心
简洁模式
...
退出登录
注册
登录
博客园
博客园
首页
新随笔
联系
订阅
管理
2020年4月5日
面向对象(OO)第一阶段学习总结
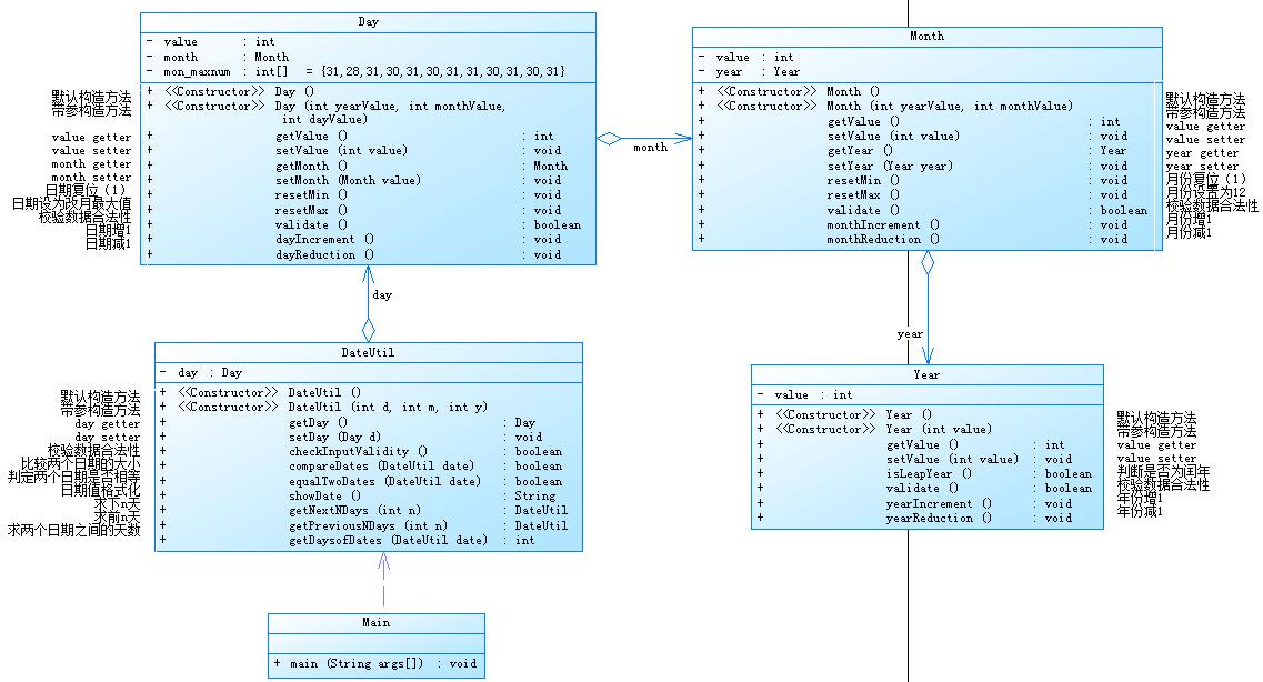
摘要: 主要针对第一阶段三次作业进行总结
阅读全文
posted @ 2020-04-05 18:38 打造代码世界
阅读(163)
评论(1)
推荐(1)
面向对象(OO)第一阶段学习总结
摘要:
阅读全文
posted @ 2020-04-05 18:34 打造代码世界
阅读(33)
评论(0)
推荐(0)
公告