安装webgot漏洞实验平台时遇到的java环境配置问题
kali系统安装配置java环境
1.因为kali自带的java版本是Openjdk,因此卸载要输入命令
apt-get remove openjdk*
运行结果如下:
2. 再将不再需要的java软件卸载,输入命令:apt autoremove
运行结果如下:
3.下载最新版jdk JDK-17.0.1
kali系统内下载链接命令:
我下载的是Linux下的 x64 Compressed Archive 系统版本;

在当前目录下查询安装包是否存在
用"ls -l "命令进行查询
4.解压缩并移动至/opt文件夹
输入命令:cp jdk-17.0.1_linux-x64_bin.tar.gz /opt将压缩包移动至/opt文件夹
输入命令: cd /opt 移动至/opt目录下进行安装包解压操作
输入命令:tar -xvzf jdk-17.0.1_linux-x64_bin.tar.gz将压缩包解压至当前文件夹
输入命令:cd jdk-17.0.1进入解压好的文件夹
5.设置环境变量
输入命令:vim /etc/profile用vim编辑器打开profile文件
在尾部加入以下信息:
#install JAVA JDK
export JAVA_HOME=/opt/jdk-17.0.1
export CLASSPATH=.:${JAVA_HOME}/lib
export PATH=${JAVA_HOME}/bin:$PATH
保存退出
执行命令:source /etc/profile 刷新配置好的环境变量以投入使用
6.安装并注册
依次执行命令:
将已下载的Java版本登记为替代版本,将其改成作为默认版本来使用:
update-alternatives --install /usr/bin/java java /opt/jdk-17.0.1/bin/java 1
update-alternatives --install /usr/bin/javac javac /opt/jdk-17.0.1/bin/javac 1
update-alternatives --set java /opt/jdk-17.0.1/bin/java
update-alternatives --set javac /opt/jdk-17.0.1/bin/javac
update-alternatives --install /usr/lib/mozilla/plugins/lib/java/plugin.so mozilla-java/plugin.s
/opt/jdk1.7.0_45/jre/lib/amd64/libnpjp2.so 1
update-alternatives --set mozilla-javaplugin.so /opt/jdk1.7.0_45/jre/lib/amd64/libnpjp2.so
具体的可参照update-alternatives --help 系统用法
7.查看结果:
输入命令:java -version
输入命令:javac -version

至此java以及环境安装配置成功!
而后继续搭建我们的webgot漏洞实验平台
8.在终端打开webgoat-server-8.2.2.jar的文件夹
cd /home/kali/桌面/Webgot/
因我是直接在kali桌面上创建的Webgot文件夹于是切换至该目录继而可以成功运行以下操作
9.输入代码运行程序
java -jar webgoat-server-8.2.2.jar
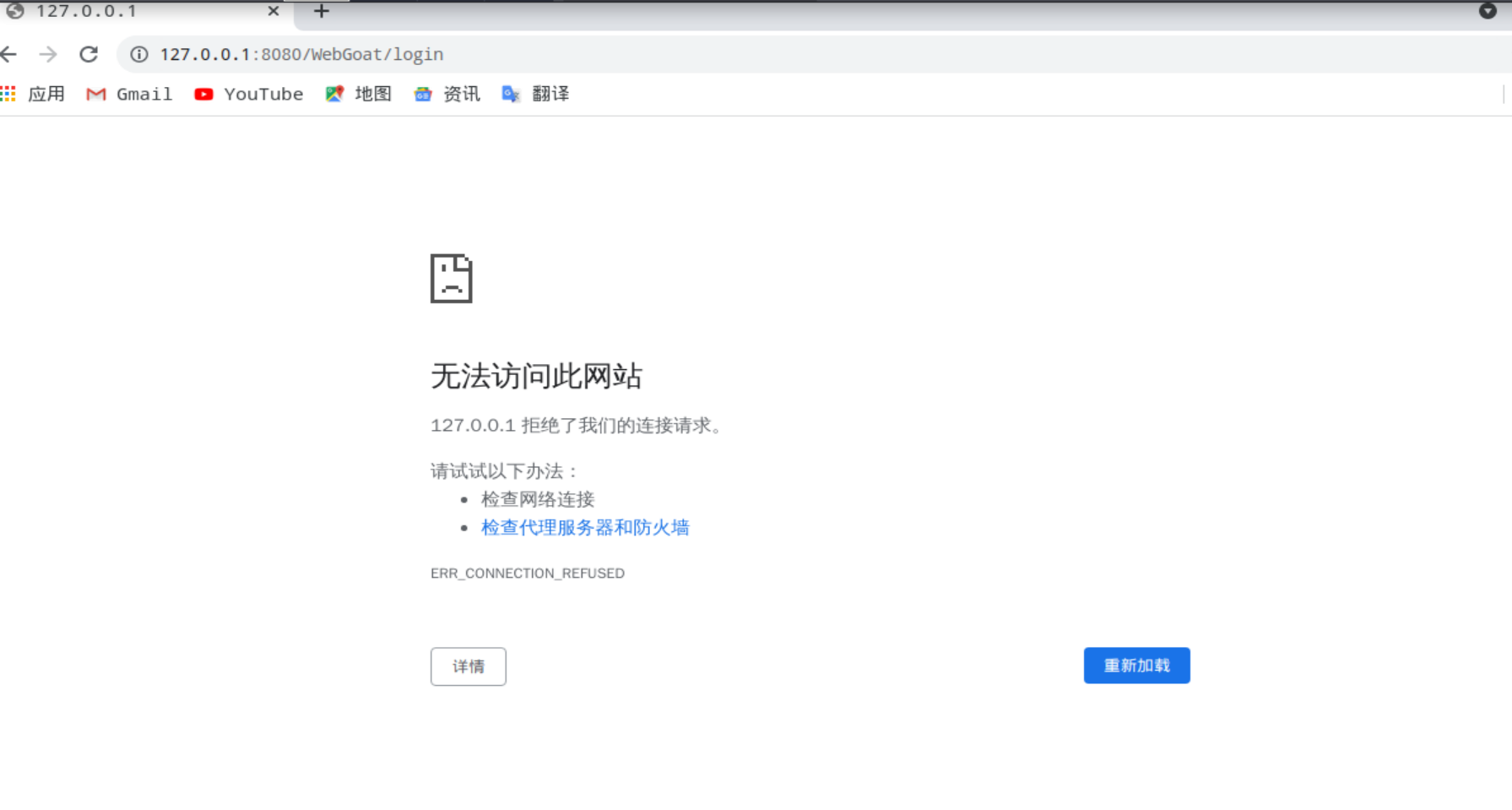
10.浏览器直接访问
地址:127.0.0.1:8080/WebGoat/login.html
11.可能存在的问题
在使用平台的过程中一定不能把启动成功的终端关闭!切记!!!否则可能出现..
本文来自博客园,作者:沐鑫,转载请注明原文链接:https://www.cnblogs.com/Carl-Mr-FBI/p/15718964.html

浙公网安备 33010602011771号