Boke-Liu的BLOG-3
一、前言
最近这段时间在PTA做了三次的电信计费系列题目,先做个总结:
1、题目集八是座机计费,主要考查了抽象类,继承与多态等知识,由于给出了类图,题目变得更简单,不需要我们自己做类设计,可以参考给出的类图,根据要求进行补充。内容主要是先输入开户信息和计费类型,在输入通讯信息,根据通讯信息判断通话类型和根据通话时间计算通话费用,接电话不计费,最后输出已开户用户的号码、消费金额和余额。
2、题目集九是手机+座机计费,相对于单纯的座机计费新增加了手机计费的功能,包括四种类型的计费,座机打座机,座机打手机,手机打座机,手机打手机,计费方式也新增加了漫游,类型更多种,需要在原来类的基础上增加内容,也需要增加新的类,难度也增加了不少。
3、题目集十是短信计费,相对于前面两次,难度没有这么大,计费类型也和前两次不一样,前两次是计算每次的通讯费用再相加,短信计费必须先算总的短信条数,再计算短信费用,类设计也给出了提示,在原来的基础上进行增加补充。
二、设计与分析
1、电信计费系列1-座机计费,题目要求如下:
实现一个简单的电信计费程序: 假设南昌市电信分公司针对市内座机用户采用的计费方式: 月租20元,接电话免费,市内拨打电话0.1元/分钟,省内长途0.3元/分钟,国内长途 拨打0.6元/分钟。不足一分钟按一分钟计。 假设本市的区号:0791,江西省内各地市区号包括:0790~0799以及0701。
代码如下:
import java.text.ParseException; import java.text.SimpleDateFormat; import java.util.ArrayList; import java.util.Date; import java.util.List; import java.util.Scanner; import java.text.DecimalFormat; public class Main { public static void main(String[] args) throws ParseException { // TODO Auto-generated method stub Scanner in = new Scanner(System.in); List<User> users = new ArrayList<>(); String s = ""; ArrayList<String> strList = new ArrayList<String>(); while(!s.equals("end")){ s = in.nextLine(); strList.add(s); } in.close(); for(int i = 0;i<strList.size();i++) { if(strList.get(i).length() <=11) continue; char []b=strList.get(i).toCharArray(); String[] a = strList.get(i).split("\\s+"); String c=a[0].substring(2); boolean judge = true; boolean judge1 = true; boolean judge2 = false; String regEx= "u-0791[0-9]{7,8}\\s[0-2]"; String regEx1= "t-0791[0-9]{7,8}\\s[0-9]{10,12}\\s[1-9]\\d{3}.([1-9]|1[0-2]).([1-9]|[1-2][0-9]|3[0-1])\\s(20|21|22|23|[0-1]\\d):[0-5]\\d:[0-5]\\d\\s[1-9]\\d{3}.([1-9]|1[0-2]).([1-9]|[1-2][0-9]|3[0-1])\\s(20|21|22|23|[0-1]\\d):[0-5]\\d:[0-5]\\d"; judge=strList.get(i).matches(regEx); judge1=strList.get(i).matches(regEx1); for(int j = 0;j<i;j++) { if(strList.get(i).equals(strList.get(j))) judge2=true; } if(judge==false&&judge1==false) continue; else if(judge2) { continue; } else { if(b[0]==117) { User user = new User(); user.setNumber(c); ChargeMode chargeMode = new LandlinePhoneCharging(); ArrayList<ChargeRule> chargeRules = new ArrayList<>(3); chargeRules.add(new LandPhoneInCityRule()); chargeRules.add(new LandPhoneInProvinceRule()); chargeRules.add(new LandPhoneInLandRule()); chargeMode.setChargeRules(chargeRules); user.setChargeMode(chargeMode); users.add(user); } if(b[0]==116) { String[] d = a[2].split("\\."); String[] d1 = a[4].split("\\."); int year = Integer.parseInt(d[0]); int month = Integer.parseInt(d[1]); int day = Integer.parseInt(d[2]); int year1 = Integer.parseInt(d1[0]); int month1 = Integer.parseInt(d1[1]); int day1 = Integer.parseInt(d1[2]); Check check = new Check(year, month, day); Check check1 = new Check(year1, month1, day1); if(check.checkInputValidity()&&check1.checkInputValidity()&&check.compareDates(check1)) { String callingNumber = c; String answerNumber = a[1]; String callingAddressAreaCode = c.substring(0, 4); String answerAddressAreaCode = a[1].substring(0, 4); String startTimeStr = a[2] + " " + a[3]; String endTimeStr = a[4] + " " + a[5]; SimpleDateFormat sdf = new SimpleDateFormat("yyyy.MM.dd HH:mm:ss"); Date startTime = sdf.parse(startTimeStr); Date endTime = sdf.parse(endTimeStr); CallRecord callRecord = new CallRecord(); callRecord.setCallingNumber(callingNumber); callRecord.setAnswerNumber(answerNumber); callRecord.setCallingAddressAreaCode(callingAddressAreaCode); callRecord.setAnswerAddressAreaCode(answerAddressAreaCode); callRecord.setStartTime(startTime); callRecord.setEndTIme(endTime); for (User user : users) { if (user.getNumber().equals(callingNumber)) { UserRecords userRecords = user.getUserRecords(); if ("0791".equals(callRecord.getAnswerAddressAreaCode())) { userRecords.addCallingInCityRecords(callRecord); } else if (callRecord.getAnswerAddressAreaCode().matches("^(079[0-9])|(0701)$")) { userRecords.addCallingInProvinceRecords(callRecord); } else { userRecords.addCallingInLandRecords(callRecord); } } if (user.getNumber().equals(answerNumber)) { UserRecords userRecords = user.getUserRecords(); if ("0791".equals(callRecord.getAnswerAddressAreaCode())) { userRecords.addAnswerInCityRecords(callRecord); } else if (callRecord.getAnswerAddressAreaCode().matches("^(079[0-9])|(0701)$")) { userRecords.addAnswerInProvinceRecords(callRecord); } else { userRecords.addAnswerInLandRecords(callRecord); } } } } } } } for (int i = 0; i < users.size() - 1; i++) { for (int j = 0; j < users.size() - 1 - i; j++) { User temp; if (users.get(j).getNumber().compareTo(users.get(j + 1).getNumber()) > 0) { temp = users.get(j); users.set(j, users.get(j + 1)); users.set(j + 1, temp); } } } for (User user : users) { String number = user.getNumber(); double calCost = user.calCost(); double balance = user.calBalance(); System.out.println(number + " " + calCost + " " + balance); } } } class Check{ private int day; private int month; private int year; public Check(int year,int month,int day) { this.day = day; this.month = month; this.year = year; } public boolean checkInputValidity() { boolean a; int[] n = new int[]{0,31,28,31,30,31,30,31,31,30,31,30,31}; if(isLeapYear(year)) { n[2] = 29; } if(month>0&&month<=12&&day<=n[month]&&day>0) { a = true; } else { a = false; } return a; } public static boolean isLeapYear(int year) //判断year是否为闰年,返回boolean类型; { if((year%4 == 0&&year%100 != 0)||(year%400 == 0)) return true; else return false; } public boolean compareDates(Check date) { if(year>date.year) { return false; } else if(year<date.year){ return true; } else { if(month>date.month) { return false; } else if(month<date.month) { return true; } else { if(day>date.day) { return false; } else { return true; } } } } } abstract class CallChargeRule extends ChargeRule{ public abstract double calCost(ArrayList<CallRecord> callRecords); } class CallRecord extends CommunicationRecord { Date startTime; Date endTIme; String callingAddressAreaCode; String answerAddressAreaCode; public Date getStartTime() { return startTime; } public void setStartTime(Date startTime) { this.startTime = startTime; } public Date getEndTIme() { return endTIme; } public void setEndTIme(Date endTIme) { this.endTIme = endTIme; } public String getCallingAddressAreaCode() { return callingAddressAreaCode; } public void setCallingAddressAreaCode(String callingAddressAreaCode) { this.callingAddressAreaCode = callingAddressAreaCode; } public String getAnswerAddressAreaCode() { return answerAddressAreaCode; } public void setAnswerAddressAreaCode(String answerAddressAreaCode) { this.answerAddressAreaCode = answerAddressAreaCode; } } abstract class ChargeMode { private ArrayList<ChargeRule> chargeRules = new ArrayList<>(); public ArrayList<ChargeRule> getChargeRules() { return chargeRules; } public void setChargeRules(ArrayList<ChargeRule> chargeRules) { this.chargeRules = chargeRules; } public abstract double calCost(UserRecords userRecords); public abstract double getMonthlyRent(); } abstract class ChargeRule { } abstract class CommunicationRecord { private String callingNumber; private String answerNumber; public String getCallingNumber() { return callingNumber; } public void setCallingNumber(String callingNumber) { this.callingNumber = callingNumber; } public String getAnswerNumber() { return answerNumber; } public void setAnswerNumber(String answerNumber) { this.answerNumber = answerNumber; } } class LandlinePhoneCharging extends ChargeMode { double monthlyRent = 20; @Override public double calCost(UserRecords userRecords) { // TODO Auto-generated method stub double sum = 0; for (ChargeRule chargeRule : getChargeRules()) { if (chargeRule instanceof LandPhoneInCityRule) { sum = sum + ((CallChargeRule) chargeRule).calCost(userRecords.getCallingInCityRecords()); } if (chargeRule instanceof LandPhoneInProvinceRule) { sum = sum + ((CallChargeRule) chargeRule).calCost(userRecords.getCallingInProvinceRecords()); } if (chargeRule instanceof LandPhoneInLandRule) { sum = sum + ((CallChargeRule) chargeRule).calCost(userRecords.getCallingInLandRecords()); } } return sum; } @Override public double getMonthlyRent() { // TODO Auto-generated method stub return monthlyRent; } } class LandPhoneInCityRule extends CallChargeRule { @Override public double calCost(ArrayList<CallRecord> callRecords) { // TODO Auto-generated method stub double sum = 0; for(int i = 0;i<callRecords.size();i++) { sum = sum + 0.1*Math.ceil((callRecords.get(i).getEndTIme().getTime()-callRecords.get(i).getStartTime().getTime())*1.0/(1000*60)); } return sum; } } class LandPhoneInLandRule extends CallChargeRule { @Override public double calCost(ArrayList<CallRecord> callRecords) { // TODO Auto-generated method stub double sum = 0; for(int i = 0;i<callRecords.size();i++) { sum = sum + 0.6*Math.ceil((callRecords.get(i).getEndTIme().getTime()-callRecords.get(i).getStartTime().getTime())*1.0/(1000*60)); } return sum; } } class LandPhoneInProvinceRule extends CallChargeRule { @Override public double calCost(ArrayList<CallRecord> callRecords) { // TODO Auto-generated method stub double sum = 0; for(int i = 0;i<callRecords.size();i++) { sum = sum + 0.3*Math.ceil((callRecords.get(i).getEndTIme().getTime()-callRecords.get(i).getStartTime().getTime())*1.0/(1000*60)); } return sum; } } class MessageRecord extends CommunicationRecord { String message; public String getMessage() { return message; } public void setMessage(String message) { this.message = message; } } class User { UserRecords userRecords = new UserRecords(); double balance = 100; ChargeMode chargeMode; String number; public double calBalance() { return balance-chargeMode.calCost(userRecords)-chargeMode.getMonthlyRent(); } public double calCost() { return Double.valueOf(new DecimalFormat("#.00").format(chargeMode.calCost(userRecords))); } public UserRecords getUserRecords() { return userRecords; } public void setUserRecords(UserRecords userRecords) { this.userRecords = userRecords; } public double getBalance() { return balance; } public ChargeMode getChargeMode() { return chargeMode; } public void setChargeMode(ChargeMode chargeMode) { this.chargeMode = chargeMode; } public String getNumber() { return number; } public void setNumber(String number) { this.number = number; } } class UserRecords { ArrayList<CallRecord> callingInCityRecords = new ArrayList<CallRecord>(); ArrayList<CallRecord> callingInProvinceRecords = new ArrayList<CallRecord>(); ArrayList<CallRecord> callingInLandRecords = new ArrayList<CallRecord>(); ArrayList<CallRecord> answerInCityRecords = new ArrayList<CallRecord>(); ArrayList<CallRecord> answerInProvinceRecords = new ArrayList<CallRecord>(); ArrayList<CallRecord> answerInLandRecords = new ArrayList<CallRecord>(); ArrayList<MessageRecord> sendMessageRecords = new ArrayList<MessageRecord>(); ArrayList<MessageRecord> receiveMessageRecords = new ArrayList<MessageRecord>(); public void addCallingInCityRecords(CallRecord callRecord) { callingInCityRecords.add(callRecord); } public void addCallingInProvinceRecords(CallRecord callRecord) { callingInProvinceRecords.add(callRecord); } public void addCallingInLandRecords(CallRecord callRecord) { callingInLandRecords.add(callRecord); } public void addAnswerInCityRecords(CallRecord callRecord) { answerInCityRecords.add(callRecord); } public void addAnswerInProvinceRecords(CallRecord answerRecord) { answerInProvinceRecords.add(answerRecord); } public void addAnswerInLandRecords(CallRecord answerRecord) { answerInLandRecords.add(answerRecord); } public void addSendMessageRecords(MessageRecord sendMessageRecord) { sendMessageRecords.add(sendMessageRecord); } public void addReceiveMessageRecords(MessageRecord receiveMessageRecord) { receiveMessageRecords.add(receiveMessageRecord); } public ArrayList<CallRecord> getCallingInCityRecords() { return callingInCityRecords; } public ArrayList<CallRecord> getCallingInProvinceRecords() { return callingInProvinceRecords; } public ArrayList<CallRecord> getCallingInLandRecords() { return callingInLandRecords; } public ArrayList<CallRecord> getAnswerInCityRecords() { return answerInCityRecords; } public ArrayList<CallRecord> getAnswerInProvinceRecords() { return answerInProvinceRecords; } public ArrayList<CallRecord> getAnswerInLandRecords() { return answerInLandRecords; } public ArrayList<MessageRecord> getSendMessageRecords() { return sendMessageRecords; } public ArrayList<MessageRecord> getReceiveMessageRecords() { return receiveMessageRecords; } }
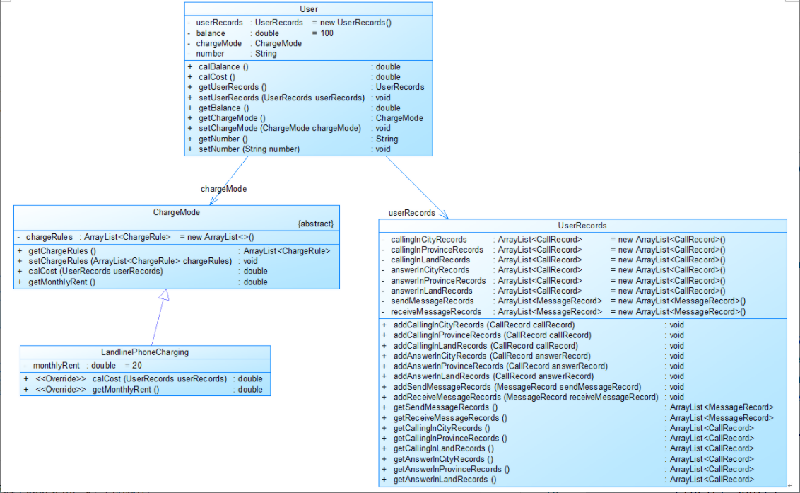
User是用户类,包括属性: userRecords (用户记录)、balance(余额)、chargeMode(计费方式)、number(号 码)。
ChargeMode是计费方式的抽象类: chargeRules是计费方式所包含的各种计费规则的集合,ChargeRule类的定义见图3。 getMonthlyRent()方法用于返回月租(monthlyRent)。
UserRecords是用户记录类,保存用户各种通话、短信的记录, 各种计费规则将使用其中的部分或者全部记录。 其属性从上到下依次是: 市内拨打电话、省内(不含市内)拨打电话、省外拨打电话、 市内接听电话、省内(不含市内)接听电话、省外接听电话的记录 以及发送短信、接收短信的记录。
CommunicationRecord是抽象的通讯记录类: 包含callingNumber拨打号码、answerNumber接听号码两个属性。 CallRecord(通话记录)、MessageRecord(短信记录)是它的子类。
CallRecord(通话记录类)包含属性: 通话的起始、结束时间以及 拨号地点的区号(callingAddressAreaCode)、接听地 点的区号(answerAddressAreaCode)。
区号用于记录在哪个地点拨打和接听的电话。对于座机,就是本机区号。如果是手机 号,则接打地点的区号和本机的开户地区会有差异。
还有计费规则的相关类,这些类的核心方法是: calCost(ArrayList callRecords)。 该方法针根据输入参数callRecords中的所有记录计算某用户的某一项费用;如市话费。 输入参数callRecords的约束条件:必须是某一个用户的符合计费规则要求的所有记录。
LandPhoneInCityRule、LandPhoneInProvinceRule、LandPhoneInLandRule三个类分别 是座机拨打市内、省内、省外电话的计费规则类,用于实现这三种情况的费用计算。
主方法里运用了List储存开户用户数据,也运用了冒泡排序对开户用户实现按顺序输出,对于通讯信息也运用了字符串的知识对字符串进行截取、转换为字符数组等。将截取出来的信息分别传给对于类的对象实现计算话费等功能。
类图如下:



2、电信计费系列2-手机+座机计费,题目要求如下:
实现一个简单的电信计费程序: 假设南昌市电信分公司针对市内座机以及用户采用的计费方式: 月租20元,接电话免费,市内拨打电话0.1元/分钟,省内长途0.3元/分钟,国内长途 拨打0.6元/分钟。不足一分钟按一分钟计。 假设本市的区号:0791,江西省内各地市区号包括:0790~0799以及0701。
针对手机用户采用实时计费方式: 月租15元,市内省内接电话均免费,市内拨打市内电话0.1元/分钟,市内拨打省内电 话0.2元/分钟,市内拨打省外电话0.3元/分钟,省内漫游打电话(无论打哪里)0.3元/分 钟,省外漫游接听0.3元/分钟,省外漫游拨打(无论打哪里)0.6元/分钟; 注:被叫电话属于市内、省内、国内由被叫电话的接听地点区号决定。
代码如下:
import java.text.ParseException; import java.text.SimpleDateFormat; import java.util.ArrayList; import java.util.Date; import java.util.List; import java.util.Scanner; import java.text.DecimalFormat; public class Main { public static void main(String[] args) throws ParseException { // TODO Auto-generated method stub Scanner in = new Scanner(System.in); List<User> users = new ArrayList<>(); String s = ""; ArrayList<String> strList = new ArrayList<String>(); while(!s.equals("end")){ s = in.nextLine(); strList.add(s); } in.close(); for(int i = 0;i<strList.size();i++) { if(strList.get(i).length() <=11) continue; char []b=strList.get(i).toCharArray(); String[] a = strList.get(i).split("\\s+"); String c=a[0].substring(2); boolean judge = true; boolean judge1 = true; boolean judge2 = true; boolean judge3 = true; boolean judge4 = true; boolean judge5 = true; boolean judge6 = false; String regEx= "u-0[0-9]{9,11}\\s0"; String regEx1= "t-0[0-9]{9,11}\\s0[0-9]{9,11}\\s[1-9]\\d{3}.([1-9]|1[0-2]).([1-9]|[1-2][0-9]|3[0-1])\\s(20|21|22|23|[0-1]\\d):[0-5]\\d:[0-5]\\d\\s[1-9]\\d{3}.([1-9]|1[0-2]).([1-9]|[1-2][0-9]|3[0-1])\\s(20|21|22|23|[0-1]\\d):[0-5]\\d:[0-5]\\d"; String regEx2="u-1[0-9]{10}\\s1"; String regEx3="t-0[0-9]{9,11}\\s1[0-9]{10}\\s0[0-9]{2,3}\\s[1-9]\\d{3}.([1-9]|1[0-2]).([1-9]|[1-2][0-9]|3[0-1])\\s(20|21|22|23|[0-1]\\d):[0-5]\\d:[0-5]\\d\\s[1-9]\\d{3}.([1-9]|1[0-2]).([1-9]|[1-2][0-9]|3[0-1])\\s(20|21|22|23|[0-1]\\d):[0-5]\\d:[0-5]\\d"; String regEx4="t-1[0-9]{10}\\s0[0-9]{2,3}\\s0[0-9]{9,11}\\s[1-9]\\d{3}.([1-9]|1[0-2]).([1-9]|[1-2][0-9]|3[0-1])\\s(20|21|22|23|[0-1]\\d):[0-5]\\d:[0-5]\\d\\s[1-9]\\d{3}.([1-9]|1[0-2]).([1-9]|[1-2][0-9]|3[0-1])\\s(20|21|22|23|[0-1]\\d):[0-5]\\d:[0-5]\\d"; String regEx5="t-1[0-9]{10}\\s0[0-9]{2,3}\\s1[0-9]{10}\\s0[0-9]{2,3}\\s[1-9]\\d{3}.([1-9]|1[0-2]).([1-9]|[1-2][0-9]|3[0-1])\\s(20|21|22|23|[0-1]\\d):[0-5]\\d:[0-5]\\d\\s[1-9]\\d{3}.([1-9]|1[0-2]).([1-9]|[1-2][0-9]|3[0-1])\\s(20|21|22|23|[0-1]\\d):[0-5]\\d:[0-5]\\d"; judge=strList.get(i).matches(regEx); judge1=strList.get(i).matches(regEx1); judge2=strList.get(i).matches(regEx2); judge3=strList.get(i).matches(regEx3); judge4=strList.get(i).matches(regEx4); judge5=strList.get(i).matches(regEx5); for(int j = 0;j<i;j++) { if(strList.get(i).equals(strList.get(j))) judge6=true; } if(judge==false&&judge1==false&&judge2==false&&judge3==false&&judge4==false&&judge5==false) continue; else if(judge6) { continue; } else { if(b[0]==117) { User user = new User(); user.setNumber(c); char []e=c.toCharArray(); if(e[0]==49) { ChargeMode chargeMode = new MobilePhoneCharging(); ArrayList<ChargeRule> chargeRules = new ArrayList<>(6); chargeRules.add(new MobilePhoneInCityRule()); chargeRules.add(new MobilePhoneInProvinceRule()); chargeRules.add(new MobilePhoneInLandRule()); chargeRules.add(new RoaminganswersInLandRule()); chargeRules.add(new RoamingCallsInProvinceRule()); chargeRules.add(new RoamingCallsInLandRule()); chargeMode.setChargeRules(chargeRules); user.setChargeMode(chargeMode); users.add(user); } if(e[0]==48) { ChargeMode chargeMode = new LandlinePhoneCharging(); ArrayList<ChargeRule> chargeRules = new ArrayList<>(3); chargeRules.add(new LandPhoneInCityRule()); chargeRules.add(new LandPhoneInProvinceRule()); chargeRules.add(new LandPhoneInLandRule()); chargeMode.setChargeRules(chargeRules); user.setChargeMode(chargeMode); users.add(user); } } if(b[0]==116) { if(judge1) { String[] d = a[2].split("\\."); String[] d1 = a[4].split("\\."); int year = Integer.parseInt(d[0]); int month = Integer.parseInt(d[1]); int day = Integer.parseInt(d[2]); int year1 = Integer.parseInt(d1[0]); int month1 = Integer.parseInt(d1[1]); int day1 = Integer.parseInt(d1[2]); Check check = new Check(year, month, day); Check check1 = new Check(year1, month1, day1); if(check.checkInputValidity()&&check1.checkInputValidity()&&check.compareDates(check1)) { String callingNumber = c; String answerNumber = a[1]; String callingAddressAreaCode = c.substring(0, 4); String answerAddressAreaCode = a[1].substring(0, 4); String startTimeStr = a[2] + " " + a[3]; String endTimeStr = a[4] + " " + a[5]; SimpleDateFormat sdf = new SimpleDateFormat("yyyy.MM.dd HH:mm:ss"); Date startTime = sdf.parse(startTimeStr); Date endTime = sdf.parse(endTimeStr); CallRecord callRecord = new CallRecord(); callRecord.setCallingNumber(callingNumber); callRecord.setAnswerNumber(answerNumber); callRecord.setCallingAddressAreaCode(callingAddressAreaCode); callRecord.setAnswerAddressAreaCode(answerAddressAreaCode); callRecord.setStartTime(startTime); callRecord.setEndTIme(endTime); for (User user : users) { if (user.getNumber().equals(callingNumber)) { UserRecords userRecords = user.getUserRecords(); if ("0791".equals(callRecord.getAnswerAddressAreaCode())) { userRecords.addCallingInCityRecords(callRecord); } else if (callRecord.getAnswerAddressAreaCode().matches("^(079[0-9])|(0701)$")) { userRecords.addCallingInProvinceRecords(callRecord); } else { userRecords.addCallingInLandRecords(callRecord); } } if (user.getNumber().equals(answerNumber)) { UserRecords userRecords = user.getUserRecords(); if ("0791".equals(callRecord.getAnswerAddressAreaCode())) { userRecords.addAnswerInCityRecords(callRecord); } else if (callRecord.getAnswerAddressAreaCode().matches("^(079[0-9])|(0701)$")) { userRecords.addAnswerInProvinceRecords(callRecord); } else { userRecords.addAnswerInLandRecords(callRecord); } } } } } if(judge3) { String[] d = a[3].split("\\."); String[] d1 = a[5].split("\\."); int year = Integer.parseInt(d[0]); int month = Integer.parseInt(d[1]); int day = Integer.parseInt(d[2]); int year1 = Integer.parseInt(d1[0]); int month1 = Integer.parseInt(d1[1]); int day1 = Integer.parseInt(d1[2]); Check check = new Check(year, month, day); Check check1 = new Check(year1, month1, day1); if(check.checkInputValidity()&&check1.checkInputValidity()&&check.compareDates(check1)) { String callingNumber = c; String answerNumber = a[1]; String callingAddressAreaCode = c.substring(0, 4); String answerAddressAreaCode = a[2]; String startTimeStr = a[3] + " " + a[4]; String endTimeStr = a[5] + " " + a[6]; SimpleDateFormat sdf = new SimpleDateFormat("yyyy.MM.dd HH:mm:ss"); Date startTime = sdf.parse(startTimeStr); Date endTime = sdf.parse(endTimeStr); CallRecord callRecord = new CallRecord(); callRecord.setCallingNumber(callingNumber); callRecord.setAnswerNumber(answerNumber); callRecord.setCallingAddressAreaCode(callingAddressAreaCode); callRecord.setAnswerAddressAreaCode(answerAddressAreaCode); callRecord.setStartTime(startTime); callRecord.setEndTIme(endTime); for (User user : users) { if (user.getNumber().equals(callingNumber)) { UserRecords userRecords = user.getUserRecords(); if ("0791".equals(callRecord.getAnswerAddressAreaCode())) { userRecords.addCallingInCityRecords(callRecord); } else if (callRecord.getAnswerAddressAreaCode().matches("^(079[0-9])|(0701)$")) { userRecords.addCallingInProvinceRecords(callRecord); } else { userRecords.addCallingInLandRecords(callRecord); } } if (user.getNumber().equals(answerNumber)) { UserRecords userRecords = user.getUserRecords(); if ("0791".equals(callRecord.getAnswerAddressAreaCode())) { userRecords.addAnswerInCityRecords(callRecord); } else if (callRecord.getAnswerAddressAreaCode().matches("^(079[0-9])|(0701)$")) { userRecords.addAnswerInProvinceRecords(callRecord); } else { userRecords.addRoaminganswersInCityRecords(callRecord);; } } } } } if(judge4) { String[] d = a[3].split("\\."); String[] d1 = a[5].split("\\."); int year = Integer.parseInt(d[0]); int month = Integer.parseInt(d[1]); int day = Integer.parseInt(d[2]); int year1 = Integer.parseInt(d1[0]); int month1 = Integer.parseInt(d1[1]); int day1 = Integer.parseInt(d1[2]); Check check = new Check(year, month, day); Check check1 = new Check(year1, month1, day1); if(check.checkInputValidity()&&check1.checkInputValidity()&&check.compareDates(check1)) { String callingNumber = c; String answerNumber = a[2]; String callingAddressAreaCode = a[1]; String answerAddressAreaCode = a[2].substring(0, 4); String startTimeStr = a[3] + " " + a[4]; String endTimeStr = a[5] + " " + a[6]; SimpleDateFormat sdf = new SimpleDateFormat("yyyy.MM.dd HH:mm:ss"); Date startTime = sdf.parse(startTimeStr); Date endTime = sdf.parse(endTimeStr); CallRecord callRecord = new CallRecord(); callRecord.setCallingNumber(callingNumber); callRecord.setAnswerNumber(answerNumber); callRecord.setCallingAddressAreaCode(callingAddressAreaCode); callRecord.setAnswerAddressAreaCode(answerAddressAreaCode); callRecord.setStartTime(startTime); callRecord.setEndTIme(endTime); for (User user : users) { if (user.getNumber().equals(callingNumber)) { UserRecords userRecords = user.getUserRecords(); if("0791".equals(a[1])) { if ("0791".equals(callRecord.getAnswerAddressAreaCode())) { userRecords.addCallingInCityRecords(callRecord); } else if (callRecord.getAnswerAddressAreaCode().matches("^(079[0-9])|(0701)$")) { userRecords.addCallingInProvinceRecords(callRecord); } else { userRecords.addCallingInLandRecords(callRecord); } } else if(a[1].matches("^(079[0-9])|(0701)$")) { userRecords.addRoamingCallsInProvinceRecords(callRecord); } else { userRecords.addRoamingCallsInLandRecords(callRecord); } } if (user.getNumber().equals(answerNumber)) { UserRecords userRecords = user.getUserRecords(); if ("0791".equals(callRecord.getAnswerAddressAreaCode())) { userRecords.addAnswerInCityRecords(callRecord); } else if (callRecord.getAnswerAddressAreaCode().matches("^(079[0-9])|(0701)$")) { userRecords.addAnswerInProvinceRecords(callRecord); } else { userRecords.addAnswerInLandRecords(callRecord); } } } } } if(judge5) { String[] d = a[4].split("\\."); String[] d1 = a[6].split("\\."); int year = Integer.parseInt(d[0]); int month = Integer.parseInt(d[1]); int day = Integer.parseInt(d[2]); int year1 = Integer.parseInt(d1[0]); int month1 = Integer.parseInt(d1[1]); int day1 = Integer.parseInt(d1[2]); Check check = new Check(year, month, day); Check check1 = new Check(year1, month1, day1); if(check.checkInputValidity()&&check1.checkInputValidity()&&check.compareDates(check1)) { String callingNumber = c; String answerNumber = a[2]; String callingAddressAreaCode = a[1]; String answerAddressAreaCode = a[3]; String startTimeStr = a[4] + " " + a[5]; String endTimeStr = a[6] + " " + a[7]; SimpleDateFormat sdf = new SimpleDateFormat("yyyy.MM.dd HH:mm:ss"); Date startTime = sdf.parse(startTimeStr); Date endTime = sdf.parse(endTimeStr); CallRecord callRecord = new CallRecord(); callRecord.setCallingNumber(callingNumber); callRecord.setAnswerNumber(answerNumber); callRecord.setCallingAddressAreaCode(callingAddressAreaCode); callRecord.setAnswerAddressAreaCode(answerAddressAreaCode); callRecord.setStartTime(startTime); callRecord.setEndTIme(endTime); for (User user : users) { if (user.getNumber().equals(callingNumber)) { UserRecords userRecords = user.getUserRecords(); if("0791".equals(a[1])) { if ("0791".equals(callRecord.getAnswerAddressAreaCode())) { userRecords.addCallingInCityRecords(callRecord); } else if (callRecord.getAnswerAddressAreaCode().matches("^(079[0-9])|(0701)$")) { userRecords.addCallingInProvinceRecords(callRecord); } else { userRecords.addCallingInLandRecords(callRecord); } } else if(a[1].matches("^(079[0-9])|(0701)$")) { userRecords.addRoamingCallsInProvinceRecords(callRecord); } else { userRecords.addRoamingCallsInLandRecords(callRecord); } } if (user.getNumber().equals(answerNumber)) { UserRecords userRecords = user.getUserRecords(); if ("0791".equals(callRecord.getAnswerAddressAreaCode())) { userRecords.addAnswerInCityRecords(callRecord); } else if (callRecord.getAnswerAddressAreaCode().matches("^(079[0-9])|(0701)$")) { userRecords.addAnswerInProvinceRecords(callRecord); } else { userRecords.addRoaminganswersInCityRecords(callRecord);; } } } } } } } } for (int i = 0; i < users.size() - 1; i++) { for (int j = 0; j < users.size() - 1 - i; j++) { User temp; if (users.get(j).getNumber().compareTo(users.get(j + 1).getNumber()) > 0) { temp = users.get(j); users.set(j, users.get(j + 1)); users.set(j + 1, temp); } } } for (User user : users) { String number = user.getNumber(); double calCost = user.calCost(); double balance = user.calBalance(); System.out.println(number + " " + calCost + " " + balance); } } } class Check{ private int day; private int month; private int year; public Check(int year,int month,int day) { this.day = day; this.month = month; this.year = year; } public boolean checkInputValidity() { boolean a; int[] n = new int[]{0,31,28,31,30,31,30,31,31,30,31,30,31}; if(isLeapYear(year)) { n[2] = 29; } if(month>0&&month<=12&&day<=n[month]&&day>0) { a = true; } else { a = false; } return a; } public static boolean isLeapYear(int year) //判断year是否为闰年,返回boolean类型; { if((year%4 == 0&&year%100 != 0)||(year%400 == 0)) return true; else return false; } public boolean compareDates(Check date) { if(year>date.year) { return false; } else if(year<date.year){ return true; } else { if(month>date.month) { return false; } else if(month<date.month) { return true; } else { if(day>date.day) { return false; } else { return true; } } } } } abstract class CallChargeRule extends ChargeRule{ public abstract double calCost(ArrayList<CallRecord> callRecords); } class CallRecord extends CommunicationRecord { Date startTime; Date endTIme; String callingAddressAreaCode; String answerAddressAreaCode; public Date getStartTime() { return startTime; } public void setStartTime(Date startTime) { this.startTime = startTime; } public Date getEndTIme() { return endTIme; } public void setEndTIme(Date endTIme) { this.endTIme = endTIme; } public String getCallingAddressAreaCode() { return callingAddressAreaCode; } public void setCallingAddressAreaCode(String callingAddressAreaCode) { this.callingAddressAreaCode = callingAddressAreaCode; } public String getAnswerAddressAreaCode() { return answerAddressAreaCode; } public void setAnswerAddressAreaCode(String answerAddressAreaCode) { this.answerAddressAreaCode = answerAddressAreaCode; } } abstract class ChargeMode { private ArrayList<ChargeRule> chargeRules = new ArrayList<>(); public ArrayList<ChargeRule> getChargeRules() { return chargeRules; } public void setChargeRules(ArrayList<ChargeRule> chargeRules) { this.chargeRules = chargeRules; } public abstract double calCost(UserRecords userRecords); public abstract double getMonthlyRent(); } abstract class ChargeRule { } abstract class CommunicationRecord { private String callingNumber; private String answerNumber; public String getCallingNumber() { return callingNumber; } public void setCallingNumber(String callingNumber) { this.callingNumber = callingNumber; } public String getAnswerNumber() { return answerNumber; } public void setAnswerNumber(String answerNumber) { this.answerNumber = answerNumber; } } class LandlinePhoneCharging extends ChargeMode { double monthlyRent = 20; @Override public double calCost(UserRecords userRecords) { // TODO Auto-generated method stub double sum = 0; for (ChargeRule chargeRule : getChargeRules()) { if (chargeRule instanceof LandPhoneInCityRule) { sum = sum + ((CallChargeRule) chargeRule).calCost(userRecords.getCallingInCityRecords()); } if (chargeRule instanceof LandPhoneInProvinceRule) { sum = sum + ((CallChargeRule) chargeRule).calCost(userRecords.getCallingInProvinceRecords()); } if (chargeRule instanceof LandPhoneInLandRule) { sum = sum + ((CallChargeRule) chargeRule).calCost(userRecords.getCallingInLandRecords()); } } return sum; } @Override public double getMonthlyRent() { // TODO Auto-generated method stub return monthlyRent; } } class LandPhoneInCityRule extends CallChargeRule { @Override public double calCost(ArrayList<CallRecord> callRecords) { // TODO Auto-generated method stub double sum = 0; for(int i = 0;i<callRecords.size();i++) { sum = sum + 0.1*Math.ceil((callRecords.get(i).getEndTIme().getTime()-callRecords.get(i).getStartTime().getTime())*1.0/(1000*60)); } return sum; } } class LandPhoneInLandRule extends CallChargeRule { @Override public double calCost(ArrayList<CallRecord> callRecords) { // TODO Auto-generated method stub double sum = 0; for(int i = 0;i<callRecords.size();i++) { sum = sum + 0.6*Math.ceil((callRecords.get(i).getEndTIme().getTime()-callRecords.get(i).getStartTime().getTime())*1.0/(1000*60)); } return sum; } } class LandPhoneInProvinceRule extends CallChargeRule { @Override public double calCost(ArrayList<CallRecord> callRecords) { // TODO Auto-generated method stub double sum = 0; for(int i = 0;i<callRecords.size();i++) { sum = sum + 0.3*Math.ceil((callRecords.get(i).getEndTIme().getTime()-callRecords.get(i).getStartTime().getTime())*1.0/(1000*60)); } return sum; } } class MessageRecord extends CommunicationRecord { String message; public String getMessage() { return message; } public void setMessage(String message) { this.message = message; } } class User { UserRecords userRecords = new UserRecords(); double balance = 100; ChargeMode chargeMode; String number; public double calBalance() { return balance-chargeMode.calCost(userRecords)-chargeMode.getMonthlyRent(); } public double calCost() { return Double.valueOf(new DecimalFormat("#.00").format(chargeMode.calCost(userRecords))); } public UserRecords getUserRecords() { return userRecords; } public void setUserRecords(UserRecords userRecords) { this.userRecords = userRecords; } public double getBalance() { return balance; } public ChargeMode getChargeMode() { return chargeMode; } public void setChargeMode(ChargeMode chargeMode) { this.chargeMode = chargeMode; } public String getNumber() { return number; } public void setNumber(String number) { this.number = number; } } class UserRecords { ArrayList<CallRecord> callingInCityRecords = new ArrayList<CallRecord>(); ArrayList<CallRecord> callingInProvinceRecords = new ArrayList<CallRecord>(); ArrayList<CallRecord> callingInLandRecords = new ArrayList<CallRecord>(); ArrayList<CallRecord> roamingCallsInProvinceRecords = new ArrayList<CallRecord>(); ArrayList<CallRecord> roamingCallsInLandRecords = new ArrayList<CallRecord>(); ArrayList<CallRecord> roaminganswersInCityRecords = new ArrayList<CallRecord>(); ArrayList<CallRecord> answerInCityRecords = new ArrayList<CallRecord>(); ArrayList<CallRecord> answerInProvinceRecords = new ArrayList<CallRecord>(); ArrayList<CallRecord> answerInLandRecords = new ArrayList<CallRecord>(); ArrayList<MessageRecord> sendMessageRecords = new ArrayList<MessageRecord>(); ArrayList<MessageRecord> receiveMessageRecords = new ArrayList<MessageRecord>(); public void addCallingInCityRecords(CallRecord callRecord) { callingInCityRecords.add(callRecord); } public void addCallingInProvinceRecords(CallRecord callRecord) { callingInProvinceRecords.add(callRecord); } public void addCallingInLandRecords(CallRecord callRecord) { callingInLandRecords.add(callRecord); } public void addRoaminganswersInCityRecords(CallRecord answerRecord) { roaminganswersInCityRecords.add(answerRecord); } public void addRoamingCallsInProvinceRecords(CallRecord callRecord) { roamingCallsInProvinceRecords.add(callRecord); } public void addRoamingCallsInLandRecords(CallRecord callRecord) { roamingCallsInLandRecords.add(callRecord); } public void addAnswerInCityRecords(CallRecord callRecord) { answerInCityRecords.add(callRecord); } public void addAnswerInProvinceRecords(CallRecord answerRecord) { answerInProvinceRecords.add(answerRecord); } public void addAnswerInLandRecords(CallRecord answerRecord) { answerInLandRecords.add(answerRecord); } public void addSendMessageRecords(MessageRecord sendMessageRecord) { sendMessageRecords.add(sendMessageRecord); } public void addReceiveMessageRecords(MessageRecord receiveMessageRecord) { receiveMessageRecords.add(receiveMessageRecord); } public ArrayList<CallRecord> getCallingInCityRecords() { return callingInCityRecords; } public ArrayList<CallRecord> getCallingInProvinceRecords() { return callingInProvinceRecords; } public ArrayList<CallRecord> getCallingInLandRecords() { return callingInLandRecords; } public ArrayList<CallRecord> getRoamingCallsInProvinceRecords() { return roamingCallsInProvinceRecords; } public ArrayList<CallRecord> getRoamingCallsInLandRecords() { return roamingCallsInLandRecords; } public ArrayList<CallRecord> getRoaminganswersInCityRecords() { return roaminganswersInCityRecords; } public ArrayList<CallRecord> getAnswerInCityRecords() { return answerInCityRecords; } public ArrayList<CallRecord> getAnswerInProvinceRecords() { return answerInProvinceRecords; } public ArrayList<CallRecord> getAnswerInLandRecords() { return answerInLandRecords; } public ArrayList<MessageRecord> getSendMessageRecords() { return sendMessageRecords; } public ArrayList<MessageRecord> getReceiveMessageRecords() { return receiveMessageRecords; } } class MobilePhoneCharging extends ChargeMode { double monthlyRent = 15; @Override public double calCost(UserRecords userRecords) { // TODO Auto-generated method stub double sum = 0; for (ChargeRule chargeRule : getChargeRules()) { if (chargeRule instanceof MobilePhoneInCityRule) { sum = sum + ((CallChargeRule) chargeRule).calCost(userRecords.getCallingInCityRecords()); } if (chargeRule instanceof MobilePhoneInProvinceRule) { sum = sum + ((CallChargeRule) chargeRule).calCost(userRecords.getCallingInProvinceRecords()); } if (chargeRule instanceof MobilePhoneInLandRule) { sum = sum + ((CallChargeRule) chargeRule).calCost(userRecords.getCallingInLandRecords()); } if (chargeRule instanceof RoaminganswersInLandRule) { sum = sum + ((CallChargeRule) chargeRule).calCost(userRecords.getRoaminganswersInCityRecords()); } if (chargeRule instanceof RoamingCallsInProvinceRule) { sum = sum + ((CallChargeRule) chargeRule).calCost(userRecords.getRoamingCallsInProvinceRecords()); } if (chargeRule instanceof RoamingCallsInLandRule) { sum = sum + ((CallChargeRule) chargeRule).calCost(userRecords.getRoamingCallsInLandRecords()); } } return sum; } @Override public double getMonthlyRent() { // TODO Auto-generated method stub return monthlyRent; } } class MobilePhoneInCityRule extends CallChargeRule { @Override public double calCost(ArrayList<CallRecord> callRecords) { // TODO Auto-generated method stub double sum = 0; for(int i = 0;i<callRecords.size();i++) { sum = sum + 0.1*Math.ceil((callRecords.get(i).getEndTIme().getTime()-callRecords.get(i).getStartTime().getTime())*1.0/(1000*60)); } return sum; } } class MobilePhoneInProvinceRule extends CallChargeRule { @Override public double calCost(ArrayList<CallRecord> callRecords) { // TODO Auto-generated method stub double sum = 0; for(int i = 0;i<callRecords.size();i++) { sum = sum + 0.2*Math.ceil((callRecords.get(i).getEndTIme().getTime()-callRecords.get(i).getStartTime().getTime())*1.0/(1000*60)); } return sum; } } class MobilePhoneInLandRule extends CallChargeRule { @Override public double calCost(ArrayList<CallRecord> callRecords) { // TODO Auto-generated method stub double sum = 0; for(int i = 0;i<callRecords.size();i++) { sum = sum + 0.3*Math.ceil((callRecords.get(i).getEndTIme().getTime()-callRecords.get(i).getStartTime().getTime())*1.0/(1000*60)); } return sum; } } class RoaminganswersInLandRule extends CallChargeRule { @Override public double calCost(ArrayList<CallRecord> callRecords) { // TODO Auto-generated method stub double sum = 0; for(int i = 0;i<callRecords.size();i++) { sum = sum + 0.3*Math.ceil((callRecords.get(i).getEndTIme().getTime()-callRecords.get(i).getStartTime().getTime())*1.0/(1000*60)); } return sum; } } class RoamingCallsInLandRule extends CallChargeRule { @Override public double calCost(ArrayList<CallRecord> callRecords) { // TODO Auto-generated method stub double sum = 0; for(int i = 0;i<callRecords.size();i++) { sum = sum + 0.6*Math.ceil((callRecords.get(i).getEndTIme().getTime()-callRecords.get(i).getStartTime().getTime())*1.0/(1000*60)); } return sum; } } class RoamingCallsInProvinceRule extends CallChargeRule { @Override public double calCost(ArrayList<CallRecord> callRecords) { // TODO Auto-generated method stub double sum = 0; for(int i = 0;i<callRecords.size();i++) { sum = sum + 0.3*Math.ceil((callRecords.get(i).getEndTIme().getTime()-callRecords.get(i).getStartTime().getTime())*1.0/(1000*60)); } return sum; } }
在上一题的基础上增加了MobilePhoneInCityRule类、MobilePhoneInProvinceRule类、MobilePhoneInLandRule类用于用户在开户城市的通讯计费,还增加了RoaminganswersInLandRule、RoamingCallsInLandRule、RoamingCallsInProvinceRule 三个类用于手机漫游计费。
输入输出格式也有不同,输入信息包括两种类型 1、逐行输入南昌市用户开户的信息,每行一个用户,含手机和座机用户 格式:u-号码 计费类型 (计费类型包括:0-座机 1-手机实时计费 2-手机A套餐) 例如:u-079186300001 0 座机号码由区号和电话号码拼接而成,电话号码包含7-8位数字,区号最高位是0。 手机号码由11位数字构成,最高位是1。 本题在电信计费系列1基础上增加类型1-手机实时计费。 2、逐行输入本月某些用户的通讯信息,通讯信息格式: 座机呼叫座机:t-主叫号码 接听号码 起始时间 结束时间 t-079186330022 058686330022 2022.1.3 10:00:25 2022.1.3 10:05:11 以上四项内容之间以一个英文空格分隔, 时间必须符合"yyyy.MM.dd HH:mm:ss"格式。提示:使用SimpleDateFormat类。 输入格式增加手机接打电话以及收发短信的格式,手机接打电话的信息除了号码之外 需要额外记录拨打/接听的地点的区号,比如: 座机打手机: t-主叫号码 接听号码 接听地点区号 起始时间 结束时间 t-079186330022 13305862264 020 2022.1.3 10:00:25 2022.1.3 10:05:11 手机互打: t-主叫号码 拨号地点 接听号码 接听地点区号 起始时间 结束时间 t-18907910010 0791 13305862264 0371 2022.1.3 10:00:25 2022.1.3 10:05:11
3、电信计费系列3-短信计费,题目要求如下:
实现一个简单的电信计费程序,针对手机的短信采用如下计费方式:
1、接收短信免费,发送短信0.1元/条,超过3条0.2元/条,超过5条0.3元/条。
2、如果一次发送短信的字符数量超过10个,按每10个字符一条短信进行计算。
代码如下:
import java.text.ParseException; import java.text.DecimalFormat; import java.util.Date; import java.util.ArrayList; import java.util.List; import java.util.Scanner; public class Main { public static void main(String[] args) throws ParseException { // TODO Auto-generated method stub Scanner in = new Scanner(System.in); List<User> users = new ArrayList<>(); String s = ""; ArrayList<String> strList = new ArrayList<String>(); while(!s.equals("end")){ s = in.nextLine(); strList.add(s); } in.close(); for(int i = 0;i<strList.size();i++) { if(strList.get(i).length() <=11) continue; char []b=strList.get(i).toCharArray(); String[] a = strList.get(i).split("\\s+"); String c=a[0].substring(2); boolean judge2 = true; boolean judge6 = true; boolean judge7 = false; String regEx2="u-1[0-9]{10}\\s3"; String regEx6="m-1[0-9]{10}\\s1[0-9]{10}\\s[A-Za-z0-9 ,.]+"; judge2=strList.get(i).matches(regEx2); judge6=strList.get(i).matches(regEx6); if(judge2==false&&judge6==false) continue; else { if(b[0]==117) { for(int j = 0;j<i;j++) { if(strList.get(i).equals(strList.get(j))) judge7=true; } if(judge7) { continue; } User user = new User(); user.setNumber(c); ChargeMode chargeMode = new MessageCharging(); ArrayList<ChargeRule> chargeRules = new ArrayList<>(3); chargeRules.add(new SendMessageRule()); chargeMode.setChargeRules(chargeRules); user.setChargeMode(chargeMode); users.add(user); } if(b[0]==109) { String callingNumber = c; String answerNumber = a[1]; String messsage = strList.get(i).substring(26); MessageRecord messageRecord = new MessageRecord(); messageRecord.setMessage(messsage); messageRecord.setCallingNumber(callingNumber); messageRecord.setAnswerNumber(answerNumber); for (User user : users) { if (user.getNumber().equals(callingNumber)) { UserRecords userRecords = user.getUserRecords(); userRecords.addSendMessageRecords(messageRecord); } if (user.getNumber().equals(answerNumber)) { UserRecords userRecords = user.getUserRecords(); userRecords.addReceiveMessageRecords(messageRecord);; } } } } } for (int i = 0; i < users.size() - 1; i++) { for (int j = 0; j < users.size() - 1 - i; j++) { User temp; if (users.get(j).getNumber().compareTo(users.get(j + 1).getNumber()) > 0) { temp = users.get(j); users.set(j, users.get(j + 1)); users.set(j + 1, temp); } } } for (User user : users) { String number = user.getNumber(); double calCost = user.calCost(); double balance = user.calBalance(); System.out.println(number + " " + calCost + " " + balance); } } } abstract class CallChargeRule extends ChargeRule{ public abstract double calCost(ArrayList<CallRecord> callRecords); } class CallRecord extends CommunicationRecord { Date startTime; Date endTIme; String callingAddressAreaCode; String answerAddressAreaCode; public Date getStartTime() { return startTime; } public void setStartTime(Date startTime) { this.startTime = startTime; } public Date getEndTIme() { return endTIme; } public void setEndTIme(Date endTIme) { this.endTIme = endTIme; } public String getCallingAddressAreaCode() { return callingAddressAreaCode; } public void setCallingAddressAreaCode(String callingAddressAreaCode) { this.callingAddressAreaCode = callingAddressAreaCode; } public String getAnswerAddressAreaCode() { return answerAddressAreaCode; } public void setAnswerAddressAreaCode(String answerAddressAreaCode) { this.answerAddressAreaCode = answerAddressAreaCode; } } abstract class ChargeMode { private ArrayList<ChargeRule> chargeRules = new ArrayList<>(); public ArrayList<ChargeRule> getChargeRules() { return chargeRules; } public void setChargeRules(ArrayList<ChargeRule> chargeRules) { this.chargeRules = chargeRules; } public abstract double calCost(UserRecords userRecords); public abstract double getMonthlyRent(); } abstract class ChargeRule { } abstract class CommunicationRecord { private String callingNumber; private String answerNumber; public String getCallingNumber() { return callingNumber; } public void setCallingNumber(String callingNumber) { this.callingNumber = callingNumber; } public String getAnswerNumber() { return answerNumber; } public void setAnswerNumber(String answerNumber) { this.answerNumber = answerNumber; } } class LandlinePhoneCharging extends ChargeMode { double monthlyRent = 20; @Override public double calCost(UserRecords userRecords) { // TODO Auto-generated method stub double sum = 0; for (ChargeRule chargeRule : getChargeRules()) { if (chargeRule instanceof LandPhoneInCityRule) { sum = sum + ((CallChargeRule) chargeRule).calCost(userRecords.getCallingInCityRecords()); } if (chargeRule instanceof LandPhoneInProvinceRule) { sum = sum + ((CallChargeRule) chargeRule).calCost(userRecords.getCallingInProvinceRecords()); } if (chargeRule instanceof LandPhoneInLandRule) { sum = sum + ((CallChargeRule) chargeRule).calCost(userRecords.getCallingInLandRecords()); } } return sum; } @Override public double getMonthlyRent() { // TODO Auto-generated method stub return monthlyRent; } } class LandPhoneInCityRule extends CallChargeRule { @Override public double calCost(ArrayList<CallRecord> callRecords) { // TODO Auto-generated method stub double sum = 0; for(int i = 0;i<callRecords.size();i++) { sum = sum + 0.1*Math.ceil((callRecords.get(i).getEndTIme().getTime()-callRecords.get(i).getStartTime().getTime())*1.0/(1000*60)); } return sum; } } class LandPhoneInLandRule extends CallChargeRule { @Override public double calCost(ArrayList<CallRecord> callRecords) { // TODO Auto-generated method stub double sum = 0; for(int i = 0;i<callRecords.size();i++) { sum = sum + 0.6*Math.ceil((callRecords.get(i).getEndTIme().getTime()-callRecords.get(i).getStartTime().getTime())*1.0/(1000*60)); } return sum; } } class LandPhoneInProvinceRule extends CallChargeRule { @Override public double calCost(ArrayList<CallRecord> callRecords) { // TODO Auto-generated method stub double sum = 0; for(int i = 0;i<callRecords.size();i++) { sum = sum + 0.3*Math.ceil((callRecords.get(i).getEndTIme().getTime()-callRecords.get(i).getStartTime().getTime())*1.0/(1000*60)); } return sum; } } abstract class MessageChargeRule extends ChargeRule{ public abstract double calCost(ArrayList<MessageRecord> messageRecords); } class MessageCharging extends ChargeMode { @Override public double calCost(UserRecords userRecords) { // TODO Auto-generated method stub double sum = 0; for (ChargeRule chargeRule : getChargeRules()) { if (chargeRule instanceof SendMessageRule) { sum = sum + ((MessageChargeRule) chargeRule).calCost(userRecords.getSendMessageRecords()); } } double c = 0; if(sum<4) { c = c + 0.1*sum; } if(sum<6&&sum>3) { c = c + 0.3+0.2*(sum-3); } if(sum>5) { c = c + 0.7+0.3*(sum-5); } return c; } @Override public double getMonthlyRent() { // TODO Auto-generated method stub return 0; } } class MessageRecord extends CommunicationRecord { String message; public String getMessage() { return message; } public void setMessage(String message) { this.message = message; } } class MobilePhoneCharging extends ChargeMode { double monthlyRent = 15; @Override public double calCost(UserRecords userRecords) { // TODO Auto-generated method stub double sum = 0; for (ChargeRule chargeRule : getChargeRules()) { if (chargeRule instanceof MobilePhoneInCityRule) { sum = sum + ((CallChargeRule) chargeRule).calCost(userRecords.getCallingInCityRecords()); } if (chargeRule instanceof MobilePhoneInProvinceRule) { sum = sum + ((CallChargeRule) chargeRule).calCost(userRecords.getCallingInProvinceRecords()); } if (chargeRule instanceof MobilePhoneInLandRule) { sum = sum + ((CallChargeRule) chargeRule).calCost(userRecords.getCallingInLandRecords()); } if (chargeRule instanceof RoaminganswersInLandRule) { sum = sum + ((CallChargeRule) chargeRule).calCost(userRecords.getRoaminganswersInCityRecords()); } if (chargeRule instanceof RoamingCallsInProvinceRule) { sum = sum + ((CallChargeRule) chargeRule).calCost(userRecords.getRoamingCallsInProvinceRecords()); } if (chargeRule instanceof RoamingCallsInLandRule) { sum = sum + ((CallChargeRule) chargeRule).calCost(userRecords.getRoamingCallsInLandRecords()); } } return sum; } @Override public double getMonthlyRent() { // TODO Auto-generated method stub return monthlyRent; } } class MobilePhoneInCityRule extends CallChargeRule { @Override public double calCost(ArrayList<CallRecord> callRecords) { // TODO Auto-generated method stub double sum = 0; for(int i = 0;i<callRecords.size();i++) { sum = sum + 0.1*Math.ceil((callRecords.get(i).getEndTIme().getTime()-callRecords.get(i).getStartTime().getTime())*1.0/(1000*60)); } return sum; } } class MobilePhoneInLandRule extends CallChargeRule { @Override public double calCost(ArrayList<CallRecord> callRecords) { // TODO Auto-generated method stub double sum = 0; for(int i = 0;i<callRecords.size();i++) { sum = sum + 0.3*Math.ceil((callRecords.get(i).getEndTIme().getTime()-callRecords.get(i).getStartTime().getTime())*1.0/(1000*60)); } return sum; } } class MobilePhoneInProvinceRule extends CallChargeRule { @Override public double calCost(ArrayList<CallRecord> callRecords) { // TODO Auto-generated method stub double sum = 0; for(int i = 0;i<callRecords.size();i++) { sum = sum + 0.2*Math.ceil((callRecords.get(i).getEndTIme().getTime()-callRecords.get(i).getStartTime().getTime())*1.0/(1000*60)); } return sum; } } class RoaminganswersInLandRule extends CallChargeRule { @Override public double calCost(ArrayList<CallRecord> callRecords) { // TODO Auto-generated method stub double sum = 0; for(int i = 0;i<callRecords.size();i++) { sum = sum + 0.3*Math.ceil((callRecords.get(i).getEndTIme().getTime()-callRecords.get(i).getStartTime().getTime())*1.0/(1000*60)); } return sum; } } class RoamingCallsInLandRule extends CallChargeRule { @Override public double calCost(ArrayList<CallRecord> callRecords) { // TODO Auto-generated method stub double sum = 0; for(int i = 0;i<callRecords.size();i++) { sum = sum + 0.6*Math.ceil((callRecords.get(i).getEndTIme().getTime()-callRecords.get(i).getStartTime().getTime())*1.0/(1000*60)); } return sum; } } class RoamingCallsInProvinceRule extends CallChargeRule { @Override public double calCost(ArrayList<CallRecord> callRecords) { // TODO Auto-generated method stub double sum = 0; for(int i = 0;i<callRecords.size();i++) { sum = sum + 0.3*Math.ceil((callRecords.get(i).getEndTIme().getTime()-callRecords.get(i).getStartTime().getTime())*1.0/(1000*60)); } return sum; } } class SendMessageRule extends MessageChargeRule{ @Override public double calCost(ArrayList<MessageRecord> messageRecords) { // TODO Auto-generated method stub double sum = 0; for(int i = 0;i<messageRecords.size();i++) { sum = sum + Math.ceil(messageRecords.get(i).getMessage().length()/10.0); } return sum; } } class User { UserRecords userRecords = new UserRecords(); double balance = 100; ChargeMode chargeMode; String number; public double calBalance() { return balance-chargeMode.calCost(userRecords)-chargeMode.getMonthlyRent(); } public double calCost() { return Double.valueOf(new DecimalFormat("#.00").format(chargeMode.calCost(userRecords))); } public UserRecords getUserRecords() { return userRecords; } public void setUserRecords(UserRecords userRecords) { this.userRecords = userRecords; } public double getBalance() { return balance; } public ChargeMode getChargeMode() { return chargeMode; } public void setChargeMode(ChargeMode chargeMode) { this.chargeMode = chargeMode; } public String getNumber() { return number; } public void setNumber(String number) { this.number = number; } } class UserRecords { ArrayList<CallRecord> callingInCityRecords = new ArrayList<CallRecord>(); ArrayList<CallRecord> callingInProvinceRecords = new ArrayList<CallRecord>(); ArrayList<CallRecord> callingInLandRecords = new ArrayList<CallRecord>(); ArrayList<CallRecord> roamingCallsInProvinceRecords = new ArrayList<CallRecord>(); ArrayList<CallRecord> roamingCallsInLandRecords = new ArrayList<CallRecord>(); ArrayList<CallRecord> roaminganswersInCityRecords = new ArrayList<CallRecord>(); ArrayList<CallRecord> answerInCityRecords = new ArrayList<CallRecord>(); ArrayList<CallRecord> answerInProvinceRecords = new ArrayList<CallRecord>(); ArrayList<CallRecord> answerInLandRecords = new ArrayList<CallRecord>(); ArrayList<MessageRecord> sendMessageRecords = new ArrayList<MessageRecord>(); ArrayList<MessageRecord> receiveMessageRecords = new ArrayList<MessageRecord>(); public void addCallingInCityRecords(CallRecord callRecord) { callingInCityRecords.add(callRecord); } public void addCallingInProvinceRecords(CallRecord callRecord) { callingInProvinceRecords.add(callRecord); } public void addCallingInLandRecords(CallRecord callRecord) { callingInLandRecords.add(callRecord); } public void addRoaminganswersInCityRecords(CallRecord answerRecord) { roaminganswersInCityRecords.add(answerRecord); } public void addRoamingCallsInProvinceRecords(CallRecord callRecord) { roamingCallsInProvinceRecords.add(callRecord); } public void addRoamingCallsInLandRecords(CallRecord callRecord) { roamingCallsInLandRecords.add(callRecord); } public void addAnswerInCityRecords(CallRecord callRecord) { answerInCityRecords.add(callRecord); } public void addAnswerInProvinceRecords(CallRecord answerRecord) { answerInProvinceRecords.add(answerRecord); } public void addAnswerInLandRecords(CallRecord answerRecord) { answerInLandRecords.add(answerRecord); } public void addSendMessageRecords(MessageRecord sendMessageRecord) { sendMessageRecords.add(sendMessageRecord); } public void addReceiveMessageRecords(MessageRecord receiveMessageRecord) { receiveMessageRecords.add(receiveMessageRecord); } public ArrayList<CallRecord> getCallingInCityRecords() { return callingInCityRecords; } public ArrayList<CallRecord> getCallingInProvinceRecords() { return callingInProvinceRecords; } public ArrayList<CallRecord> getCallingInLandRecords() { return callingInLandRecords; } public ArrayList<CallRecord> getRoamingCallsInProvinceRecords() { return roamingCallsInProvinceRecords; } public ArrayList<CallRecord> getRoamingCallsInLandRecords() { return roamingCallsInLandRecords; } public ArrayList<CallRecord> getRoaminganswersInCityRecords() { return roaminganswersInCityRecords; } public ArrayList<CallRecord> getAnswerInCityRecords() { return answerInCityRecords; } public ArrayList<CallRecord> getAnswerInProvinceRecords() { return answerInProvinceRecords; } public ArrayList<CallRecord> getAnswerInLandRecords() { return answerInLandRecords; } public ArrayList<MessageRecord> getSendMessageRecords() { return sendMessageRecords; } public ArrayList<MessageRecord> getReceiveMessageRecords() { return receiveMessageRecords; } }
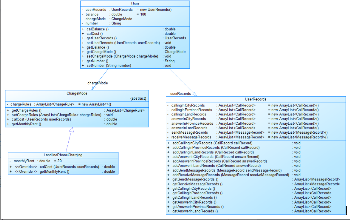
User是用户类,包括属性:userRecords (用户记录)、balance(余额)、chargeMode(计费方式)、number(号码)。
ChargeMode是计费方式的抽象类:chargeRules是计费方式所包含的各种计费规则的集合,ChargeRule类的定义见图3。
getMonthlyRent()方法用于返回月租(monthlyRent)。
UserRecords是用户记录类,保存用户各种通话、短信的记录,各种计费规则将使用其中的部分或者全部记录。其属性从上到下依次是:市内拨打电话、省内(不含市内)拨打电话、省外拨打电话、市内接听电话、省内(不含市内)接听电话、省外接听电话的记录以及发送短信、接收短信的记录。
CommunicationRecord是抽象的通讯记录类:包含callingNumber拨打号码、answerNumber接听号码两个属性。CallRecord(通话记录)、MessageRecord(短信记录)是它的子类。
计费规则的相关类,这些类的核心方法是:calCost(ArrayList callRecords)。该方法针根据输入参数callRecords中的所有记录计算某用户的某一项费用;如市话费。输入参数callRecords的约束条件:必须是某一个用户的符合计费规则要求的所有记录。SendMessageRule是发送短信的计费规则类,用于计算发送短信的费用。
输入信息包括两种类型
1、逐行输入南昌市手机用户开户的信息,每行一个用户。
格式:u-号码 计费类型 (计费类型包括:0-座机 1-手机实时计费 2-手机A套餐 3-手机短信计费)
2、逐行输入本月某些用户的短信信息,短信的格式:
m-主叫号码,接收号码,短信内容 (短信内容只能由数字、字母、空格、英文逗号、英文句号组成)
输出,根据输入的详细短信信息,计算所有已开户的用户的当月短信费用(精确到小数点后2位,单位元)。假设每个用户初始余额是100元。
每条短信信息均单独计费后累加,不是将所有信息累计后统一计费。
格式:号码+英文空格符+总的话费+英文空格符+余额
每个用户一行,用户之间按号码字符从小到大排序。
类图如下:



三、踩坑心得
①需要清楚地知道类间关系,知道每个类中方法的作用。
②做题时需要先理清思路再写程序,避免逻辑上的错误。
③当发现自己当前的逻辑方法完成不了题目时,可以尝试重新换个思路,以免执行不下去。
④做题时查缺补漏。
四、改进建议
①对于主函数中List的选择不是很好,可以运用TreeMap更容易处理。
②对于题目要求的排序输出,可以运用集合本身具有的排序方法,不必运用冒泡排序进行排序。
③对于一个问题可以思考灵活的方法,设计类做到可扩展性,增加功能或减少功能时不必修改太多的代码,灵活的方法也不需要太多的代码解决一个问题。
五、总结
通过这三次题目集的练习,我掌握了类的相关设计,对象的创建,方法的调用,继承与多态,但还需要更加深入地研究类与对象之间的联系,类与类之间的联系,对象与对象之间的联系。还要学习如何设计类,增加类的可扩展性。其他方面我觉得课上及课下组织方式已经非常好了,教师的教学也非常好,对于作业以及实验我也没有可以挑剔的地方。

浙公网安备 33010602011771号