第三次Blog总结
目录
(1)前言。
(2)设计与分析。
(3)踩坑新得。
(4)改进建议。
(5)总结。
1.前言
在最近的几次pta作业中难度开始有了显著的提升,已经开始让我们做一些有技术要求的小项目。代码要求也比较复杂,用上了链表,多态,等知识点。
2.设计与分析
题目一
实现一个简单的电信计费程序: 假设南昌市电信分公司针对市内座机用户采用的计费方式: 月租20元,接电话免费,市内拨打电话0.1元/分钟,省内长途0.3元/分钟,国内长途 拨打0.6元/分钟。不足一分钟按一分钟计。 假设本市的区号:0791,江西省内各地市区号包括:0790~0799以及0701。 输入: 输入信息包括两种类型 1、逐行输入南昌市用户开户的信息,每行一个用户,含手机和座机用户 格式:u-号码 计费类型 (计费类型包括:0-座机 1-手机实时计费 2-手机A套餐) 例如:u-079186300001 0 座机号码由区号和电话号码拼接而成,电话号码包含7-8位数字。 本题只考虑计费类型0-座机计费,系列2、3会逐步增加计费类型。 2、逐行输入本月某些用户的通讯信息,通讯信息格式: 座机呼叫座机:t-主叫号码 接听号码 起始时间 结束时间 t-079186330022 058686330022 2022.1.3 10:00:25 2022.1.3 10:05:11 以上四项内容之间以一个英文空格分隔, 时间必须符合"yyyy.MM.dd HH:mm:ss"格式。提示:使用SimpleDateFormat类。
代码
import java.util.ArrayList; import java.util.Date; import java.text.ParseException; import java.text.ParsePosition; import java.text.SimpleDateFormat; import java.util.*; public class Main { public static void main(String[] args) throws ParseException { Scanner input = new Scanner(System.in); ArrayList<User> uselist = new ArrayList<User>(); String shuru = "[u][-]0791[0-9]{7,8}[ ][0-2]"; String shuru1 = "[t][-]0791[0-9]{7,8}[ ][0-9]{10,12}[ ]([1-9]|[1-9][0-9]|[1-9][0-9][0-9]|[1-9][0-9][0-9][0-9])[\\\\.]([1-9]|[1-9][0-9])[\\\\.]([1-9]|[1-9][0-9])[ ]([0-1][0-9]|2[0-3])[:][0-5][0-9][:][0-5][0-9][ ]([1-9]|[1-9][0-9]|[1-9][0-9][0-9]|[1-9][0-9][0-9][0-9])[\\\\.]([1-9]|[1-9][0-9])[\\\\.]([1-9]|[1-9][0-9])[ ]([0-1][0-9]|2[0-3])[:][0-5][0-9][:][0-5][0-9]"; while (true) { String str = input.nextLine(); String[] str1 = str.split("t|u"); if (str.equals("end")) break; if (u(str)) { String[] a1 = str.split(" "); String[] a2 = a1[0].split("-"); int l = 0; for (int i = 0; i < uselist.size(); i++) { if (Objects.equals(a2[1], uselist.get(i).getNumber())) l = 1; } if (l == 0) { User b = new User(a2[1]); uselist.add(b); } } if (t(str)) { String[] a1 = str.split(" "); String[] a2 = a1[0].split("-"); int p = -1; for (int i = 0; i < uselist.size(); i++) { if (a2[1].equals(uselist.get(i).getNumber())) p = i; } if (p >= 0) { SimpleDateFormat simpleDateFormat = new SimpleDateFormat("yyyy.MM.dd HH:mm:ss"); simpleDateFormat.setLenient(false); String time1 = a1[2] + " " + a1[3]; String time2 = a1[4] + " " + a1[5]; ParsePosition parsePosition1 = new ParsePosition(0); ParsePosition parsePosition2 = new ParsePosition(0); CallRecord call = new CallRecord(); if (simpleDateFormat.parse(time1, parsePosition1) != null && simpleDateFormat.parse(time2, parsePosition2) != null) { Date StartTime = simpleDateFormat.parse(time1); Date EndTime = simpleDateFormat.parse(time2); call.setStartTime(StartTime); call.setEndTime(EndTime); if (a1[1].matches("0791[0-9]{7,8}")) { uselist.get(p).getUserRecords().addCallinglnCityRecords(call); } else if (a1[1].matches("079[0-9][0-9]{7,8}") || a1[1].matches("0701[0-9]{7,8}")) { uselist.get(p).getUserRecords().addCallinglnProvinceRecords(call); } else { uselist.get(p).getUserRecords().addCallinglnLandRecords(call); } } } } } for(int i=1;i<=uselist.size()-1;i++){ for(int j=0;j<=uselist.size()-1-i;j++){ if(Double.parseDouble(uselist.get(j).getNumber())>Double.parseDouble(uselist.get(j+1).getNumber())){ Collections.swap(uselist,j,j+1); } } } for(int i=0;i<uselist.size();i++){ System.out.println(uselist.get(i).getNumber()+" "+String.format("%.1f",uselist.get(i).getChargeMode().calCost(uselist.get(i).getUserRecords())) +" "+String.format("%.1f",uselist.get(i).calBalance())); } } public static boolean u(String u){ return u.matches("[u][-]0791[0-9]{7,8}[ ][0-2]"); } public static boolean t(String t){ return t.matches("[t][-]0791[0-9]{7,8}[ ][0-9]{10,12}[ ]([1-9]|[1-9][0-9]|[1-9][0-9][0-9]|[1-9][0-9][0-9][0-9])[\\\\.]([1-9]|[1-9][0-9])[\\\\.]([1-9]|[1-9][0-9])[ ]([0-1][0-9]|2[0-3])[:][0-5][0-9][:][0-5][0-9][ ]([1-9]|[1-9][0-9]|[1-9][0-9][0-9]|[1-9][0-9][0-9][0-9])[\\\\.]([1-9]|[1-9][0-9])[\\\\.]([1-9]|[1-9][0-9])[ ]([0-1][0-9]|2[0-3])[:][0-5][0-9][:][0-5][0-9]"); } } abstract class CallChargeRule extends ChargeRule{ public abstract double calCost(ArrayList<CallRecord> callRecords); } class CallRecord extends CommunicationRecord{ private Date startTime; private Date endTime; private String CallingAddressAreaCode; private String answerAddressAreaCode; public double time() { double minute = (getEndTime().getTime() - getStartTime().getTime()) / 60000 ; double s = (getEndTime().getTime() - getStartTime().getTime()) / 1000; if(s %60 != 0) minute ++; return minute; } public Date getStartTime() { return startTime; } public void setStartTime(Date startTime) { this.startTime = startTime; } public Date getEndTime() { return endTime; } public void setEndTime(Date endTime) { this.endTime = endTime; } public String getCallingAddressAreaCode() { return CallingAddressAreaCode; } public void setCallingAddressAreaCode(String callingAddressAreaCode) { CallingAddressAreaCode = callingAddressAreaCode; } public String getAnswerAddressAreaCode() { return answerAddressAreaCode; } public void setAnswerAddressAreaCode(String answerAddressAreaCode) { this.answerAddressAreaCode = answerAddressAreaCode; } } abstract class ChargeMode { private ArrayList<ChargeRule> chargeRules=new ArrayList<ChargeRule>(); public ArrayList<ChargeRule> getChargeRule(){ return chargeRules; } public abstract double calCost(UserRecords userRecords); public abstract double getMonthlyRent(); public void setChargeRule(ArrayList<ChargeRule> chargeRule) { this.chargeRules = chargeRule; } } abstract class ChargeRule { } abstract class CommunicationRecord { protected String callingNumber; protected String answerNumber; public String getCallingNumber() { return callingNumber; } public void setCallingNumber(String callingNumber) { this.callingNumber = callingNumber; } public String getAnswerNumber() { return answerNumber; } public void setAnswerNumber(String answerNumber) { this.answerNumber = answerNumber; } } class LandlinePhoneCharging extends ChargeMode{ private double monthlyRent=20; LandPhonelnCityRule landPhoneInCityRule = new LandPhonelnCityRule(); LandPhonelnProvinceRule landPhoneInProvinceRule = new LandPhonelnProvinceRule(); LandPhonelnLandRule landPhoneInLandRule = new LandPhonelnLandRule(); @Override public double calCost(UserRecords userRecords) { return landPhoneInCityRule.calCost(userRecords.getCallinglnCityRecords()) + landPhoneInProvinceRule.calCost(userRecords.getCallinglnProvinceRecords()) + landPhoneInLandRule.calCost(userRecords.getCallinglnLandRecords()); } @Override public double getMonthlyRent(){ return monthlyRent; } } class LandPhonelnCityRule extends CallChargeRule{ @Override public double calCost(ArrayList<CallRecord>callRecords) { double cost = 0; for (int i = 0; i < callRecords.size(); i++) { cost = callRecords.get(i).time() * 0.1 + cost; } return cost; } } class LandPhonelnLandRule extends CallChargeRule{ @Override public double calCost(ArrayList<CallRecord> callRecords) { double cost = 0; for (int i = 0; i < callRecords.size(); i++) { cost = callRecords.get(i).time() * 0.6 + cost; } return cost; } } class LandPhonelnProvinceRule extends CallChargeRule{ @Override public double calCost(ArrayList<CallRecord> callRecords){ double cost = 0; for (int i = 0; i < callRecords.size(); i++) { cost = callRecords.get(i).time() * 0.3 + cost; } return cost; } } class MessageRecord extends CommunicationRecord{ private String message; public String getMessage() { return message; } public void setMessage(String message) { this.message = message; } } class User { private double balance=100; private String number; UserRecords userRecords=new UserRecords(); private LandlinePhoneCharging chargeMode = new LandlinePhoneCharging(); public User(String number) { this.number=number; } public double calBalance(){ return getBalance()-calCost()-chargeMode.getMonthlyRent();} public double calCost(){ return chargeMode.calCost(getUserRecords()) ; } public UserRecords getUserRecords(){ return userRecords; }; public void setUserRecords(UserRecords userRecords){ this.userRecords=userRecords; } public double getBalance(){ return balance; }; public ChargeMode getChargeMode(){ return chargeMode; } public void setChargeMode(LandlinePhoneCharging chargeMode){ this.chargeMode= chargeMode; } public String getNumber(){ return number; } public void setNumber(String number){ this.number=number; } } class UserRecords { private ArrayList<CallRecord> callinglnCityRecords=new ArrayList<CallRecord>(); private ArrayList<CallRecord> callinglnProvinceRecords=new ArrayList<CallRecord>(); private ArrayList<CallRecord> callinglnLandRecords=new ArrayList<CallRecord>(); private ArrayList<CallRecord> answerlnCityRecords=new ArrayList<CallRecord>(); private ArrayList<CallRecord> answerlnProvinceRecords=new ArrayList<CallRecord>(); private ArrayList<CallRecord> answerlnLandRecords=new ArrayList<CallRecord>(); private ArrayList<MessageRecord> sendMessageRecords=new ArrayList<MessageRecord>(); private ArrayList<MessageRecord> receiveMessageRecords=new ArrayList<MessageRecord>(); public void addCallinglnCityRecords(CallRecord callRecord){ callinglnCityRecords.add(callRecord); } public void addCallinglnProvinceRecords(CallRecord callRecord){ callinglnProvinceRecords.add(callRecord); } public void addCallinglnLandRecords(CallRecord callRecord){ callinglnLandRecords.add(callRecord); } public void addAnswerlnCityRecords(CallRecord answerRecord){ answerlnCityRecords.add(answerRecord); } public void addAnswerlnProvinceRecords(CallRecord answerRecord){ answerlnProvinceRecords.add(answerRecord); } public void addAnswerlnLandRecords(CallRecord answerRecord){ answerlnLandRecords.add(answerRecord); } public void addSendMessageRecords(MessageRecord sendMessageRecord){ sendMessageRecords.add(sendMessageRecord); } public void addReceiveMessageRecord(MessageRecord receiveMessageRecord){ receiveMessageRecords.add(receiveMessageRecord); } public ArrayList<MessageRecord> getReceiveMessageRecord() { return receiveMessageRecords; } public ArrayList<MessageRecord> getSendMessageRecords() { return sendMessageRecords; } public ArrayList<CallRecord> getCallinglnCityRecords(){ return callinglnCityRecords; } public ArrayList<CallRecord> getCallinglnProvinceRecords(){ return callinglnProvinceRecords; } public ArrayList<CallRecord> getCallinglnLandRecords(){ return callinglnLandRecords; } public ArrayList<CallRecord> getAnswerlnCityRecords(){ return answerlnCityRecords; } public ArrayList<CallRecord> getAnswerlnProvinceRecords(){ return answerlnProvinceRecords; } public ArrayList<CallRecord> getAnswerlnLandRecords(){ return answerlnLandRecords; } }
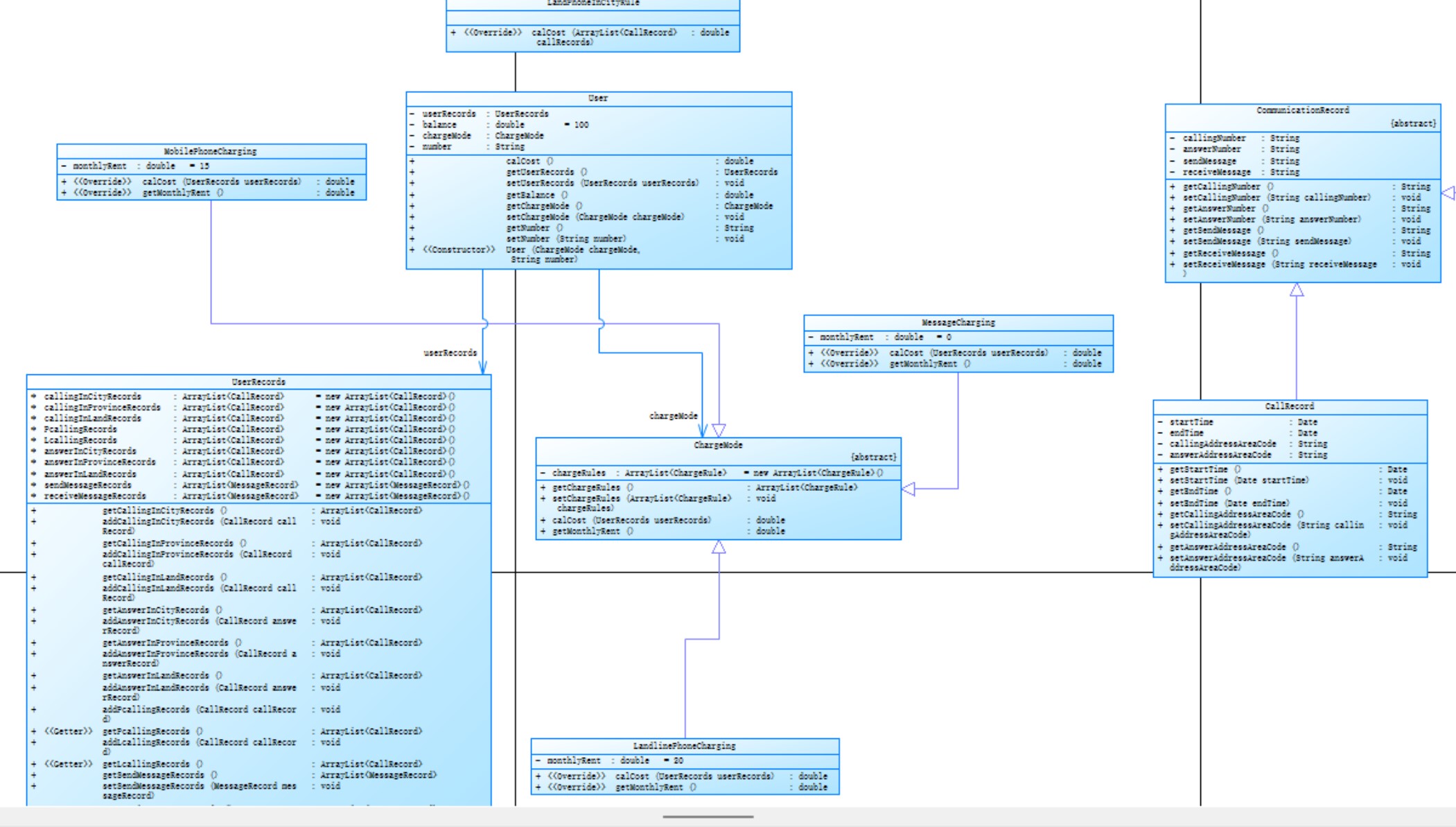
类图


第二题
实现南昌市电信分公司的计费程序,假设该公司针对手机和座机用户分别采取了两种计费方案,分别如下:
1、针对市内座机用户采用的计费方式(与电信计费系列1内容相同):
月租20元,接电话免费,市内拨打电话0.1元/分钟,省内长途0.3元/分钟,国内长途拨打0.6元/分钟。不足一分钟按一分钟计。
假设本市的区号:0791,江西省内各地市区号包括:0790~0799以及0701。
2、针对手机用户采用实时计费方式:
月租15元,市内省内接电话均免费,市内拨打市内电话0.1元/分钟,市内拨打省内电话0.2元/分钟,市内拨打省外电话0.3元/分钟,省内漫游打电话0.3元/分钟,省外漫游接听0.3元/分钟,省外漫游拨打0.6元/分钟;
注:被叫电话属于市内、省内还是国内由被叫电话的接听地点区号决定,比如以下案例中,南昌市手机用户13307912264在区号为020的广州接听了电话,主叫号码应被计算为拨打了一个省外长途,同时,手机用户13307912264也要被计算省外接听漫游费:
u-13307912264 1
t-079186330022 13307912264 020 2022.1.3 10:00:25 2022.1.3 10:05:11
输入:
输入信息包括两种类型
1、逐行输入南昌市用户开户的信息,每行一个用户,含手机和座机用户
格式:u-号码 计费类型 (计费类型包括:0-座机 1-手机实时计费 2-手机A套餐)
例如:u-079186300001 0
座机号码由区号和电话号码拼接而成,电话号码包含7-8位数字,区号最高位是0。
手机号码由11位数字构成,最高位是1。
本题在电信计费系列1基础上增加类型1-手机实时计费。
手机设置0或者座机设置成1,此种错误可不做判断。
2、逐行输入本月某些用户的通讯信息,通讯信息格式:
座机呼叫座机:t-主叫号码 接听号码 起始时间 结束时间
t-079186330022 058686330022 2022.1.3 10:00:25 2022.1.3 10:05:11
以上四项内容之间以一个英文空格分隔,
时间必须符合"yyyy.MM.dd HH:mm:ss"格式。提示:使用SimpleDateFormat类。
输入格式增加手机接打电话以及收发短信的格式,手机接打电话的信息除了号码之外需要额外记录拨打/接听的地点的区号,比如:
座机打手机:
t-主叫号码 接听号码 接听地点区号 起始时间 结束时间
t-079186330022 13305862264 020 2022.1.3 10:00:25 2022.1.3 10:05:11
手机互打:
t-主叫号码 拨号地点 接听号码 接听地点区号 起始时间 结束时间
t-18907910010 0791 13305862264 0371 2022.1.3 10:00:25 2022.1.3 10:05:11
注意:以上两类信息,先输入所有开户信息,再输入所有通讯信息,最后一行以“end”结束。
输出:
根据输入的详细通讯信息,计算所有已开户的用户的当月费用(精确到小数点后2位,单位元)。假设每个用户初始余额是100元。
每条通讯、短信信息均单独计费后累加,不是将所有信息累计后统一计费。
格式:号码+英文空格符+总的话费+英文空格符+余额
每个用户一行,用户之间按号码字符从小到大排序。
代码
import java.text.ParseException; import java.text.ParsePosition; import java.text.SimpleDateFormat; import java.util.*; import java.util.ArrayList; public class Main { public static void main(String[] args) throws ParseException { Scanner input = new Scanner(System.in); ArrayList<User> uselist = new ArrayList<User>(); String shuru = "[u][-]0791[0-9]{7,8}[ ][0-2]"; String shuru1 = "[t][-]0791[0-9]{7,8}[ ][0-9]{10,12}[ ]([1-9]|[1-9][0-9]|[1-9][0-9][0-9]|[1-9][0-9][0-9][0-9])[\\\\.]([1-9]|[1-9][0-9])[\\\\.]([1-9]|[1-9][0-9])[ ]([0-1][0-9]|2[0-3])[:][0-5][0-9][:][0-5][0-9][ ]([1-9]|[1-9][0-9]|[1-9][0-9][0-9]|[1-9][0-9][0-9][0-9])[\\\\.]([1-9]|[1-9][0-9])[\\\\.]([1-9]|[1-9][0-9])[ ]([0-1][0-9]|2[0-3])[:][0-5][0-9][:][0-5][0-9]"; while (true) { String str = input.nextLine(); String[] str1 = str.split("t|u"); if (str.equals("end")) break; if(!u(str)&&!u1(str)&&!t(str)&&!t1(str)&&!t2(str)&&!t3(str)){ continue; } if (u(str)) { String[] a1 = str.split(" "); String[] a2 = a1[0].split("-"); int l = 0; for (int i = 0; i < uselist.size(); i++) { if (Objects.equals(a2[1], uselist.get(i).getNumber())) l = 1; } if (l == 0) { User b = new User(a2[1],0); uselist.add(b); } } else if(u1(str)) { String[] a1=str.split(" "); String[] a2=a1[0].split("-"); int l=0; for(int i=0;i<uselist.size();i++) { if(Objects.equals(a2[1], uselist.get(i).getNumber())) l=1; } if(l==0) { User b = new User(a2[1],1); uselist.add(b); } } else if (t(str)) { String[] a1 = str.split(" "); String[] a2 = a1[0].split("-"); int p = -1; for (int i = 0; i < uselist.size(); i++) { if (a2[1].equals(uselist.get(i).getNumber())) p = i; } if (p >= 0) { SimpleDateFormat simpleDateFormat = new SimpleDateFormat("yyyy.MM.dd HH:mm:ss"); simpleDateFormat.setLenient(false); String time1 = a1[2] + " " + a1[3]; String time2 = a1[4] + " " + a1[5]; ParsePosition parsePosition1 = new ParsePosition(0); ParsePosition parsePosition2 = new ParsePosition(0); CallRecord call = new CallRecord(); if (simpleDateFormat.parse(time1, parsePosition1) != null && simpleDateFormat.parse(time2, parsePosition2) != null) { Date StartTime = simpleDateFormat.parse(time1); Date EndTime = simpleDateFormat.parse(time2); call.setStartTime(StartTime); call.setEndTime(EndTime); if (a1[1].matches("0791[0-9]{7,8}")) { uselist.get(p).getUserRecords().addCallingInCityRecords(call); } else if (a1[1].matches("079[0-9][0-9]{7,8}") || a1[1].matches("0701[0-9]{7,8}")) { uselist.get(p).getUserRecords().addCallingInProvinceRecords(call); } else { uselist.get(p).getUserRecords().addCallingInLandRecords(call); } } } } else if(t1(str)){ String[] a1=str.split(" "); String[] a2=a1[0].split("-"); int p=-1; int o=-1; for(int i=0;i<uselist.size();i++){ if(Objects.equals(a2[1], uselist.get(i).getNumber())) p=i; } for(int i=0;i<uselist.size();i++){ if(Objects.equals(a1[1], uselist.get(i).getNumber())) o=i; } SimpleDateFormat simpleDateFormat = new SimpleDateFormat("yyyy.MM.dd HH:mm:ss"); simpleDateFormat.setLenient(false); String time1=a1[3]+" "+a1[4]; String time2=a1[5]+" "+a1[6]; ParsePosition parsePosition1 = new ParsePosition(0); ParsePosition parsePosition2 = new ParsePosition(0); CallRecord call=new CallRecord(); if(simpleDateFormat.parse(time1,parsePosition1) != null && simpleDateFormat.parse(time2,parsePosition2) != null ) { Date StartTime = simpleDateFormat.parse(time1); Date EndTime = simpleDateFormat.parse(time2); call.setStartTime(StartTime); call.setEndTime(EndTime); if(p>=0){ if (a1[2].matches("0791")) { uselist.get(p).getUserRecords().addCallingInCityRecords(call); } else if(a1[2].matches("079[0-9]")||a1[2].matches("0701")) { uselist.get(p).getUserRecords().addCallingInProvinceRecords(call); } else{ uselist.get(p).getUserRecords().addCallingInLandRecords(call); } } if(o>=0){ if(!a1[2].matches("079[0-9]")&&!a1[2].matches("0701")){ uselist.get(o).getUserRecords().add5(call); } } } } else if(t2(str)){ String[] a1=str.split(" "); String[] a2=a1[0].split("-"); int p=-1; for(int i=0;i<uselist.size();i++){ if(Objects.equals(a2[1], uselist.get(i).getNumber())) p=i; } if(p>=0){ SimpleDateFormat simpleDateFormat = new SimpleDateFormat("yyyy.MM.dd HH:mm:ss"); simpleDateFormat.setLenient(false); String time1=a1[3]+" "+a1[4]; String time2=a1[5]+" "+a1[6]; ParsePosition parsePosition1 = new ParsePosition(0); ParsePosition parsePosition2 = new ParsePosition(0); CallRecord call=new CallRecord(); if(simpleDateFormat.parse(time1,parsePosition1) != null && simpleDateFormat.parse(time2,parsePosition2) != null ) { Date StartTime = simpleDateFormat.parse(time1); Date EndTime = simpleDateFormat.parse(time2); call.setStartTime(StartTime); call.setEndTime(EndTime); if (a1[1].matches("0791")) { if(a1[2].matches("0791[0-9]{7,8}")) uselist.get(p).getUserRecords().add1(call); else if(a1[2].matches("079[0-9][0-9]{7,8}")) uselist.get(p).getUserRecords().add2(call); else uselist.get(p).getUserRecords().add3(call); } else if(a1[1].matches("079[0-9]")||a1[1].matches("0701")) { uselist.get(p).getUserRecords().add4(call); } else{ uselist.get(p).getUserRecords().add6(call); } } } } else if(t3(str)){ String[] a1=str.split(" "); String[] a2=a1[0].split("-"); int p=-1; int o=-1; for(int i=0;i<uselist.size();i++){ if(Objects.equals(a2[1], uselist.get(i).getNumber())) p=i; } for(int i=0;i<uselist.size();i++){ if(Objects.equals(a1[2], uselist.get(i).getNumber())) o=i; } SimpleDateFormat simpleDateFormat = new SimpleDateFormat("yyyy.MM.dd HH:mm:ss"); simpleDateFormat.setLenient(false); String time1=a1[4]+" "+a1[5]; String time2=a1[6]+" "+a1[7]; ParsePosition parsePosition1 = new ParsePosition(0); ParsePosition parsePosition2 = new ParsePosition(0); CallRecord call=new CallRecord(); if(simpleDateFormat.parse(time1,parsePosition1) != null && simpleDateFormat.parse(time2,parsePosition2) != null ) { Date StartTime = simpleDateFormat.parse(time1); Date EndTime = simpleDateFormat.parse(time2); call.setStartTime(StartTime); call.setEndTime(EndTime); if(p>=0){ if (a1[1].matches("0791")) { if(a1[3].matches("0791")) uselist.get(p).getUserRecords().add1(call); else if(a1[3].matches("079[0-9]")||a1[3].matches("0701")) uselist.get(p).getUserRecords().add2(call); else uselist.get(p).getUserRecords().add3(call); } else if(a1[1].matches("079[0-9]")||a1[1].matches("0701")) { uselist.get(p).getUserRecords().add4(call); } else { uselist.get(p).getUserRecords().add6(call); } } } if(o>=0){ if(!a1[3].matches("079[0-9]")&&!a1[3].matches("0701")){ uselist.get(o).getUserRecords().add5(call); } } } } for(int i=1;i<=uselist.size()-1;i++){ for(int j=0;j<=uselist.size()-1-i;j++){ if(uselist.get(j).getNumber().compareTo(uselist.get(j+1).getNumber())>0){ Collections.swap(uselist,j,j+1); } } } for(int i=0;i<uselist.size();i++){ if(uselist.get(i).gettype()==0) { System.out.println(uselist.get(i).getNumber() + " " + String.format("%.1f", uselist.get(i).getChargeMode().calCost(uselist.get(i).getUserRecords())) + " " + String.format("%.1f", uselist.get(i).calBalance())); } else { System.out.println(uselist.get(i).getNumber() + " " + String.format("%.1f", uselist.get(i).getChargeMode().calCost(uselist.get(i).getUserRecords())) + " " + String.format("%.1f", uselist.get(i).calBalance1())); } } } public static boolean u(String u){ return u.matches("[u][-]0791[0-9]{7,8}[ ][0-2]"); } public static boolean u1(String u){ return u.matches("u-1[0-9]{10} 1"); } public static boolean t(String t){ return t.matches("[t][-]0791[0-9]{7,8}[ ][0-9]{10,12}[ ]([1-9]|[1-9][0-9]|[1-9][0-9][0-9]|[1-9][0-9][0-9][0-9])[\\\\.]([1-9]|[1-9][0-9])[\\\\.]([1-9]|[1-9][0-9])[ ]([0-1][0-9]|2[0-3])[:][0-5][0-9][:][0-5][0-9][ ]([1-9]|[1-9][0-9]|[1-9][0-9][0-9]|[1-9][0-9][0-9][0-9])[\\\\.]([1-9]|[1-9][0-9])[\\\\.]([1-9]|[1-9][0-9])[ ]([0-1][0-9]|2[0-3])[:][0-5][0-9][:][0-5][0-9]"); } public static boolean t1(String t){ return t.matches("t-0791[0-9]{7,8} 1[0-9]{10} 0[0-9]{2,3} [0-9]{4}.([1-9]||1[0-2]).([1-9]||[1-3][0-9]) [0-9]{2}:[0-9]{2}:[0-9]{2} [0-9]{4}.([1-9]||1[0-2]).([1-9]||[1-3][0-9]) [0-9]{2}:[0-9]{2}:[0-9]{2}"); } public static boolean t2(String t){ return t.matches("t-1[0-9]{10} 0[0-9]{2,3} 0[0-9]{9,11} [0-9]{4}.([1-9]||1[0-2]).([1-9]||[1-3][0-9]) [0-9]{2}:[0-9]{2}:[0-9]{2} [0-9]{4}.([1-9]||1[0-2]).([1-9]||[1-3][0-9]) [0-9]{2}:[0-9]{2}:[0-9]{2}"); } public static boolean t3(String t){ return t.matches("t-1[0-9]{10} 0[0-9]{2,3} 1[0-9]{10} 0[0-9]{2,3} ((([0-9]{3}[1-9]|[0-9]{2}[1-9][0-9]|[0-9][1-9][0-9]{2}|[1-9][0-9]{3})\\.(((0?[13578]|1[02])\\.(0?[1-9]|[12][0-9]|3[01]))|(([469]|11)\\.([1-9]|[12][0-9]|30))|(2\\.([1-9]|[1][0-9]|2[0-8]))))|((([0-9]{2})([48]|[2468][048]|[13579][26])|(([48]|[2468][048]|[3579][26])00))\\.2\\.29))\\s([0-1]?[0-9]|2[0-3]):([0-5][0-9]):([0-5][0-9])\\s((([0-9]{3}[1-9]|[0-9]{2}[1-9][0-9]|[0-9][1-9][0-9]{2}|[1-9][0-9]{3})\\.((([13578]|1[02])\\.([1-9]|[12][0-9]|3[01]))|(([469]|11)\\.([1-9]|[12][0-9]|30))|(2\\.([1-9]|[1][0-9]|2[0-8]))))|((([0-9]{2})([48]|[2468][048]|[13579][26])|(([48]|[2468][048]|[3579][26])00))\\.2\\.29))\\s([0-1]?[0-9]|2[0-3]):([0-5][0-9]):([0-5][0-9])"); } } abstract class CallChargeRule extends ChargeRule{ public abstract double calCost(ArrayList<CallRecord> callRecords); } class CallRecord extends CommunicationRecord{ private Date startTime; private Date endTime; private String CallingAddressAreaCode; private String answerAddressAreaCode; public double time() { double minute = (getEndTime().getTime() - getStartTime().getTime()) / 60000 ; double s = (getEndTime().getTime() - getStartTime().getTime()) / 1000; if(s %60 != 0) minute ++; return minute; } public Date getStartTime() { return startTime; } public void setStartTime(Date startTime) { this.startTime = startTime; } public Date getEndTime() { return endTime; } public void setEndTime(Date endTime) { this.endTime = endTime; } public String getCallingAddressAreaCode() { return CallingAddressAreaCode; } public void setCallingAddressAreaCode(String callingAddressAreaCode) { CallingAddressAreaCode = callingAddressAreaCode; } public String getAnswerAddressAreaCode() { return answerAddressAreaCode; } public void setAnswerAddressAreaCode(String answerAddressAreaCode) { this.answerAddressAreaCode = answerAddressAreaCode; } } abstract class ChargeMode { private ArrayList<ChargeRule> chargeRules=new ArrayList<ChargeRule>(); public ArrayList<ChargeRule> getChargeRule(){ return chargeRules; } public abstract double calCost(UserRecords userRecords); public abstract double getMonthlyRent(); public void setChargeRule(ArrayList<ChargeRule> chargeRule) { this.chargeRules = chargeRule; } } abstract class ChargeRule { } abstract class CommunicationRecord { protected String callingNumber; protected String answerNumber; public String getCallingNumber() { return callingNumber; } public void setCallingNumber(String callingNumber) { this.callingNumber = callingNumber; } public String getAnswerNumber() { return answerNumber; } public void setAnswerNumber(String answerNumber) { this.answerNumber = answerNumber; } } class LandlinePhoneCharging extends ChargeMode{ private double monthlyRent=20; LandPhonelnCityRule landPhoneInCityRule = new LandPhonelnCityRule(); LandPhonelnProvinceRule landPhoneInProvinceRule = new LandPhonelnProvinceRule(); LandPhonelnLandRule landPhoneInLandRule = new LandPhonelnLandRule(); talk1 t1 = new talk1(); talk2 t2 = new talk2(); talk3 t3 = new talk3(); talk4 t4 = new talk4(); talk5 t5 = new talk5(); talk6 t6 = new talk6(); @Override public double calCost(UserRecords userRecords) { return landPhoneInCityRule.calCost(userRecords.getCallingInCityRecords()) + landPhoneInProvinceRule.calCost(userRecords.getCallingInProvinceRecords()) + landPhoneInLandRule.calCost(userRecords.getCallingInLandRecords())+ t1.calCost(userRecords.gettalk1())+t2.calCost(userRecords.gettalk2())+ t3.calCost(userRecords.gettalk3())+t4.calCost(userRecords.gettalk4())+ t5.calCost(userRecords.gettalk5()); } @Override public double getMonthlyRent(){ return monthlyRent; } } class LandPhonelnCityRule extends CallChargeRule{ @Override public double calCost(ArrayList<CallRecord>callRecords) { double cost = 0; for (int i = 0; i < callRecords.size(); i++) { cost = callRecords.get(i).time() * 0.1 + cost; } return cost; } } class LandPhonelnLandRule extends CallChargeRule{ @Override public double calCost(ArrayList<CallRecord> callRecords) { double cost = 0; for (int i = 0; i < callRecords.size(); i++) { cost = callRecords.get(i).time() * 0.6 + cost; } return cost; } } class LandPhonelnProvinceRule extends CallChargeRule{ @Override public double calCost(ArrayList<CallRecord> callRecords){ double cost = 0; for (int i = 0; i < callRecords.size(); i++) { cost = callRecords.get(i).time() * 0.3 + cost; } return cost; } } class MessageRecord extends CommunicationRecord{ private String message; public String getMessage() { return message; } public void setMessage(String message) { this.message = message; } } class talk1 extends CallChargeRule{ @Override public double calCost(ArrayList<CallRecord> callRecords) { double cost = 0; for(int i = 0;i < callRecords.size();i ++) { cost = callRecords.get(i).time() * 0.1 + cost; } return cost; } } class talk2 extends CallChargeRule{ @Override public double calCost(ArrayList<CallRecord> callRecords) { double cost = 0; for(int i = 0;i < callRecords.size();i ++) { cost = callRecords.get(i).time() * 0.2 + cost; } return cost; } } class talk3 extends CallChargeRule{ @Override public double calCost(ArrayList<CallRecord> callRecords) { double cost = 0; for(int i = 0;i < callRecords.size();i ++) { cost = callRecords.get(i).time() * 0.3 + cost; } return cost; } } class talk4 extends CallChargeRule{ @Override public double calCost(ArrayList<CallRecord> callRecords) { double cost = 0; for(int i = 0;i < callRecords.size();i ++) { cost = callRecords.get(i).time() * 0.3 + cost; } return cost; } } class talk5 extends CallChargeRule{ @Override public double calCost(ArrayList<CallRecord> callRecords) { double cost = 0; for(int i = 0;i < callRecords.size();i ++) { cost = callRecords.get(i).time() * 0.3 + cost; } return cost; } } class talk6{ } class User { private UserRecords userRecords = new UserRecords(); private double balance=100; private String number; private int type; private LandlinePhoneCharging chargeMode = new LandlinePhoneCharging(); public User(String number,int type) { this.number = number; this.type = type; } public double calBalance() {return getBalance() - calCost() - chargeMode.getMonthlyRent();} public double calBalance1() {return getBalance() - calCost() - 15;} public double calCost() {return chargeMode.calCost(getUserRecords()) ;} public ChargeMode getChargeMode() { return chargeMode; } public void setChargeMode(LandlinePhoneCharging chargeMode) { this.chargeMode = chargeMode; } public UserRecords getUserRecords() { return userRecords; } public void setUserRecords(UserRecords userRecords) { this.userRecords = userRecords; } public double getBalance() { return balance; } public String getNumber() { return number; } public int gettype() { return type; } public void setNumber(String number) { this.number = number; } } class UserRecords { private ArrayList<CallRecord> callingInCityRecords = new ArrayList<CallRecord>(); private ArrayList<CallRecord> callingInProvinceRecords = new ArrayList<CallRecord>(); private ArrayList<CallRecord> callingInLandRecords = new ArrayList<CallRecord>(); private ArrayList<CallRecord> answerInCityRecords = new ArrayList<CallRecord>(); private ArrayList<CallRecord> answerInProvinceRecords = new ArrayList<CallRecord>(); private ArrayList<CallRecord> answerInLandRecords = new ArrayList<CallRecord>(); private ArrayList<CallRecord> talk1 = new ArrayList<CallRecord>(); private ArrayList<CallRecord> talk2 = new ArrayList<CallRecord>(); private ArrayList<CallRecord> talk3 = new ArrayList<CallRecord>(); private ArrayList<CallRecord> talk4 = new ArrayList<CallRecord>(); private ArrayList<CallRecord> talk5 = new ArrayList<CallRecord>(); private ArrayList<CallRecord> talk6 = new ArrayList<CallRecord>(); private ArrayList<MessageRecord> sendMessageRecords = new ArrayList<MessageRecord>(); private ArrayList<MessageRecord> receiveMessageRecords = new ArrayList<MessageRecord>(); public void addCallingInCityRecords(CallRecord callRecord) { callingInCityRecords.add(callRecord); } public void addCallingInProvinceRecords(CallRecord callRecord) { callingInProvinceRecords.add(callRecord); } public void addCallingInLandRecords(CallRecord callRecord) { callingInLandRecords.add(callRecord); } public void add1(CallRecord callRecord) { talk1.add(callRecord); } public void add2(CallRecord callRecord) { talk2.add(callRecord); } public void add3(CallRecord callRecord) { talk3.add(callRecord); } public void add4(CallRecord callRecord) { talk4.add(callRecord); } public void add5(CallRecord callRecord) { talk5.add(callRecord); } public void add6(CallRecord callRecord) { talk6.add(callRecord); } public void addAnswerInCityRecords(CallRecord callRecord) {answerInCityRecords.add(callRecord);} public void addAnswerInProvinceRecords(CallRecord callRecord) { answerInProvinceRecords.add(callRecord); } public void addAnswerInLandRecords(CallRecord callRecord) { answerInLandRecords.add(callRecord); } public void addSendMessageRecords(MessageRecord messageRecord) { sendMessageRecords.add(messageRecord); } public void addReceiveMessageRecords(MessageRecord messageRecord) { receiveMessageRecords.add(messageRecord); } public ArrayList<CallRecord> getCallingInCityRecords() {return callingInCityRecords;} public ArrayList<CallRecord> getCallingInProvinceRecords() { return callingInProvinceRecords; } public ArrayList<CallRecord> getCallingInLandRecords() { return callingInLandRecords; } public ArrayList<CallRecord> gettalk1() {return talk1;} public ArrayList<CallRecord> gettalk2() { return talk2; } public ArrayList<CallRecord> gettalk3() { return talk3; } public ArrayList<CallRecord> gettalk4() {return talk4;} public ArrayList<CallRecord> gettalk5() { return talk5; } public ArrayList<CallRecord> gettalk6() { return talk6; } public ArrayList<CallRecord> getAnswerInCityRecords() { return answerInCityRecords; } public ArrayList<CallRecord> getAnswerInProvinceRecords() { return answerInProvinceRecords; } public ArrayList<CallRecord> getAnswerInLandRecords() { return answerInLandRecords; } public ArrayList<MessageRecord> getSendMessageRecords() { return sendMessageRecords; } public ArrayList<MessageRecord> getReceiveMessageRecords() { return receiveMessageRecords; } }
类图


第三题
实现一个简单的电信计费程序,针对手机的短信采用如下计费方式:
1、接收短信免费,发送短信0.1元/条,超过3条0.2元/条,超过5条0.3元/条。
2、如果一次发送短信的字符数量超过10个,按每10个字符一条短信进行计算。
输入:
输入信息包括两种类型
1、逐行输入南昌市手机用户开户的信息,每行一个用户。
格式:u-号码 计费类型 (计费类型包括:0-座机 1-手机实时计费 2-手机A套餐 3-手机短信计费)
例如:u-13305862264 3
座机号码由区号和电话号码拼接而成,电话号码包含7-8位数字,区号最高位是0。
手机号码由11位数字构成,最高位是1。
本题只针对类型3-手机短信计费。
2、逐行输入本月某些用户的短信信息,短信的格式:
m-主叫号码,接收号码,短信内容 (短信内容只能由数字、字母、空格、英文逗号、英文句号组成)
m-18907910010 13305862264 welcome to jiangxi.
m-13305862264 18907910010 thank you.
注意:以上两类信息,先输入所有开户信息,再输入所有通讯信息,最后一行以“end”结束。
代码
import java.text.ParseException; import java.text.ParsePosition; import java.text.SimpleDateFormat; import java.util.*; public class Main { public static void main(String[] args) throws ParseException { Scanner input = new Scanner(System.in); ArrayList<User> uselist = new ArrayList<User>(); String shuru = "[u][-]0791[0-9]{7,8}[ ][0-2]"; String shuru1 = "[t][-]0791[0-9]{7,8}[ ][0-9]{10,12}[ ]([1-9]|[1-9][0-9]|[1-9][0-9][0-9]|[1-9][0-9][0-9][0-9])[\\\\.]([1-9]|[1-9][0-9])[\\\\.]([1-9]|[1-9][0-9])[ ]([0-1][0-9]|2[0-3])[:][0-5][0-9][:][0-5][0-9][ ]([1-9]|[1-9][0-9]|[1-9][0-9][0-9]|[1-9][0-9][0-9][0-9])[\\\\.]([1-9]|[1-9][0-9])[\\\\.]([1-9]|[1-9][0-9])[ ]([0-1][0-9]|2[0-3])[:][0-5][0-9][:][0-5][0-9]"; while (true) { String str = input.nextLine(); String[] str1 = str.split("t|u"); if (str.equals("end")) break; /* if(!u(str)&&!u1(str)&&!t(str)&&!t1(str)&&!t2(str)&&!t3(str)){ continue; }*/ if (u(str)) { String[] a1 = str.split(" "); String[] a2 = a1[0].split("-"); int l = 0; for (int i = 0; i < uselist.size(); i++) { if (Objects.equals(a2[1], uselist.get(i).getNumber())) l = 1; } if (l == 0) { User b = new User(a2[1], 0); uselist.add(b); } } else if (t3(str)) { String[] a1 = str.split(" "); String[] a2 = a1[0].split("-"); int p = -1; for (int i = 0; i < uselist.size(); i++) { if (Objects.equals(a2[1], uselist.get(i).getNumber())) p = i; } MessageRecord message=new MessageRecord(); String k = str.substring(26); message.setMessage(k); if(p>=0){ uselist.get(p).getUserRecords().addSendMessageRecords(message); } } } for(int i=1;i<=uselist.size()-1;i++) { for (int j = 0; j <= uselist.size() - 1 - i; j++) { if (uselist.get(j).getNumber().compareTo(uselist.get(j + 1).getNumber()) > 0) { Collections.swap(uselist, j, j + 1); } } } for(int i=0;i<uselist.size();i++){ System.out.println(uselist.get(i).getNumber() + " " + String.format("%.1f", uselist.get(i).getChargeMode().calCost(uselist.get(i).getUserRecords())) + " " + String.format("%.1f", uselist.get(i).calBalance1())); } } public static boolean u(String u){ return u.matches("u-1[0-9]{10} 3"); } public static boolean t3(String t){ return t.matches("m-1[0-9]{10} 1[0-9]{10} [0-9|a-z|A-Z|.|,| ]+"); } } abstract class CallChargeRule extends ChargeRule{ public abstract double calCost(ArrayList<CallRecord> callRecords); } class CallRecord extends CommunicationRecord{ private Date startTime; private Date endTime; private String CallingAddressAreaCode; private String answerAddressAreaCode; public double time() { double minute = (getEndTime().getTime() - getStartTime().getTime()) / 60000 ; double s = (getEndTime().getTime() - getStartTime().getTime()) / 1000; if(s %60 != 0) minute ++; return minute; } public Date getStartTime() { return startTime; } public void setStartTime(Date startTime) { this.startTime = startTime; } public Date getEndTime() { return endTime; } public void setEndTime(Date endTime) { this.endTime = endTime; } public String getCallingAddressAreaCode() { return CallingAddressAreaCode; } public void setCallingAddressAreaCode(String callingAddressAreaCode) { CallingAddressAreaCode = callingAddressAreaCode; } public String getAnswerAddressAreaCode() { return answerAddressAreaCode; } public void setAnswerAddressAreaCode(String answerAddressAreaCode) { this.answerAddressAreaCode = answerAddressAreaCode; } } abstract class ChargeMode { private ArrayList<ChargeRule> chargeRules=new ArrayList<ChargeRule>(); public ArrayList<ChargeRule> getChargeRule(){ return chargeRules; } public abstract double calCost(UserRecords userRecords); public abstract double getMonthlyRent(); public void setChargeRule(ArrayList<ChargeRule> chargeRule) { this.chargeRules = chargeRule; } } abstract class ChargeRule { } abstract class CommunicationRecord { protected String callingNumber; protected String answerNumber; public String getCallingNumber() { return callingNumber; } public void setCallingNumber(String callingNumber) { this.callingNumber = callingNumber; } public String getAnswerNumber() { return answerNumber; } public void setAnswerNumber(String answerNumber) { this.answerNumber = answerNumber; } } class LandlinePhoneCharging extends ChargeMode{ private double monthlyRent=20; LandPhonelnCityRule landPhoneInCityRule = new LandPhonelnCityRule(); LandPhonelnProvinceRule landPhoneInProvinceRule = new LandPhonelnProvinceRule(); LandPhonelnLandRule landPhoneInLandRule = new LandPhonelnLandRule(); /* talk1 t1 = new talk1(); talk2 t2 = new talk2(); talk3 t3 = new talk3(); talk4 t4 = new talk4(); talk5 t5 = new talk5(); talk6 t6 = new talk6();*/ message mm=new message(); @Override public double calCost(UserRecords userRecords) { return message.calCost(userRecords.getSendMessageRecords()); } @Override public double getMonthlyRent(){ return monthlyRent; } } class LandPhonelnCityRule extends CallChargeRule{ @Override public double calCost(ArrayList<CallRecord>callRecords) { double cost = 0; for (int i = 0; i < callRecords.size(); i++) { cost = callRecords.get(i).time() * 0.1 + cost; } return cost; } } class LandPhonelnLandRule extends CallChargeRule{ @Override public double calCost(ArrayList<CallRecord> callRecords) { double cost = 0; for (int i = 0; i < callRecords.size(); i++) { cost = callRecords.get(i).time() * 0.6 + cost; } return cost; } } class LandPhonelnProvinceRule extends CallChargeRule{ @Override public double calCost(ArrayList<CallRecord> callRecords){ double cost = 0; for (int i = 0; i < callRecords.size(); i++) { cost = callRecords.get(i).time() * 0.3 + cost; } return cost; } } class message { public static double calCost(ArrayList<MessageRecord> sendMessageRecords) { double cost = 0; int m=0; for(int i=0;i<sendMessageRecords.size();i++){ m+=sendMessageRecords.get(i).getMessage().length()/10; if(sendMessageRecords.get(i).getMessage().length()%10!=0) m++; } if(m<=3) { cost=0.1*m; } else if(m<=5) { cost=0.3+0.2*(m-3); } else{ cost=0.7+0.3*(m-5); } return cost; } } class MessageRecord extends CommunicationRecord{ private String message; public String getMessage() { return message; } public void setMessage(String message) { this.message = message; } } class User { private UserRecords userRecords = new UserRecords(); private double balance=100; private String number; private int type; private LandlinePhoneCharging chargeMode = new LandlinePhoneCharging(); public User(String number,int type) { this.number = number; this.type = type; } public double calBalance() {return getBalance() - calCost() - chargeMode.getMonthlyRent();} public double calBalance1() {return getBalance() - calCost();} public double calCost() {return chargeMode.calCost(getUserRecords()) ;} public ChargeMode getChargeMode() { return chargeMode; } public void setChargeMode(LandlinePhoneCharging chargeMode) { this.chargeMode = chargeMode; } public UserRecords getUserRecords() { return userRecords; } public void setUserRecords(UserRecords userRecords) { this.userRecords = userRecords; } public double getBalance() { return balance; } public String getNumber() { return number; } public int gettype() { return type; } public void setNumber(String number) { this.number = number; } } class UserRecords { private ArrayList<CallRecord> callingInCityRecords = new ArrayList<CallRecord>(); private ArrayList<CallRecord> callingInProvinceRecords = new ArrayList<CallRecord>(); private ArrayList<CallRecord> callingInLandRecords = new ArrayList<CallRecord>(); private ArrayList<CallRecord> answerInCityRecords = new ArrayList<CallRecord>(); private ArrayList<CallRecord> answerInProvinceRecords = new ArrayList<CallRecord>(); private ArrayList<CallRecord> answerInLandRecords = new ArrayList<CallRecord>(); private ArrayList<CallRecord> talk1 = new ArrayList<CallRecord>(); private ArrayList<CallRecord> talk2 = new ArrayList<CallRecord>(); private ArrayList<CallRecord> talk3 = new ArrayList<CallRecord>(); private ArrayList<CallRecord> talk4 = new ArrayList<CallRecord>(); private ArrayList<CallRecord> talk5 = new ArrayList<CallRecord>(); private ArrayList<CallRecord> talk6 = new ArrayList<CallRecord>(); private ArrayList<MessageRecord> sendMessageRecords = new ArrayList<MessageRecord>(); private ArrayList<MessageRecord> receiveMessageRecords = new ArrayList<MessageRecord>(); public void addCallingInCityRecords(CallRecord callRecord) { callingInCityRecords.add(callRecord); } public void addCallingInProvinceRecords(CallRecord callRecord) { callingInProvinceRecords.add(callRecord); } public void addCallingInLandRecords(CallRecord callRecord) { callingInLandRecords.add(callRecord); } public void add1(CallRecord callRecord) { talk1.add(callRecord); } public void add2(CallRecord callRecord) { talk2.add(callRecord); } public void add3(CallRecord callRecord) { talk3.add(callRecord); } public void add4(CallRecord callRecord) { talk4.add(callRecord); } public void add5(CallRecord callRecord) { talk5.add(callRecord); } public void add6(CallRecord callRecord) { talk6.add(callRecord); } public void addAnswerInCityRecords(CallRecord callRecord) {answerInCityRecords.add(callRecord);} public void addAnswerInProvinceRecords(CallRecord callRecord) { answerInProvinceRecords.add(callRecord); } public void addAnswerInLandRecords(CallRecord callRecord) { answerInLandRecords.add(callRecord); } public void addSendMessageRecords(MessageRecord messageRecord) { sendMessageRecords.add(messageRecord); } public void addReceiveMessageRecords(MessageRecord messageRecord) { receiveMessageRecords.add(messageRecord); } public ArrayList<CallRecord> getCallingInCityRecords() {return callingInCityRecords;} public ArrayList<CallRecord> getCallingInProvinceRecords() { return callingInProvinceRecords; } public ArrayList<CallRecord> getCallingInLandRecords() { return callingInLandRecords; } public ArrayList<CallRecord> gettalk1() {return talk1;} public ArrayList<CallRecord> gettalk2() { return talk2; } public ArrayList<CallRecord> gettalk3() { return talk3; } public ArrayList<CallRecord> gettalk4() {return talk4;} public ArrayList<CallRecord> gettalk5() { return talk5; } public ArrayList<CallRecord> gettalk6() { return talk6; } public ArrayList<CallRecord> getAnswerInCityRecords() { return answerInCityRecords; } public ArrayList<CallRecord> getAnswerInProvinceRecords() { return answerInProvinceRecords; } public ArrayList<CallRecord> getAnswerInLandRecords() { return answerInLandRecords; } public ArrayList<MessageRecord> getSendMessageRecords() { return sendMessageRecords; } public ArrayList<MessageRecord> getReceiveMessageRecords() { return receiveMessageRecords; } }
类图

三、踩坑心得:
这三周,我们写这个pta其中修复了很多bug,比如少写了添加的信息,导致有些东西传不进去或者报错,还有时候没有建立座机类导致一直会报错,有时候没有新建类导致有的信息没传,导致我会一直报错,就算我写完了都还有梳理很长时间的思路,当然这次的pta的作业让我知道了如何面向对象去设计实验,面向对象的好处,他的思路更清晰,修改起来更简单,代码耦合度小,代码复杂度低的优点。当我掌握这种方法后可以使代码复用度更高,可以使后面需要加什么代码直接可以加上去,不用再去另外写新的代码了。
四、改进建议:
这次的Main函数的代码太过于长了,导致很不好寻找,思路不清晰,耦合度有点高。
五、总结:
半年的学习java也结束了对自己的表现不是很满意。
对于自己写的程序来说bug还是有很多的,但形成的原因也是有很多的,比如类的混乱,还有随机数的产生导致有些点可以过,但随机数可能使那些点不能过。还有那些正则表达式超级长,看到就脑阔疼,今后我个人会尽量避免写出这样的代码,除非真的万不得已。
当然在写第五次大作业的时候7-1中的第3次情况写了一大段,但是当运行的时候就不能运行,一开始以为时是单纯的进不了循环,当测试几个样例的时候发现可以进入,那个时候就快崩溃了,当时代码写的太杂了,而且都是很混乱的,导致自己根本改不好,只能无奈的全删了,去骗分。当时就后悔了,应该讲那些代码写进一个类,在类里面进行判断,这样代码既不会写错,到时候改的时候也会更清晰明了一点。不会像这样气急败坏的删除了。
面向对象不一定比面向过程,面向结果优越,但是优秀的封装和类一定好太多了,第三次作业能写满分,我相信他的封装和代码一定比别人更清晰明了,也更容易看的懂。
展望:
经过这三个周的洗礼,我觉得我的代码能力有明显的提升,当然有些地方也有些不足,同时自我学习能力也会更强,因为那些正则表达式是自己在网络上找的资料学习的,当然大家的进步速度也是迅猛的,我也要加把劲。
在后面两次作业中,能明显感受到代码量增加,期中全部加起来都没有400行,但是第四五次大作业,一个题目就会有1000多行代码,因为里面包含很多算法和方法。
期望:
在这三周我学到了很多东西,例如一些函数的运用,同时也吸取了教训,积累了经验。

浙公网安备 33010602011771号