第一次博客作业
第一次博客作业
一、 前言
对于初次接触到Java这门课程的我来说,许多知识点一开始是很难理解的。但是,随着学习的逐渐深入,我对Java产生了浓厚的兴趣,时常沉浸在编程中好几个小时。
尽管因为一个测试点没通过而屡次修改代码,最后还是没通过的这种感觉很难受,但是我还是通过不断尝试,不断请教,不断改进完成了这三次的题目集。在完成作业的过程中,我最深的感受就是要细心并且持之以恒。这三次作业的情况如下:
- 题目集01
知识点基本来自于教材的前八章,例如循环,方法,一维数组等。对于本题目集而言,大多数看看教材就能完成,实在不会百度一下就可以了。虽然题目量比较大,但是都是基础。
2.题目集02
这次题目集的题量很少,但是每道题目都花了我不少时间来完成。可以说,对于当时的我来说,难度很大。这次题目集的知识点基本都是关于字符串的,其中字符串的分割和提取是百度上了解到的。
3.题目集03
这次题目集的题量和上次一样少,只有四题,但是难度也和上次一样,甚至更难。前两道题目的知识点是关于使用类的,后两道题目是在使用类的前提下运用类的两种聚合。在我看来,第二题是这次题目集的核心,后两道题目都是在其基础上进行改进来完成的。
二、 设计与分析
下面我将要对这三次的题目集进行详细分析,重点是对源码的分析,解释和完成题目后的心得。分析如下:(以下均是我个人的理解,可能与标准说法不同,请见谅)
- 题目集01
这次题目集的题目都比较基础,对我来说难度相对较高的只有第六题和第九题。另外值得注意的有:double类型存在误差,使用时需要注意精确度。还有就是float类型的数进行乘除运算后,其结果是double类型,需要强制转换才能变为float类型。例如:
float m,l;
float mE,lE;
m=in.nextFloat();
l=in.nextFloat();
mE=(float)(m/0.45359237);
lE=(float)(l/0.0254);
下面对第六题和第九题的源码进行分析和解释:
第六题:
import java.util.Scanner;
public class Main{
public static void main(String[] args) {
Scanner in = new Scanner(System.in);
String s=in.nextLine();
char[] f=new char[10];
int c=s.length();
for(int i=0;i<c;i++) {
f[i]=s.charAt(i); //将输入的字符串的每个字符存入字符数组f中
}
if(c==8) { //判断输入的学号是否是8位
if(f[2]=='0') {
switch(f[3]) { //判断学院
case '1':{
System.out.println("入学年份:20"+f[0]+f[1]+"年");
System.out.println("学院:材料学院");
System.out.println("班级:"+f[4]+f[5]);
System.out.println("学号:"+f[6]+f[7]);
}break;
case '2':{
System.out.println("入学年份:20"+f[0]+f[1]+"年");
System.out.println("学院:机械学院");
System.out.println("班级:"+f[4]+f[5]);
System.out.println("学号:"+f[6]+f[7]);
}break;
case '3':{
System.out.println("入学年份:20"+f[0]+f[1]+"年");
System.out.println("学院:外语学院");
System.out.println("班级:"+f[4]+f[5]);
System.out.println("学号:"+f[6]+f[7]);
}break;
default:System.out.println("Wrong Format");
}
}
else if(f[2]=='2'&&f[3]=='0') {
System.out.println("入学年份:20"+f[0]+f[1]+"年");
System.out.println("学院:软件学院");
System.out.println("班级:"+f[4]+f[5]);
System.out.println("学号:"+f[6]+f[7]);
}
else
System.out.println("Wrong Format"); //非法输入
}
else
System.out.println("Wrong Format");
}
}
心得:将字符串拆分后,方便对每个字符进行判定,从而可以完成本题。
第九题:
import java.util.Scanner;
public class Main{
public static void main(String[] args){
double a,b,c;
Scanner in = new Scanner(System.in);
a = in.nextDouble();
b = in.nextDouble();
c = in.nextDouble();
if(a>=1&&a<=200&&b>=1&&b<=200&&c>=1&&c<=200){//判断边长是否合法
if(a + b > c&&b + c > a&&a + c > b){ //是否能构成三角形
if(a == b&&b == c) //等边
System.out.println("Equilateral triangle");
else{
if(a==b||b==c||a==c){
if(a*a+b*b-c*c<0.1||b*b+c*c-a*a<0.1||a*a+c*c-b*b<0.1)//等腰直角,存在误差
System.out.println("Isosceles right-angled triangle");
else
System.out.println("Isosceles triangle"); //等腰
}
else{
if(a*a+b*b-c*c<0.1||b*b+c*c-a*a<0.1||a*a+c*c-b*b<0.1)//存在误差
System.out.println("Right-angled triangle");
else
System.out.println("General triangle");
}
}
}
else
System.out.println("Not a triangle");
}
else
System.out.println("Wrong Format");
}
}
心得:因为a,b,c是double类型,存在误差,因此判断直角三角形时不能使用勾股定理。先判断等腰直角三角形,再是等腰,最后是直角。
2.题目集02
这次的题目难度较大,但是只要了解了字符串的相关知识点,经过尝试后还是可以做出来的。重点在于第二题,源码如下:
public class Main {
public static void main(String[] args) {
java.util.Scanner in = new java.util.Scanner(System.in);
String s=in.nextLine();
String[] str=new String[100]; //用于储存分割后的字符串
int i,j,c=0,n=0;
for(i=0;i<s.length();i++)
if(s.charAt(i)=='0') //起始位
c++;
if(s.length()<11||c==0) //长度不足11位或全为1,无起始位
System.out.println("null data");
else {
for(i=0;i<s.length();i++) {
if(s.charAt(i)=='0') { //找到起始位
if(i+11<=s.length()) {
str[n]=s.substring(i+1,i+11); //将起始位后十位分割
n++;
i=i+10; //开始寻找下一个起始位
}
else
break;
}
}
for(i=0;i<n;i++) {
System.out.printf("%d:",i+1); //输出序号
output(str[i]); //输出结果
}
}
}
public static void output(String str) {
int l=str.length(),c=0;
for(int i=0;i<str.length()-1;i++) {
//计算起始位后九位共有多少个1,赋值给c,用c来检验奇偶检验位
if(str.charAt(i)=='1')
c++;
}
if(str.charAt(l-1)=='0'&&c%2==1) //结束符错误,奇偶检验位正确
System.out.println("validate error");
else if(str.charAt(l-1)=='1'&&c%2==0)
System.out.println("parity check error");//结束符正确,奇偶检验位错误
else if(str.charAt(l-1)=='0'&&c%2==0)
System.out.println("validate error");//结束符错误,奇偶检验位错误
else
System.out.println(str.substring(0,8)); //结束符正确,奇偶检验位正确
}
}
心得:一开始没理解奇偶检验位的含义,导致一些正常输入错误,后面知道奇偶校验是需要包括奇偶检验位的。做出第二题后,后面的题目花的时间就少了很多。

3.题目集03
这次题目的难度明显上升,几乎每一题都花了我好几个小时,下面进行详细分析:
7-1:这一题轻松解决,结构比较简单。在QuadraticEquation()中给a,b,c赋值,getDiscriminant()返回方程解的判别式,getRoot1(),getRoot2()返回方程的根。


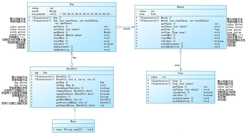
7-2:这一题我尝试了近二十次才完成,曾一度想放弃,好在我还是坚持下来了。难度主要在三个主功能上:求下n天,求前n天,求两个日期相差的天数。求下n天时,如果n很大的话则需要逐年增加,否则会运行超时,但是这种方法需要判定这一年和下一年是否为闰年;n小于365时,可以通过for循环来解决。求前n天与求下n天方法差不多,不过是增加天数变成减少天数而已。求两个日期相差的天数就要稍微复杂一些,先要判断两个日期的先后,然后从较小的日期开始逐天增加到较大的日期,增加方式与求下n天相同。


7-3:虽然这题是在第二题的基础上进行改进,但是我还是测试了很多次才完成。难度在于类的这种嵌套关系,怎么给类的对象赋值让我思考了很久,最后我的解决方法是:给DateUtil类增加三个私有属性y,m,d分别对应年,月,日。Day类同样,Month类增加了y,m,Year类增加了y。这样可以做到DateUtil类的对象完成赋值的同时,Day类,Month类,Year类的对象也完成了赋值。


我的分析到此结束,但是可能还有很多地方值得分析,在此就不做补充了。
三、 采坑心得
在完成这3次题目集的过程中,我遇到了许多的问题,下面将对我遇到一些的问题分享一下我的心得(有些问题上面已经提到,这里就不重复了):
首先,第一个问题是边界值测试:
在题目集01的第一题,如下图:

在测试时,给出的用例测试结果都是对的,但是提交时总有两个边界测试错误。在询问过后,知道double类型存在误差,所以应将原有的边界加上0.05,减小误差。这可以说是一个小小的启发吧。之后在进行边界值测试时,应当考虑周全。
下一个问题是非法输入测试:
这个问题在很多题目中我都遇到过,最具代表性的我认为应该是题目集02的第二题,这题有很多测试点,需要考虑的非法输入形式较多:


当时为了做这道题目也是绞尽脑汁,总会有那么几个非法输入错误,在近5个小时的思考后才终于搞定。其实在进行非法输入测试时,只要足够细心,考虑可能的情况就可以了。。。吧?当然,我们也可以和同伴适当讨论一下,一个人的心思有限嘛。。。
然后就是类的使用问题:
在题目集03的第三题中,我遇到了这样一个问题:DateUtil类的对象可以赋值,但是Day,Month,Year这三个类的对象都无法进行赋值。之后采用了如下结构才解决:
class DateUtil{
private int y;
private int m;
private int d;
private Day day=new Day(y,m,d);
public DateUtil(int y, int m, int d) {
this.y=y;
this.m=m;
this.d=d;
day.setVal(d);
day.month.setVal(m);
day.month.year.setVal(y);
}
…
class Day{
private int y;
private int m;
private int d;
private Month month=new Month(y,m);
public Day(int y,int m,int d) {
this.y=y;
this.m=m;
this.d=d;
month.year.setVal(y);
month.setVal(m);
}
…
class Month{
private int y;
private int m;
private Year year=new Year(y);
public Month(int y,int m) {
this.y=y;
this.m=m;
year.setVal(y);
}
…
class Year{
private int y;
…
}
}
}
}
问题关键在于setVal()上,我只能用这个才能让Day类给Month类赋值,Month类给Year类赋值,说法可能不标准,但是事实如此。之后我明白一个类最好有getter()和setter()这样的方法。
这些是我遇到的最大的问题,当然还有些小问题,因为很容易解决,这里就不赘述了。
四、 改进建议
在编写代码之前,最好理清思路和逻辑,再着手尝试。
不需要用到类的,要考虑需要构建什么样的方法才能实现功能,每个方法的耦合性要尽量最低。需要用到类的,则需要考虑类间关系,比如题目集03的第二,三,四题;其次是成员变量的类型,属性什么的。
五、 总结
在完成这三次题目集的过程中,我遇到了很多困难,也收获了很多知识点。尽管我总是被难题虐到心累,我还是愿意继续不断的尝试,直到正确。也正是因为我总是死磕难题,才正在渐渐培养着一种更缜密的设计思维方式。自从我选择这个专业起,我一直不了解今后的去路,现在它是如此吸引我,让我好像有了目标。遇到难题不用怕,微笑面对它,能想到的办法总比困难多。之后,我需要学习和改进的地方还有很多,但是我会尽量使自己变得更优秀。靠自己的努力得到的满分,才是满满的成就感!

浙公网安备 33010602011771号