Springboot 日志框架 logback log4j2 全解
文章目录
引言
在项目推进中,如果说第一件事是搭Spring框架的话,那么第二件事情就是在Sring基础上搭建日志框架,我想很多人都知道日志对于一个项目的重要性,尤其是线上Web项目,因为日志可能是我们了解应用如何执行的唯一方式。在18年大环境下,更多的企业使用Springboot和Springcloud来搭建他们的企业微服务项目,此篇文章是博主在实践中用Springboot整合log4j2日志的总结。
日志框架介绍
市面上的日志框架;JUL、JCL、Jboss-logging、logback、log4j、log4j2、slf4j…

其中目前主流的log日志框架 就是 SLF4j 配合 Log4j 或者 LogBack Log4j2 来使用。
1、如何在系统中使用SLF4j https://www.slf4j.org
以后开发的时候,日志记录方法的调用,不应该来直接调用日志的实现类,而是调用日志抽象层里面的方法;
给系统里面导入slf4j的jar和 logback的实现jar
import org.slf4j.Logger;
import org.slf4j.LoggerFactory;
public class HelloWorld {
public static void main(String[] args) {
Logger logger = LoggerFactory.getLogger(HelloWorld.class);
logger.info("Hello World");
}
}
日志框架图:

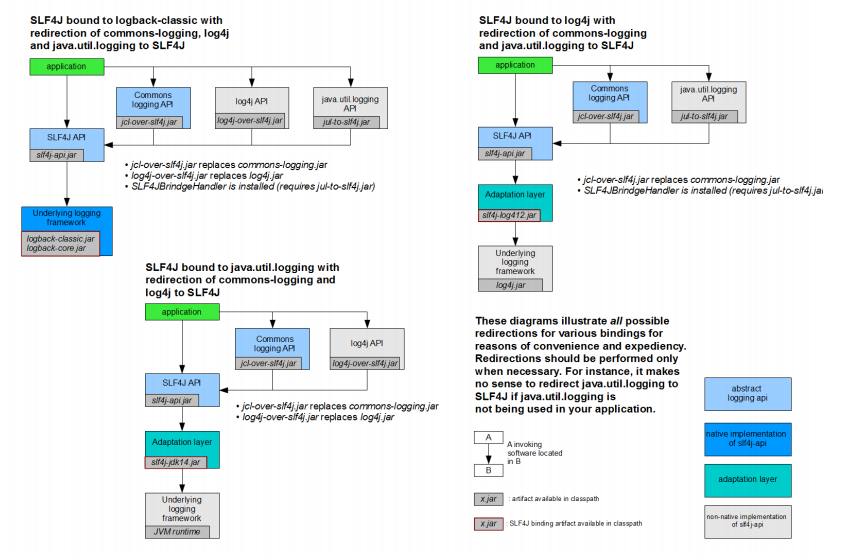
2、遗留问题
a(slf4j+logback): Spring(commons-logging)、Hibernate(jboss-logging)、MyBatis、xxxx
统一日志记录,即使是别的框架和我一起统一使用slf4j进行输出?
如何让系统中所有的日志都统一到slf4j
1、将系统中其他日志框架先排除出去。
2、用中间包来替换原有的日志框架。
3、我们导入slf4j其他的实现。
LogBack 使用
springbootlog日志自动配置就是logBack 因此如果我们建立一个web服务即可,
logback-dev.xml
<?xml version="1.0" encoding="UTF-8"?>
<configuration>
<property name="APP_NAME" value="任务名" />
<property name="LOG_HOME" value="LOG日志文件路径" />
<appender name="STDOUT" class="ch.qos.logback.core.ConsoleAppender">
<encoder charset="UTF-8">
<pattern>%d{yyyy-MM-dd HH:mm:ss.SSS} [%thread] %-5level %logger - %msg%n</pattern>
</encoder>
</appender>
<appender name="FILE" class="ch.qos.logback.core.rolling.RollingFileAppender">
<rollingPolicy class="ch.qos.logback.core.rolling.SizeAndTimeBasedRollingPolicy">
<FileNamePattern>${LOG_HOME}/${APP_NAME}/${APP_NAME}-%d{yyyy-MM-dd}-%i.log</FileNamePattern>
<maxFileSize>50MB</maxFileSize>
<maxHistory>30</maxHistory>
</rollingPolicy>
<encoder class="ch.qos.logback.classic.encoder.PatternLayoutEncoder">
<pattern>%d{yyyy-MM-dd HH:mm:ss.SSS} [%thread] %-5level %logger - %msg%n</pattern>
</encoder>
</appender>
<appender name="FILE_ERROR" class="ch.qos.logback.core.rolling.RollingFileAppender">
<rollingPolicy class="ch.qos.logback.core.rolling.SizeAndTimeBasedRollingPolicy">
<FileNamePattern>${LOG_HOME}/${APP_NAME}/${APP_NAME}-%d{yyyy-MM-dd}-error-%i.log</FileNamePattern>
<maxFileSize>50MB</maxFileSize>
<maxHistory>14</maxHistory>
</rollingPolicy>
<encoder class="ch.qos.logback.classic.encoder.PatternLayoutEncoder">
<pattern>%d{yyyy-MM-dd HH:mm:ss.SSS} [%thread] %-5level %logger{50} - %msg%n</pattern>
</encoder>
<filter class="ch.qos.logback.classic.filter.LevelFilter">
<level>ERROR</level>
<onMatch>ACCEPT</onMatch>
<onMismatch>DENY</onMismatch>
</filter>
<filter class="ch.qos.logback.classic.filter.LevelFilter">
<level>WARN</level>
<onMatch>ACCEPT</onMatch>
<onMismatch>DENY</onMismatch>
</filter>
</appender>
<root level="DEBUG">
<appender-ref ref="STDOUT"/>
<appender-ref ref="FILE"/>
<appender-ref ref="FILE_ERROR"/>
</root>
<!--<logger name="com.fangfaze.java.hcwork.liveLifeCycle.controller.LiveController" level="TRACE" additivity="false">-->
<!--<appender-ref ref="STDOUT"/>-->
<!--</logger>-->
</configuration>
logback-test.xml
<?xml version="1.0" encoding="UTF-8"?>
<configuration>
<property name="APP_NAME" value="任务名" />
<property name="LOG_HOME" value="LOG日志文件路径" />
<appender name="STDOUT" class="ch.qos.logback.core.ConsoleAppender">
<encoder charset="UTF-8">
<pattern>%d{yyyy-MM-dd HH:mm:ss.SSS} [%thread] %-5level %logger - %msg%n</pattern>
</encoder>
</appender>
<appender name="FILE" class="ch.qos.logback.core.rolling.RollingFileAppender">
<rollingPolicy class="ch.qos.logback.core.rolling.SizeAndTimeBasedRollingPolicy">
<FileNamePattern>${LOG_HOME}/${APP_NAME}/${APP_NAME}-%d{yyyy-MM-dd}-%i.log</FileNamePattern>
<maxFileSize>50MB</maxFileSize>
<maxHistory>30</maxHistory>
</rollingPolicy>
<encoder class="ch.qos.logback.classic.encoder.PatternLayoutEncoder">
<pattern>%d{yyyy-MM-dd HH:mm:ss.SSS} [%thread] %-5level %logger - %msg%n</pattern>
</encoder>
</appender>
<appender name="FILE_ERROR" class="ch.qos.logback.core.rolling.RollingFileAppender">
<rollingPolicy class="ch.qos.logback.core.rolling.SizeAndTimeBasedRollingPolicy">
<FileNamePattern>${LOG_HOME}/${APP_NAME}/${APP_NAME}-%d{yyyy-MM-dd}-error-%i.log</FileNamePattern>
<maxFileSize>50MB</maxFileSize>
<maxHistory>14</maxHistory>
</rollingPolicy>
<encoder class="ch.qos.logback.classic.encoder.PatternLayoutEncoder">
<pattern>%d{yyyy-MM-dd HH:mm:ss.SSS} [%thread] %-5level %logger{50} - %msg%n</pattern>
</encoder>
<filter class="ch.qos.logback.classic.filter.LevelFilter">
<level>ERROR</level>
<onMatch>ACCEPT</onMatch>
<onMismatch>DENY</onMismatch>
</filter>
<filter class="ch.qos.logback.classic.filter.LevelFilter">
<level>WARN</level>
<onMatch>ACCEPT</onMatch>
<onMismatch>DENY</onMismatch>
</filter>
</appender>
<root level="INFO">
<appender-ref ref="STDOUT" />
<appender-ref ref="FILE" />
<appender-ref ref="FILE_ERROR" />
</root>
<!--<logger name="com.fangfaze.java.hcwork.liveLifeCycle.controller.LiveController" level="TRACE" additivity="false">-->
<!--<appender-ref ref="STDOUT"/>-->
<!--</logger>-->
</configuration>
logback-prod.xml
<?xml version="1.0" encoding="UTF-8"?>
<configuration>
<property name="APP_NAME" value="任务名" />
<property name="LOG_HOME" value="LOG日志文件路径" />
<appender name="STDOUT" class="ch.qos.logback.core.ConsoleAppender">
<encoder charset="UTF-8">
<pattern>%d{yyyy-MM-dd HH:mm:ss.SSS} [%thread] %-5level %logger - %msg%n</pattern>
</encoder>
</appender>
<appender name="FILE" class="ch.qos.logback.core.rolling.RollingFileAppender">
<rollingPolicy class="ch.qos.logback.core.rolling.SizeAndTimeBasedRollingPolicy">
<FileNamePattern>${LOG_HOME}/${APP_NAME}/${APP_NAME}-%d{yyyy-MM-dd}-%i.log</FileNamePattern>
<maxFileSize>50MB</maxFileSize>
<maxHistory>14</maxHistory>
</rollingPolicy>
<encoder class="ch.qos.logback.classic.encoder.PatternLayoutEncoder">
<pattern>%d{yyyy-MM-dd HH:mm:ss.SSS} [%thread] %-5level %logger - %msg%n</pattern>
</encoder>
</appender>
<appender name="FILE_ERROR" class="ch.qos.logback.core.rolling.RollingFileAppender">
<rollingPolicy class="ch.qos.logback.core.rolling.SizeAndTimeBasedRollingPolicy">
<FileNamePattern>${LOG_HOME}/${APP_NAME}/${APP_NAME}-%d{yyyy-MM-dd}-error-%i.log</FileNamePattern>
<maxFileSize>50MB</maxFileSize>
<maxHistory>30</maxHistory>
</rollingPolicy>
<encoder class="ch.qos.logback.classic.encoder.PatternLayoutEncoder">
<pattern>%d{yyyy-MM-dd HH:mm:ss.SSS} [%thread] %-5level %logger{50} - %msg%n</pattern>
</encoder>
<filter class="ch.qos.logback.classic.filter.LevelFilter">
<level>ERROR</level>
<onMatch>ACCEPT</onMatch>
<onMismatch>DENY</onMismatch>
</filter>
<filter class="ch.qos.logback.classic.filter.LevelFilter">
<level>WARN</level>
<onMatch>ACCEPT</onMatch>
<onMismatch>DENY</onMismatch>
</filter>
</appender>
<root level="INFO">
<appender-ref ref="STDOUT" />
<appender-ref ref="FILE" />
<appender-ref ref="FILE_ERROR" />
</root>
<!--<logger name="com.fangfaze.java.hcwork.liveLifeCycle.controller.LiveController" level="TRACE" additivity="false">-->
<!--<appender-ref ref="STDOUT"/>-->
<!--</logger>-->
</configuration>
application.yml 中使用
logging:
config: classpath:logback-dev.xml
Log4j2
常用的日志框架
- java.util.logging:是JDK在1.4版本中引入的Java原生日志框架
- Log4j:Apache的一个开源项目,可以控制日志信息输送的目的地是控制台、文件、GUI组件等,可以控制每一条日志的输出格式,这些可以通过一个配置文件来灵活地进行配置,而不需要修改应用的代码。虽然已经停止维护了,但目前绝大部分企业都是用的log4j。
- LogBack:是Log4j的一个改良版本
- Log4j2:Log4j2已经不仅仅是Log4j的一个升级版本了,它从头到尾都被重写了
日志门面
上述介绍的是一些日志框架的实现,这里我们需要用日志门面来解决系统与日志实现框架的耦合性。SLF4J,即简单日志门面(Simple Logging Facade for Java),它不是一个真正的日志实现,而是一个抽象层( abstraction layer),它允许你在后台使用任意一个日志实现。

前面介绍的几种日志框架一样,每一种日志框架都有自己单独的API,要使用对应的框架就要使用其对应的API,这就大大的增加应用程序代码对于日志框架的耦合性。
使用了slf4j后,对于应用程序来说,无论底层的日志框架如何变,应用程序不需要修改任意一行代码,就可以直接上线了。
为什么是Log4j2
- 相比与其他的日志系统,log4j2丢数据这种情况少;disruptor技术,在多线程环境下,性能高于logback等10倍以上;利用jdk1.5并发的特性,减少了死锁的发生;
在这列举一下一些网上其他博文中对它们的性能评测:
![在这里插入图片描述]()
- 可以看到在同步日志模式下, Logback的性能是最糟糕的.
- log4j2的性能无论在同步日志模式还是异步日志模式下都是最佳的.
![在这里插入图片描述]()
- log4j2优越的性能其原因在于log4j2使用了LMAX,一个无锁的线程间通信库代替了,logback和log4j之前的队列. 并发性能大大提升。
整合步骤
springboot默认是用logback的日志框架的,所以需要排除logback,不然会出现jar依赖冲突的报错。
<dependency>
<groupId>org.springframework.boot</groupId>
<artifactId>spring-boot-starter-web</artifactId>
<exclusions><!-- 去掉springboot默认配置 -->
<exclusion>
<groupId>org.springframework.boot</groupId>
<artifactId>spring-boot-starter-logging</artifactId>
</exclusion>
</exclusions>
</dependency>
<dependency> <!-- 引入log4j2依赖 -->
<groupId>org.springframework.boot</groupId>
<artifactId>spring-boot-starter-log4j2</artifactId>
</dependency>
application.yml 配置
logging:
config: xxxx.xml
level:
cn.jay.repository: trace
log4j是通过一个.properties的文件作为主配置文件的,而现在的log4j2则已经弃用了这种方式,采用的是.xml,.json或者.jsn这种方式来做,可能这也是技术发展的一个必然性,因为properties文件的可阅读性真的是有点差。这里给出博主自配的一个模版,供大家参考。
<?xml version="1.0" encoding="UTF-8"?>
<!--Configuration后面的status,这个用于设置log4j2自身内部的信息输出,可以不设置,当设置成trace时,你会看到log4j2内部各种详细输出-->
<!--monitorInterval:Log4j能够自动检测修改配置 文件和重新配置本身,设置间隔秒数-->
<configuration monitorInterval="5">
<!--日志级别以及优先级排序: OFF > FATAL > ERROR > WARN > INFO > DEBUG > TRACE > ALL -->
<!--变量配置-->
<Properties>
<!-- 格式化输出:%date表示日期,%thread表示线程名,%-5level:级别从左显示5个字符宽度 %msg:日志消息,%n是换行符-->
<!-- %logger{36} 表示 Logger 名字最长36个字符 -->
<property name="LOG_PATTERN" value="%date{HH:mm:ss.SSS} [%thread] %-5level %logger{36} - %msg%n" />
<!-- 定义日志存储的路径 -->
<property name="FILE_PATH" value="更换为你的日志路径" />
<property name="FILE_NAME" value="更换为你的项目名" />
</Properties>
<appenders>
<console name="Console" target="SYSTEM_OUT">
<!--输出日志的格式-->
<PatternLayout pattern="${LOG_PATTERN}"/>
<!--控制台只输出level及其以上级别的信息(onMatch),其他的直接拒绝(onMismatch)-->
<ThresholdFilter level="info" onMatch="ACCEPT" onMismatch="DENY"/>
</console>
<!--文件会打印出所有信息,这个log每次运行程序会自动清空,由append属性决定,适合临时测试用-->
<File name="Filelog" fileName="${FILE_PATH}/test.log" append="false">
<PatternLayout pattern="${LOG_PATTERN}"/>
</File>
<!-- 这个会打印出所有的info及以下级别的信息,每次大小超过size,则这size大小的日志会自动存入按年份-月份建立的文件夹下面并进行压缩,作为存档-->
<RollingFile name="RollingFileInfo" fileName="${FILE_PATH}/info.log" filePattern="${FILE_PATH}/${FILE_NAME}-INFO-%d{yyyy-MM-dd}_%i.log.gz">
<!--控制台只输出level及以上级别的信息(onMatch),其他的直接拒绝(onMismatch)-->
<ThresholdFilter level="info" onMatch="ACCEPT" onMismatch="DENY"/>
<PatternLayout pattern="${LOG_PATTERN}"/>
<Policies>
<!--interval属性用来指定多久滚动一次,默认是1 hour-->
<TimeBasedTriggeringPolicy interval="1"/>
<SizeBasedTriggeringPolicy size="10MB"/>
</Policies>
<!-- DefaultRolloverStrategy属性如不设置,则默认为最多同一文件夹下7个文件开始覆盖-->
<DefaultRolloverStrategy max="15"/>
</RollingFile>
<!-- 这个会打印出所有的warn及以下级别的信息,每次大小超过size,则这size大小的日志会自动存入按年份-月份建立的文件夹下面并进行压缩,作为存档-->
<RollingFile name="RollingFileWarn" fileName="${FILE_PATH}/warn.log" filePattern="${FILE_PATH}/${FILE_NAME}-WARN-%d{yyyy-MM-dd}_%i.log.gz">
<!--控制台只输出level及以上级别的信息(onMatch),其他的直接拒绝(onMismatch)-->
<ThresholdFilter level="warn" onMatch="ACCEPT" onMismatch="DENY"/>
<PatternLayout pattern="${LOG_PATTERN}"/>
<Policies>
<!--interval属性用来指定多久滚动一次,默认是1 hour-->
<TimeBasedTriggeringPolicy interval="1"/>
<SizeBasedTriggeringPolicy size="10MB"/>
</Policies>
<!-- DefaultRolloverStrategy属性如不设置,则默认为最多同一文件夹下7个文件开始覆盖-->
<DefaultRolloverStrategy max="15"/>
</RollingFile>
<!-- 这个会打印出所有的error及以下级别的信息,每次大小超过size,则这size大小的日志会自动存入按年份-月份建立的文件夹下面并进行压缩,作为存档-->
<RollingFile name="RollingFileError" fileName="${FILE_PATH}/error.log" filePattern="${FILE_PATH}/${FILE_NAME}-ERROR-%d{yyyy-MM-dd}_%i.log.gz">
<!--控制台只输出level及以上级别的信息(onMatch),其他的直接拒绝(onMismatch)-->
<ThresholdFilter level="error" onMatch="ACCEPT" onMismatch="DENY"/>
<PatternLayout pattern="${LOG_PATTERN}"/>
<Policies>
<!--interval属性用来指定多久滚动一次,默认是1 hour-->
<TimeBasedTriggeringPolicy interval="1"/>
<SizeBasedTriggeringPolicy size="10MB"/>
</Policies>
<!-- DefaultRolloverStrategy属性如不设置,则默认为最多同一文件夹下7个文件开始覆盖-->
<DefaultRolloverStrategy max="15"/>
</RollingFile>
</appenders>
<!--Logger节点用来单独指定日志的形式,比如要为指定包下的class指定不同的日志级别等。-->
<!--然后定义loggers,只有定义了logger并引入的appender,appender才会生效-->
<loggers>
<!--过滤掉spring和mybatis的一些无用的DEBUG信息-->
<logger name="org.mybatis" level="info" additivity="false">
<AppenderRef ref="Console"/>
</logger>
<!--监控系统信息-->
<!--若是additivity设为false,则 子Logger 只会在自己的appender里输出,而不会在 父Logger 的appender里输出。-->
<Logger name="org.springframework" level="info" additivity="false">
<AppenderRef ref="Console"/>
</Logger>
<root level="info">
<appender-ref ref="Console"/>
<appender-ref ref="Filelog"/>
<appender-ref ref="RollingFileInfo"/>
<appender-ref ref="RollingFileWarn"/>
<appender-ref ref="RollingFileError"/>
</root>
</loggers>
</configuration>
配置参数简介
日志级别
- 机制:如果一条日志信息的级别大于等于配置文件的级别,就记录。
- trace:追踪,就是程序推进一下,可以写个trace输出
- debug:调试,一般作为最低级别,trace基本不用。
- info:输出重要的信息,使用较多
- warn:警告,有些信息不是错误信息,但也要给程序员一些提示。
- error:错误信息。用的也很多。
- fatal:致命错误。
输出源
- CONSOLE(输出到控制台)
- FILE(输出到文件)
格式
- SimpleLayout:以简单的形式显示
- HTMLLayout:以HTML表格显示
- PatternLayout:自定义形式显示
- PatternLayout自定义日志布局:
%d{yyyy-MM-dd HH:mm:ss, SSS} : 日志生产时间,输出到毫秒的时间
%-5level : 输出日志级别,-5表示左对齐并且固定输出5个字符,如果不足在右边补0
%c : logger的名称(%logger)
%t : 输出当前线程名称
%p : 日志输出格式
%m : 日志内容,即 logger.info("message")
%n : 换行符
%C : Java类名(%F)
%L : 行号
%M : 方法名
%l : 输出语句所在的行数, 包括类名、方法名、文件名、行数
hostName : 本地机器名
hostAddress : 本地ip地址
log4j2 简单使用
public class LogExampleOther {
private static final org.slf4j.Logger log = org.slf4j.LoggerFactory.getLogger(LogExampleOther.class);
public static void main(String... args) {
log.error("Something else is wrong here");
}
}
lombok就是一个注解工具jar包,能帮助我们省略一繁杂的代码。
使用lombok后下面的代码等效于上述的代码,这样会更方便的使用日志。
@Slf4j
public class LogExampleOther {
public static void main(String... args) {
log.error("Something else is wrong here");
}
}



浙公网安备 33010602011771号