第二次博客作业,有关航空货运管理系统的程序代码分析
一,前言
本次题目集8到9,对航空货运管理系统进行了迭代分析。本次的大作业我成功通过了所有的测试点,相较于上一次的电梯程序代码,我这次变得更加熟练了一些,也使我从紧绷焦虑的心情中得到了缓解。这次的迭代作业,我从中学到了许多知识,例如抽象类,接口的使用,还有代码程序的开闭原则,代码程序的继承和多态。本次题目集的难度我认为不算大,如果按照正确地思路写下去是能写出来的。合理的去运用,使用这些方法,遵守这些原则,我们的代码将会变得十分“美观”,具有良好的可读性,也具有优秀的可扩展性,时效性。总之,java这门语言讲究的就是一种面向对象的一种解决问题的方法,需要用合理分派任务,所有的代码齐心协力地去完成任务。下面我对我的程序代码进行分析。
二,代码的设计与分析
1,第一次航空货运管理系统程序
航空快递以速度快、安全性高成为急件或贵重物品的首选。本题目要求对航空货运管理系统进行类设计
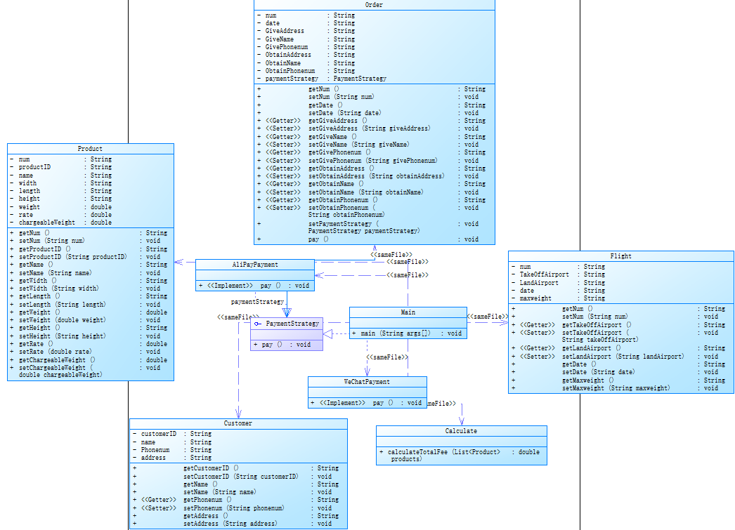
(1)使用PowerDesigner绘制的类图

<1>核心类与功能
Product(产品类):
记录产品属性(编号、ID、名称、尺寸、重量等),计算计费重量(chargeableWeight)(如体积重量与实际重量取大值,用于运费计算)。
Customer(客户类):
记录客户信息(ID、姓名、电话、地址),用于订单中的寄件 / 收件人信息。
Order(订单类):
包含订单基本信息(编号、日期)、寄件 / 收件信息(地址、姓名、电话),关联支付策略(PaymentStrategy)。
通过 pay() 方法调用支付策略的 pay(),实现订单支付。
Flight(航班类):
记录航班信息(编号、起降机场、日期、最大载重)。
PaymentStrategy(支付策略接口):
定义 pay() 方法,由 AliPayPayment(支付宝支付)和 WeChatPayment(微信支付) 实现,封装具体支付逻辑。
该接口体现了开闭原则,当支付方式有变化时,只需添加一个能实现PaymentStrategy(支付策略接口)的子类即可以实现代码的扩展,而不需要去修改过多的代码,体现了开闭原则和单一职责原则。
Calculate(费用计算类):
提供 calculateTotalFee(List
<2>设计模式与关系
策略模式(PaymentStrategy):
支付宝和微信支付作为具体策略,通过接口与订单解耦,允许运行时动态切换支付方式(如 Order 类可灵活设置 paymentStrategy 为 AliPay 或 WeChat)。
依赖关系:
Order 依赖 PaymentStrategy(通过属性关联),Main 依赖 Order、Calculate 等类,实现模块间的协作。
Calculate 处理 Product 列表,计算费用,为订单支付提供金额依据。
<3>心得
接口的运用使代码的扩展性和可读性得到了极大的提升,降低复杂度,新增支付方式只需实现 PaymentStrategy 接口。
(2)使用SourceMontor生成报表内容

<1>报表数据分析
代码行数共399行。(规模较大)。
Statements为15行,说明大部分的代码并没有实现,(比如一些get,set封装的方法并没有运用),但是良好的封装性有助于代码的维护和迭代。
代码的分支结构比例为6.7%,比较低,分支结构的减少有助于降低代码的耦合度。
方法调用次数为5次,说明代码调用次数较少,还在迭代的初级阶段。
代码的的注释率为0.8%,代码的注释行数太少,不易理解,如果太繁琐,可能会造成可读性差。但是写代码过程中总是忘记注释。
接口有两个,分别为微信支付接口和支付宝支付接口,这两个接口分别实现PaymentStrategy()接口中的Pay()方法。
每个类的方法数量平均数量为6.5个。方法较多,主要为封装起来所需要的get和set方法(这个所占的代码行数挺多的)。
最大复杂度为 0,且Name of Most Complex Method显示{no methods},Line Number of Most Complex Method为{undefined} ,说明代码中没有复杂的方法,不存在高复杂度的逻辑。
代码块深度为 388,Maximum Block Depth为 3,Average Block Depth为 1.35 ,说明代码中最深的代码块深度为 3,平均深度为 1.35,代码块嵌套程度不高,结构相对扁平。
平均复杂度为 0.00,进一步表明整体代码复杂度低。
<2>心得
代码的注释可以多添加几条,提高可读性。可以省去一些没有调用实现的方法。这样可以使代码更加的整洁直观。
2,第二次航空货运管理系统程序
(1)使用PowerDesigner绘制的类图

<1>核心类与功能
支付策略(策略模式):
PaymentStrategy接口定义支付行为(pay())和支付方式名称(getMethodName())。
具体实现类(WeChatPayment、CashPayment、AliPayPayment)封装不同支付逻辑,支持动态切换支付方式(如订单可灵活选择微信、现金或支付宝支付)。
客户(继承与多态):
抽象类Customer定义通用属性(ID、姓名、电话、地址),子类CorporateCustomer(企业客户)和IndividualCustomer(个人客户)重写getCustomerType()(区分客户类型)和getDiscountRate()(计算折扣率,如企业客户可能有更高折扣),实现客户类型差异化处理。
产品(继承与多态):
抽象类Product定义通用属性(ID、尺寸、重量、费率等),子类(NormalProduct、DangerousProduct、ExpeditedProduct)重写calculateRate()(如危险品费率更高,加急产品有特殊费率计算),实现产品类型差异化的费率逻辑。
订单与费用计算:
Order类关联支付策略(paymentStrategy),封装订单信息(寄件 / 收件详情、支付方式),通过pay()调用支付策略完成支付。
Calculate类提供费用计算逻辑:calculateTotalFee计算产品列表总费用(基于产品计费重量和费率),calculateTotalFeeWithDiscount结合客户折扣(如企业客户折扣)计算最终费用,支持动态折扣规则。
航班与物流:
Flight类记录航班信息(编号、起降机场、日期、最大载重),可用于校验订单产品重量是否超过航班载重限制(类图中未显式关联,需补充物流校验逻辑)。
程序入口(Main类):
作为系统入口,main方法协调业务流程(如创建订单、选择支付策略、计算费用),createProduct方法通过简单工厂模式根据产品类型(普通、危险品、加急)。
<2>设计模式与关系
策略模式(支付):通过接口,允许运行时切换(如订单支付可灵活选择微信、支付宝等),符合开闭原则。
继承与多态(客户、产品):抽象基类定义通用行为,子类扩展差异化逻辑(如客户折扣、产品费率),提高代码复用性和扩展性。
简单工厂(Main.createProduct):集中产品创建逻辑,降低客户端与具体产品类的耦合(如新增产品类型只需修改工厂方法,无需修改调用方)。
依赖关联:
Order依赖PaymentStrategy(支付策略)、Product(订单商品)、Customer(寄件 / 收件人,类图中属性重复,建议直接关联Customer对象优化)。
Calculate依赖Product(计算费用)和Customer(应用折扣),实现费用计算的模块化。
<3>心得
在这个类图中我首先想的是如何完成这个系统操作,因为第二次的迭代,顾客和商品都发生了很大的变化。顾客变为了两类,商品变为了两类,但是他们的作用或者需要实现的功能并没有变化。所以我就想的是将顾客和商品分别作为一个抽象父类,然后两种不同的顾客分别继承顾客父类,三种不同的商品分别继承商品父类。然后接口的方便这时候就体现出来了,只需要再添加一个现金支付就可以了。这也让我拥有了简单工厂的思维。
(2)使用SourceMontor生成报表内容

<1>报表数据分析
代码行数(Lines):434 行,算为较大规模。
语句数(Statements):194 条,占行数的~44.7%(194/434),代码密度中等。
分支语句占比(Percent Branch Statements):16.0%,说明条件逻辑(如 if、switch)较少,代码时效性较低。
方法调用(Method Call Statements):34 次,方法间交互较少,可能存在代码复用不足。
注释占比(Percent Lines with Comments):3.5%,注释严重不足,影响代码可读性和维护性。
类与接口(Classes and Interfaces):7 个,类 / 接口数量适中,但平均每个类的方法数(Methods per Class)为 13.14,耦合度太高,较为复杂。
最深块行号(Line Number of Deepest Block):415 行,最大块深度(Maximum Block Depth)为 6,说明存在多层嵌套逻辑(如 if-else 或循环嵌套),可能导致代码可读性差、维护困难。
平均块深度(Average Block Depth):1.50,整体嵌套较浅,仅局部(深度 6)需优化。
<2>心得
增加注释,提升代码可读性,尤其是复杂逻辑和关键方法。还有那种特别长的代码,我需要优化以下,拆分一下。
三,踩坑心得
<1> 在写第一次题目集时,长时间卡在前三个正确测试的测试点,微信输出金额输出总是错误,后面发现不管实际重量和体积重量哪个大,总是使用体积重量,但这是错的第一个原因,另一个时输入中并没有选择支付方式,只是在输出中直接采用的微信支付,所以我就将微信支付作为默认的支付方式。

<2> 第二次题目集中客户的类型和商品的种类都是通过输入英文来选择,中文不行。

四,改进建议
<1>增加注释:提升代码可读性,尤其是复杂逻辑和关键方法。
<2>拆分臃肿类:将方法数过多的类按职责拆分,降低耦合度(遵循单一职责原则)。
<3>代码清理:删除无意义的空行或冗余结构
<4>可以将输出再做成一个类,这样Main类中就不会显得这么臃肿,也能更好的体现分工,模块化,更加紧密。
五,总结
通过本次题目集我学到了接口和抽象父类(继承与多态)的用法,以及单一职责和开闭原则,和一些基础的工厂概念。也学到了构造合适类的重要性,合适的类就是我们在编写代码时正确的方向,沉下心来认真思考一定能学会这些知识。
浙公网安备 33010602011771号