DOORS和Reqtify—需求管理和需求追溯工具
产品概述
IBM Rational DOORS可实现对整个产品的全生命周期需求管理,覆盖从需求、到设计以及测试阶段,是一款被广泛使用的企业级专业需求管理工具。DOORS可以将项目开发过程中产生的各级需求和与需求相关的文件、网址URL进行链接管理,同时能够对需求进行影响分析。DOORS自带数据库,可以在多个项目间共享文件,便于文件的保存、备份及项目复用。此外DOORS还支持可疑链接的自动检测、基于上到项目、文件夹、模块,下到需求条目、需求属性的权限管理等。目前国内外主要汽车OEM和Tier1,以及多家工业、电子等行业主要的主机厂所、成品厂采用DOORS作为其需求管理平台工具,DOORS已经成为需求管理领域事实上的标准工具。
使用DOORS可优化整个企业内及供应链上的需求沟通、协作和验证。这一可扩展的解决方案可帮助企业管理项目范围和成本,同时满足业务目标。
作为一款行业内优异的需求管理工具,DOORS拥有四大特点:
- 简单易用、高效协作和可扩展的需求管理
- 简单易用,但功能强大的追溯性
- 需求变更管理和影响性分析
- DOORS基于标准的 OSLC(Open Services for Lifecycle Collaboration)接口,提供了和其他工具平台的集成能力
Reqtify软件是法国Dassault公司专门针对基于文件的、高度可定制的、易用的需求追踪和影响分析工具。在产品开发全生命周期中,Reqtify可以为从产品需求、设计到实现过程的追踪提供解决方案。Reqtify在世界汽车和医疗领域有非常广泛的应用,包括RENAULT、TOYOTA、Ford、Valeo、SIEMENS医疗等都在开发过程中使用Reqtify进行需求追踪和影响分析。
产品介绍
- DOORS功能
项目数据库的结构化管理
支持常用Excel、Word和ReqIF格式文件的导入导出
需求的条目化管理
需求属性批量编辑
需求的协作开发和讨论
需求的链接、追踪管理
需求变更影响分析
公共和私有视图定制
需求的历史信息记录
基线创建和基线对比
需求的属性定义和复用
多粒度需求访问的权限管理
数据的备份和恢复
需求报告的导出
基于DXL(DOORS eXtension Language)功能进行功能扩展





- Reqtify功能
Reqtify工具可以进行覆盖度统计、上下文影响分析、需求跟踪、版本管理和定制报告等。与其他基于数据库的需求管理工具不同,Reqtify强大的兼容性使其能从各种类型的文件中提取数据,建立需求、方案、模型、代码和测试用例之间的链接,保证每条需求都能被实现和验证,无需改变现有研发模式即可在项目的任意阶段中使用。



- Reqtify具有强大的兼容性,支持100多种软件接口
代码文件:ADA、C、C++、C#等
设计工具:Autosar Builder、CATIA、CB_Design、DB_Spec、Features、LabVIEW、Logical Features、Scade、SDL、Simulink等
Office工具:Access、Word、Excel、PDF、HTML、PowerPoint、Text、Visio等
Project工具:Bugzilla、Features、SvnLog等
需求管理工具:DOORS
测试工具:RTRT、TestDirector、TestStand等
UML工具:Rose、EA、Rhapsody、XMI等
配置管理软件:ClearCase、CVS、PVCS等
应用案例
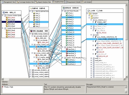
基于DOORS和Reqtify,经纬恒润可以提供需求管理解决方案,可以满足在高复杂、大规模的项目开发过程中的需求管理和实现环节管理的要求。


IBM Rational DOORS可实现对整个产品的全生命周期需求管理,覆盖从需求、到设计以及测试阶段,是一款被广泛使用的企业级专业需求管理工具。DOORS可以将项目开发过程中产生的各级需求和与需求相关的文件、网址URL进行链接管理,同时能够对需求进行影响分析。Reqtify软件是法国Dassault公司专门针对基于文件的、高度可定制的、易用的需求追踪和影响分析工具。在产品开发全生命周期中,Reqtify可以为从产品需求、设计到实现过程的追踪提供解决方案。
浙公网安备 33010602011771号